Dela via


Självstudie: Arbeta med Flask-webbramverket i Visual Studio

Den här artikeln är det första steget i en självstudieserie i tre delar som visar hur du arbetar med Flask i Visual Studio. Flask är ett enkelt Python-ramverk för webbprogram som tillhandahåller grunderna för URL-routning och sidåtergivning. Flask kallas för ett "mikroramverk" eftersom det inte direkt tillhandahåller funktioner som formulärverifiering, databasabstraktion, autentisering och så vidare. Dessa funktioner tillhandahålls i stället av särskilda Python-paket som kallas Flask-tillägg. Tilläggen integreras sömlöst med Flask så att de ser ut som om de är en del av Flask själv. Flask tillhandahåller till exempel inte någon sidmallsmotor. Templating tillhandahålls av tillägg som Jinja och Jade, vilket demonstreras i denna handledning.

I steg 1 i självstudien lär du dig att:

  • Skapa en Visual Studio-lösning och Flask-projekt
  • Granska projektets exempelkod och kör projektet
  • Skapa en Git-lagringsplats för att underhålla ändringar i Flask-projektet
  • Arbeta med Git-källkodskontroller
  • Skapa en virtuell miljö för Flask-projektet

Den här tutorialen skiljer sig från Flask-snabbstarten. Du lär dig mer om Flask och hur du använder Flask-projektmallar för att ge en mer omfattande utgångspunkt för dina projekt. Mallarna installerar flaskpaketet automatiskt när du skapar ett projekt, medan snabbstarten visade hur du installerar paketet manuellt.

Förutsättningar

  • Visual Studio 2022 eller senare i Windows med följande alternativ valda i Visual Studio Installer:

    • På fliken Arbetsbelastningar väljer du alternativet Python-utveckling . Mer information finns i Installera Python-stöd i Visual Studio.

    • På fliken Enskilda komponenter under Kodverktyg väljer du alternativet Git för Windows .

Flask-projektmallar ingår i alla tidigare versioner av Python Tools för Visual Studio. Mallinformationens detaljer kan skilja sig från beskrivningarna i denna handledning.

Visual Studio för Mac stöds inte. Visual Studio Code på Windows, Mac och Linux fungerar bra med Python via tillgängliga tillägg.

Skapa Visual Studio-lösning och Flask-projekt

I steg 1 i den här självstudien skapar du en enda Visual Studio-lösning som innehåller två separata Flask-projekt. Du skapar projekten med hjälp av olika Flask-projektmallar som ingår i Visual Studio. Genom att hålla projekten i samma lösning kan du enkelt växla fram och tillbaka mellan olika filer för jämförelse.

Följ den här proceduren för att skapa lösningen och ett Flask-webbprojekt:

  1. I Visual Studio väljer du Nytt filprojekt>> och söker efter "Flask". Välj sedan mallen Tom Flask-webbprojekt och välj Nästa.

    Skärmbild som visar hur du väljer mallen Blank Flask Web Project i Visual Studio.

  2. Konfigurera ditt nya projekt och din lösning:

    1. Ange Namnet på Visual Studio-projektet till BasicProject. Det här namnet används också för Flask-projektet.

    2. Ange plats för Visual Studio för att spara lösningen och projektet.

    3. Avmarkera alternativet Placera lösningen och projektet i samma katalog.

    4. Ange Lösningsnamnet till LearningFlask. Lösningen fungerar som container för flera projekt i den här självstudieserien.

  3. Välj Skapa.

  4. Efter en stund visar Visual Studio meddelandet Python-paketspecifikationsfilen "requirements.txt" identifierades i projektet "BasicProject".:

    Skärmbild av uppmaningen som anger att en kravfil för projektet identifieras i Visual Studio.

    Dialogrutan anger att den valda mallen innehåller en requirements.txt fil som du kan använda för att skapa en virtuell miljö för projektet.

  5. Till höger, välj X för att stänga meddelandet. Senare i den här självstudien skapar du den virtuella miljön och ser till att källkontrollen utesluter miljön. (Miljön kan alltid skapas senare från requirements.txt-filen .)

Granska Git-kontroller

I nästa procedur bekantar du dig med Visual Studio-stöd för Git-källkontroll.

  1. Om du vill checka in projektet i din lokala källkontroll väljer du Lägg till i källkontroll längst ned till höger i Visual Studio-huvudfönstret och väljer sedan Git:

    Skärmbild som visar hur du skapar en Git-lagringsplats i Visual Studio.

    Fönstret Skapa Git-lagringsplats öppnas, där du kan skapa och push-överföra en ny lagringsplats.

  2. När du har skapat en lagringsplats visas Git-kontrollfältet längst ned till höger i Visual Studio-huvudfönstret:

    Skärmbild som visar Git-kontrollerna längst ned till höger i Visual Studio-huvudfönstret.

    Från vänster till höger visar Git-kontrollfältet antalet utgående/inkommande incheckningar (pilar #/#), antalet ogenomförda ändringar (penna #), det aktuella grennamnet och det aktuella lagringsplatsens namn. Git-kontroller är också tillgängliga på Git-menyn i huvudverktygsfältet.

  3. I fältet Git-kontroller väljer du ändringarna (pennan #) för att öppna fönstret Git-ändringar . Du kan också välja Visa Git-ändringar> (Ctrl+, Ctrl+):

    Skärmbild av fönstret Git-ändringar i Visual Studio som visar aktuella incheckningar, ändringar och häften.

    Det här fönstret visar information om eventuella okommiterade ändringar, inklusive sparade ändringar. Eftersom det nyligen skapade projektet redan har checkats in till källkontrollen automatiskt ser du inga väntande ändringar.

  4. I git-kontrollfältet väljer du incheckningarna (pilarna #/#) och väljer sedan Visa alla incheckningar:

    Skärmbild som visar hur du öppnar Git-lagringsplatsen från Git-kontrollfältet med kommandot Visa alla incheckningar.

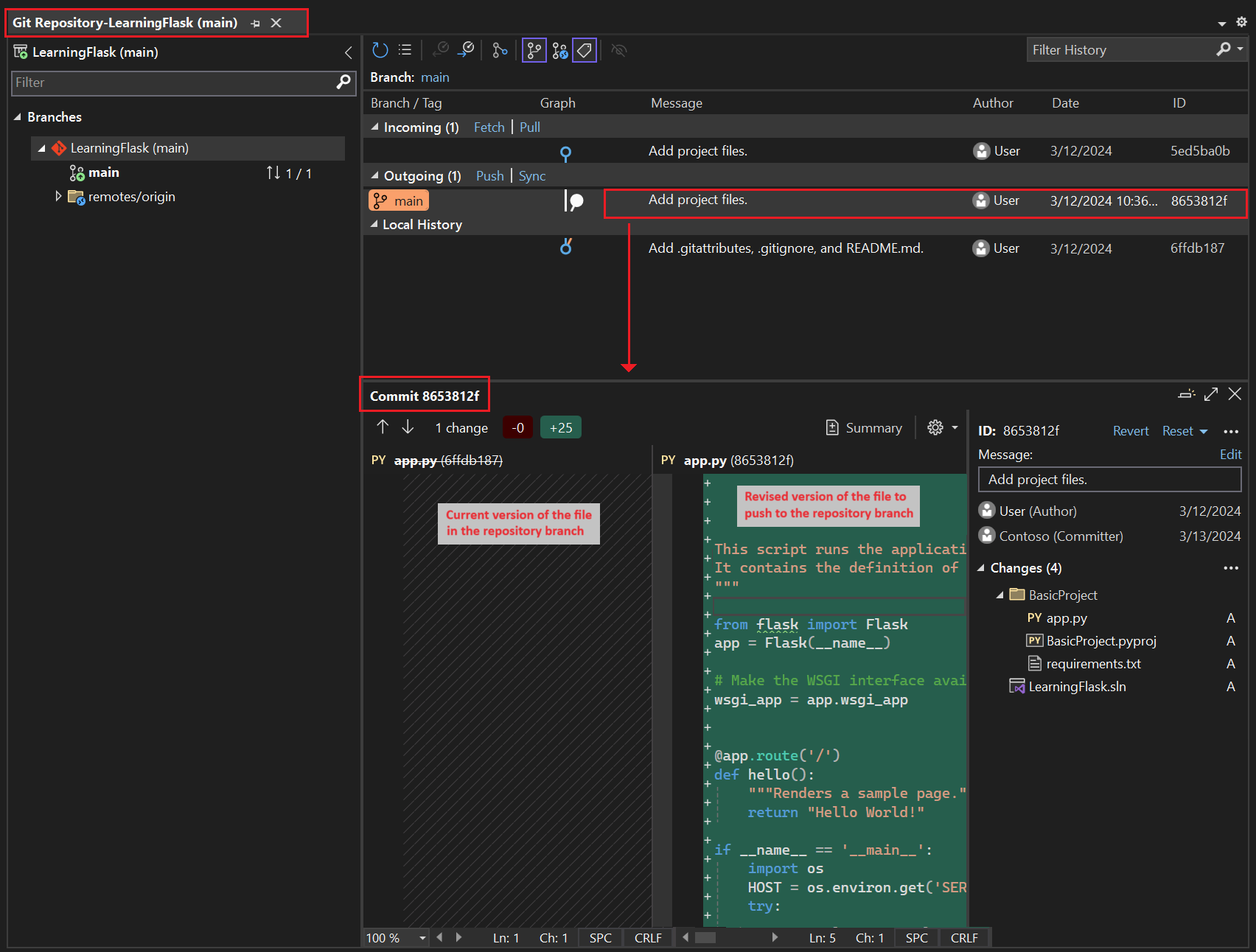
    Fönstret Git-lagringsplats öppnas. Du kan också välja Visa>Git-lagringsplats (Ctrl+O, Ctrl+R):

    Skärmbild som visar Git-lagringsplatsens fönster i Visual Studio.

    Det här fönstret visar information om den aktuella lagringsplatsen i det vänstra fönstret och den aktuella grenen med utgående/inkommande incheckningar i den högra rutan.

    Om du vill se skillnadsvyn för filen väljer du en commit i mittfönstret. Den tidigare versionen visas till vänster och den ändrade versionen visas till höger. Informationen innehåller också ändringsförfattaren, ändringsincheckaren och commitmeddelandet.

När du går igenom den här självstudien, utveckla en vana att regelbundet använda Git-kontrollerna i Visual Studio för att committa och pusha ändringar. Den här självstudien påminner dig om lämpliga punkter.

Använd källkontroll från början

Det finns flera fördelar med att använda källkontroll från början av ett projekt. När du använder källkontroll från början av ett projekt, särskilt om du även använder en fjärrlagringsplats, får du regelbunden säkerhetskopiering på annan plats av projektet. Till skillnad från att underhålla ett projekt bara i ett lokalt filsystem ger källkontrollen också en fullständig ändringshistorik och enkel möjlighet att återställa en enskild fil eller hela projektet till ett tidigare tillstånd. Ändringshistoriken hjälper till att fastställa orsaken till regressioner (testfel).

Källkontroll är viktigt om flera personer arbetar med ett projekt, eftersom det hanterar överskrivningar och ger konfliktlösning. Källkontroll är i grunden en form av automatisering, som gör att du kan automatisera byggen, testning och versionshantering. Det är det första steget i att använda Azure DevOps för ett projekt, och eftersom inträdeshindren är så låga finns det egentligen ingen anledning att inte använda källkontroll från början.

Mer information om källkontroll som automatisering finns i Sanningens källa: Lagringsplatsernas roll i DevOps, en artikel i MSDN Magazine som skrivits för mobilappar som även gäller för webbappar.

Förhindra att Visual Studio genomför projekt automatiskt

Följ de här stegen för att förhindra att Visual Studio automatiskt genomför ett nytt projekt:

  1. Öppna panelen Verktyg>Alternativ och expandera avsnittet Alla inställningar>Källkontroll>Git-inställningar.

  2. Rensa alternativet Genomför ändringar efter sammanslagning som standard .

  1. Öppna dialogrutan Verktyg>alternativ och expandera avsnittet Källkontroll>.

  2. Avmarkera alternativet Genomför ändringar efter sammanslagning som standard och välj OK.

Skapa en virtuell miljö och exkludera källkontroll

När du har konfigurerat källkontroll för projektet kan du skapa den virtuella miljön med nödvändiga Flask-paket som projektet kräver. Du kan sedan använda fönstret Git-ändringar för att undanta miljöns mapp från källkontrollen.

  1. Högerklicka på noden Python-miljöer i Solution Explorer och välj Lägg till miljö.

    Skärmbild som visar hur du väljer kommandot Lägg till miljö i Solution Explorer.

  2. I dialogrutan Lägg till miljö väljer du Skapa för att acceptera standardvärdena. (Du kan ändra namnet på den virtuella miljön om du vill, vilket ändrar namnet på dess undermapp, men env är en standardkonvention.)

    Skärmbild som visar dialogrutan Lägg till miljö med standardvärden för en ny miljö för projektet Learning Flask.

  3. Om Visual Studio uppmanar till administratörsbehörighet anger du ditt medgivande. Vänta några minuter medan Visual Studio laddar ned och installerar paket. För Flask och dess beroenden kan processen kräva att nästan 1 000 filer expanderas i över 100 undermappar. Du kan visa förloppet i Visual Studios utdatafönster Output.

  4. I git-kontrollfältet väljer du de icke-bakåtkompatibla ändringarna (som nu visar 99+) för att öppna fönstret Git-ändringar :

    Skärmbild som visar hur du kan se de ej sparade ändringarna för skapandet av den virtuella miljön i fönstret Git-ändringar.

    Skapandet av den virtuella miljön medför tusentals ändringar, men du behöver inte inkludera dem i källkontrollen. Du eller någon annan som klonar projektet kan alltid återskapa miljön med hjälp av filenrequirements.txt .

  5. Om du vill undanta den virtuella miljön från källkontrollen högerklickar du på mappen env i fönstret Git-ändringar och väljer Ignorera dessa lokala objekt:

    Skärmbild som visar hur du ignorerar en virtuell miljö i källkontrolländringar.

    När du har exkluderat den virtuella miljön är de enda återstående ändringarna i projektfilen (.py) och .gitignore-filen, som innehåller en extra post för mappen för den virtuella miljön.

    Om du vill se skillnader för .gitignore-filen dubbelklickar du på filen i fönstret Git-ändringar .

  6. I fönstret Git-ändringar anger du ett incheckningsmeddelande, till exempel "Inledande projektändringar":

    Skärmbild som visar hur du redigerar incheckningsmeddelandet och genomför och push-överför de mellanlagrade incheckningarna i fönstret Git-ändringar.

  7. I listrutan Checka in väljer du Checka in mellanlagrad och Push.

Du kan öppna Git-repositoriefönstret och bekräfta att de mellanlagrade commit-ar visas i det lokala Historiken för den aktuella grenen.

Förstå syftet med virtuella miljöer

En virtuell miljö är ett bra sätt att isolera programmets exakta beroenden. Den här isoleringsmetoden undviker konflikter i en global Python-miljö och underlättar både testning och samarbete. Med tiden, när du utvecklar en app, tar du alltid in många användbara Python-paket. Genom att behålla paket i en projektspecifik virtuell miljö kan du enkelt uppdatera projektets requirements.txt fil som beskriver den miljön, som ingår i källkontrollen. När du kopierar projektet till andra datorer, inklusive byggservrar, distributionsservrar och andra utvecklingsdatorer, är det enkelt att återskapa miljön. Du kan återskapa miljön genom att bara använda requirements.txt fil, vilket är anledningen till att miljön inte behöver finnas i källkontrollen. Mer information finns i Använda virtuella miljöer.

Ta bort virtuell miljö under källkontroll

Du kan ta bort en virtuell miljö när den är under källkontroll. Följ dessa steg:

  1. Redigera .gitignore-filen för att exkludera mappen:

    1. Öppna filen genom att välja Fil>Öppna>Fil.

      Du kan också öppna filen från Team Explorer. På sidan Inställningar väljer du Lagringsplatsinställningar. Gå till avsnittet Ignorera och attributfiler och välj länken Redigera bredvid .gitignore.

    2. Leta upp avsnittet i slutet som har kommentaren # Python Tools for Visual Studio (PTVS).

    3. Efter det avsnittet lägger du till en ny rad för mappen för den virtuella miljön, till exempel /BasicProject/env.

  2. Öppna ett kommandofönster och gå till mappen (till exempel BasicProject) som har mappen för den virtuella miljön, till exempel env.

  3. git rm -r env Kör kommandot för att ta bort den virtuella miljön som för närvarande är under källkontroll.

  4. Kommittéra dina ändringar med git commit -m 'Remove venv' kommandot eller kommittéra dem från sidan Ändringar i Team Explorer.

Granska mallkoden

I det här avsnittet undersöker du exempelkoden i projektfilen (.py) som Visual Studio skapar baserat på ditt mallval.

  1. Öppna Solution Explorer för att visa din lösning och dina projektfiler. Det första projektet innehåller bara två filer, app.py och requirements.txt:

    Skärmbild som visar de första Flask-projektfilerna i Solution Explorer.

    Filen requirements.txt definierar Flask-paketberoenden. Förekomsten av den här filen är det som inbjuder dig att skapa en virtuell miljö när du först skapar projektet.

    Den enda app.py-filen innehåller exempelkod för ett tomt Flask-webbprojekt.

  2. Öppna filen app.py i redigeraren och granska det första avsnittet, en import instruktion för Flask.

    Den här instruktionen skapar en instans av klassen Flask, som tilldelas variabeln app. Det här avsnittet tilldelar också en wsgi_app variabel (vilket är användbart när du distribuerar till en webbvärd, men inte används för tillfället):

    from flask import Flask
    app = Flask(__name__)
    
    # Make the WSGI interface available at the top level so wfastcgi can get it.
    wsgi_app = app.wsgi_app
    
  3. Det andra avsnittet som ska granskas sker i slutet av filen. Det här avsnittet innehåller valfri kod som du kan använda för att starta Flask-utvecklingsservern.

    Du kan definiera koden för att använda specifika värden och portvärden som hämtas från miljövariabler, eller använda standardvärden och portvärdet localhost:55551.

    if __name__ == '__main__':
        import os
        HOST = os.environ.get('SERVER_HOST', 'localhost')
        try:
            PORT = int(os.environ.get('SERVER_PORT', '5555'))
        except ValueError:
            PORT = 5555
        app.run(HOST, PORT)
    
  4. Det tredje kodavsnittet som ska undersökas tilldelar en funktion till en URL-väg, vilket innebär att funktionen tillhandahåller den resurs som identifieras av URL:en.

    Du definierar rutter med Flask's @app.route dekoratör och ett argument som är den relativa URL:en från webbplatsens rot. Som du ser i koden, returnerar funktionen endast en textsträng, vilket räcker för att en webbläsare ska kunna återge. I efterföljande steg i den här självstudieserien uppdaterar du koden för att återge mer omfattande sidor med HTML.

    @app.route('/')
    def hello():
        """Renders a sample page."""
        return "Hello World!"
    

Förstå namnargumentet i Flask-klassen

Argumentet name i en Flask-klass är namnet på programmets modul eller paket. Flask använder namnet för att avgöra var du ska leta efter mallar, statiska filer och andra resurser som tillhör appen. För appar som finns i en enskild modul __name__ är alltid rätt värde. Namnet är också viktigt för tillägg som behöver felsökningsinformation. Mer information och andra argument finns i flaskklassdokumentationen (flask.pocoo.org).

Använda flera vägdekoratörer

En funktion kan ha mer än en vägdekoratör. Du kan använda så många dekoratörer som du vill, om samma funktion fungerar på flera vägar. Om du till exempel vill använda hello funktionen för både / vägen och /hello vägen använder du följande kod:

@app.route('/')
@app.route('/hello')
def hello():
    """Renders a sample page."""
    return "Hello World!"

Använda variabel-URL-vägar och frågeparametrar

Flask kan fungera med variabel-URL-vägar och frågeparametrar. I en väg markerar du valfri variabel med attributet <variable_name> . Flask skickar variabeln till funktionen med hjälp av ett namngivet argument i URL-sökvägen. En väg i form av /hello/<name> genererar till exempel ett strängargument som anropas name till funktionen. Frågeparametrar är tillgängliga via egenskapen request.args , särskilt via request.args.get -metoden. Följande kod innehåller ett exempel:

# URL: /hello/<name>?message=Have%20a%20nice%20day
@app.route('/hello/<name>')
def hello(name):
    msg = request.args.get('message','')
    return "Hello " + name + "! "+ msg + "."

Om du vill ändra typen prefixar du variabeln med int, floatpath (som accepterar snedstreck för att avgränsa mappnamn) och uuid. Mer information finns i Variabelregler i Flask-dokumentationen.

Generera krav efter paketinstallation

Visual Studio kan generera en requirements.txt fil från en virtuell miljö när du har installerat andra paket.

  • I Solution Explorer expanderar du noden Python-miljöer, högerklickar på den virtuella miljön och väljer Generera requirements.txt.

Det är en bra idé att använda det här kommandot regelbundet när du ändrar miljön. Kommittera ändringar i requirements.txt-filen till källkontrollen tillsammans med alla andra kodändringar som är beroende av den specifika miljön. Om du konfigurerar kontinuerlig integrering på en byggserver bör du generera filen och genomföra ändringar när du ändrar miljön.

Kör projektet

Nu är du redo att köra projektet i Visual Studio genom att följa den här proceduren:

  1. I Visual Studio väljer du Felsöka>Starta felsökning (F5) eller välj Webbserver i huvudverktygsfältet (webbläsaren kan variera):

    Skärmbild som visar webbserverkommandot i huvudverktygsfältet i Visual Studio.

  2. Båda kommandona tilldelar ett slumpmässigt portnummer till miljövariabeln PORT och kör Python-app.py-filen .

    Koden startar programmet med hjälp av den porten på Flask-utvecklingsservern.

    Om Visual Studio publicerar meddelandet Det gick inte att starta felsökningsprogrammet och anger att ingen startfil hittades högerklickar du på filen app.py i Solution Explorer och väljer Ange som startfil.

  3. När servern startar öppnas ett konsolfönster för att visa serverloggen. Visual Studio öppnar automatiskt en webbläsare till http://localhost:<port>, där du bör se meddelandet som återges av hello funktionen:

    Skärmbild som visar Flask-projektets standardvy i webbläsarfönstret.

  4. När du är klar stänger du konsolfönstret, vilket stoppar Flask-utvecklingsservern. Du kan också välja Felsökning>Sluta felsöka.

Jämför felsökningskommandon med Project Python-kommandon

Det finns en skillnad mellan att använda kommandona för felsökningsmenyn och de serverkommandon som anges i projektets Python-undermeny .

Förutom kommandona för felsökningsmenyn och verktygsfältsknapparna kan du även starta servern med hjälp av Python>Start-servern eller Python>Start-felsökningsserverkommandona på projektets snabbmeny.

Skärmbild som visar Python-kommandona för det valda projektet i Solution Explorer i Visual Studio.

Båda kommandona öppnar ett konsolfönster där du ser den lokala URL:en (localhost:port) för den server som körs. Du måste dock öppna en webbläsare manuellt med den URL:en, och om du kör felsökningsservern startas inte Visual Studio-felsökningsprogrammet automatiskt. Du kan koppla ett felsökningsprogram till körningsprocessen senare, om du vill med hjälp av kommandot Debug>Attach to Process (Koppla till process ).

Nästa steg