Schemadesigner

Schemadesignern i MSSQL-tillägget för Visual Studio Code tillhandahåller en grafisk miljö för visualisering, design och hantering av databasscheman utan att skriva Transact-SQL-instruktioner (T-SQL).

Skärmbild av schemadesigneröversikten som visar ett schemadiagram för databasen.

Egenskaper

Schemadesignern erbjuder följande funktioner:

  • Visualisera databasstrukturen med interaktiva diagram.
  • Skapa eller redigera tabeller, sekundärnycklar, primära nycklar och begränsningar.
  • Sök, dra och släpp, filtrera, zooma, använd en minikarta och autoarrange-diagram för effektiv navigering och anpassning.
  • Exportera schemadiagram för dokumentation eller delning.
  • Generera och visa skrivskyddade T-SQL-skript automatiskt som representerar dina schemaändringar.
  • Granska och tillämpa ändringar i databasen med funktionen Publicera ändringar.

Öppna schemadesignern

Högerklicka på databasen i objektutforskaren och välj Designschema på menyn. Den här åtgärden öppnar schemadesignervyn, som sedan gör att du kan se det visuella databasdiagrammet.

Skärmbild av startpunkten för att öppna schemadesignern i MSSQL-tillägget för Visual Studio Code.

Väl inne i schemadesignern hittar du en arbetsyta med olika navigeringsfunktioner. Så här tar du dig runt:

  • Panorera och zooma: Välj och dra var som helst på arbetsytan för att panorera över diagrammet. Använd musrullningshjulet eller styrplattans gester för att zooma in och ut för en närmare eller bredare vy.

  • Minikarta: Använd den inbyggda minikartan (som finns i det nedre högra hörnet av designern) för snabb navigering över stora eller komplexa scheman.

    Skärmbild av minikartfunktionen i schemadesignern för snabb navigering.

  • Dra och släpp: Ordna om tabeller och relationer genom att dra element på arbetsytan. Det här alternativet hjälper dig att skapa en layout som passar dig eller ditt team.

  • Sök och filtrera: Använd sökrutan (Ctrl+F eller Cmd+F) för att hitta specifika tabeller eller kolumner. Använd filter för att fokusera på vissa delar av schemat eller dölja irrelevanta element.

  • Ordna automatiskt: Diagrammet ordnas automatiskt i en läsbar layout som standard. Om du manuellt flyttar tabeller och vill återställa vyn väljer du knappen Ordna automatiskt för att ordna om tabellerna.

Förstå tabellstruktur och relationer

När du går in i schemadesignervyn ser du visualiseringen av dina databastabeller. Varje tabell visar dess schema och tabellnamn, kolumner, datatyper och primära nycklar som visas som en nyckelikon.

Skärmbild av en tabellstruktur som visar kolumner, datatyper och primära nycklar i schemadesignern.

Relationer för främmande nycklar visas med anslutningspilar mellan kolumner. I det föregående diagrammet AddressID refererar till exempel kolumnen i CustomerAddress tabellen till AddressID kolumnen i Address tabellen, som visuellt representerar relationen mellan dem.

Lägga till eller redigera tabeller

Välj Lägg till tabell i det översta verktygsfältet för att lägga till en ny tabell. Välj pennikonen i en tabell i diagrammet för att redigera tabellen.

Skärmbild av panelen tabellredigerare för att lägga till eller ändra tabellinformation i schemadesignern.

Den här åtgärden öppnar fliken Tabell i tabellredigeraren på en sidopanel. Du kan:

  • Välj eller ändra schemat
  • Definiera tabellnamnet
  • Lägga till nya kolumner med namn, datatyp, standardvärde och begränsningar
  • Markera en eller flera kolumner som primära nycklar
  • Ta bort eller uppdatera befintliga kolumner efter behov

Välj Spara för att tillämpa ändringarna. Diagrammet uppdateras för att återspegla dina ändringar. Om du vill ha mer avancerade funktioner för tabellredigering, till exempel att skapa index eller konfigurera villkorsregler, använder du Tabelldesignern i MSSQL-tillägget för Visual Studio Code.

Lägg till eller redigera främmande nyckelrelationer

Om du vill hantera sekundärnyckelrelationer väljer du ellipsen (...) i en tabell i diagrammet och väljer Hantera relationer.

Skärmbild av startpunkten för relationshantering i schemadesignern.

Det här alternativet öppnar fliken Sekundärnycklar i panelen Tabellredigeraren , där du kan:

  • Lägg till nya främmande nyckelrelationer genom att referera till primärnycklar i andra tabeller.
  • Definiera främmande nyckels namn
  • Redigera befintliga främmande nycklar för att uppdatera eller korrigera relationer

Skärmbild av panelen för hantering av sekundärnyckelrelationer i schemadesignern.

Ändringar visas automatiskt i det visuella diagrammet, med pilar som visar riktningen för varje relation.

Skärmbild av pilar som representerar sekundärnyckelrelationer mellan tabeller i schemadesignern.

Du kan också skapa en relation genom att dra en pil från en kolumn till en annan direkt i diagrammet. Den här metoden definierar en en-till-en-relation mellan de valda kolumnerna.

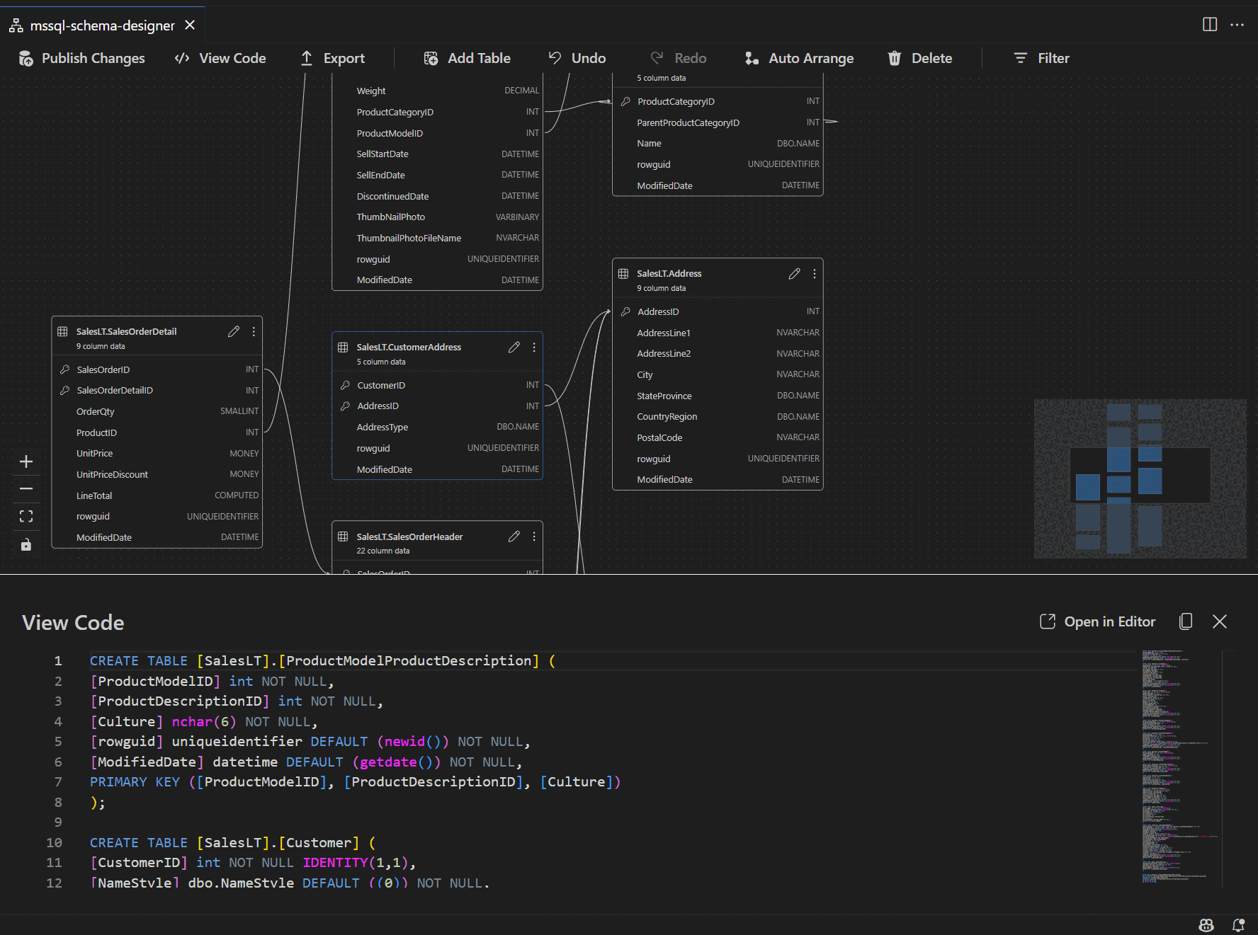
Visa schemadefinition i skriptfönstret

I verktygsfältet i menyfliksområdet väljer du knappen Visa kod för att öppna det nedre fönstret. Det här fönstret visar det skrivskyddade T-SQL-skriptet som visar åtgärder som utförs på schemadesignern i realtid.

Skärmbild av kodvisningsfönstret som visar T-SQL-skript som genererats av schemadesignern.

Granska och publicera dina ändringar

När du har redigerat tabeller eller relationer väljer du Publicera ändringar i det övre verktygsfältet. Den här åtgärden genererar en rapport för ändringssammanfattning som visar alla väntande ändringar i schemat.

Skärmbild av funktionen publicera ändringar i schemadesignern som sammanfattar schemaändringar.

Granska rapporten noggrant. Markera bekräftelserutan för att bekräfta och acceptera eventuella risker som är associerade med att tillämpa ändringarna. Den här processen använder DacFX (Application Framework på datanivå) för att distribuera dina schemauppdateringar.

GitHub Copilot-integrering

Schemadesignern stöder GitHub Copilot för AI-assisterad schemadesign. Du kan använda naturligt språk för att skapa scheman, ändra befintliga scheman, granska ändringar via en diff-vy och importera externa artefakter. Ändringarna återspeglas i det visuella diagrammet och T-SQL-skriptet.

Detaljerade anvisningar om hur du använder GitHub Copilot i schemadesignern finns i GitHub Copilot-integrering i Schemadesigner (förhandsversion).

Feedback och support

Om du har idéer, feedback eller vill engagera dig i communityn kan du delta i diskussionen på https://aka.ms/vscode-mssql-discussions. Om du vill rapportera en bugg går du till https://aka.ms/vscode-mssql-bug. Om du vill begära en ny funktion går du till https://aka.ms/vscode-mssql-feature-request.