Dela via


Komma igång med SSMA för SAP ASE (SybaseToSQL)

Med SQL Server Migration Assistant (SSMA) för SAP ASE kan du snabbt konvertera ASE-databasscheman (SAP Adaptive Server Enterprise) till SQL Server- eller Azure SQL Database-scheman, ladda upp de resulterande schemana till SQL Server eller Azure SQL Database och migrera data från SAP ASE till SQL Server eller Azure SQL Database.

Det här avsnittet beskriver installationsprocessen och hjälper dig sedan att bekanta dig med SSMA-användargränssnittet.

Installera och licensiera SSMA

Om du vill använda SSMA måste du först installera SSMA-klientprogrammet på en dator som kan komma åt både källinstansen av SAP ASE och målinstansen av SQL Server eller Azure SQL Database. Om du vill använda datamigrering på serversidan måste du installera tilläggspaketet och minst en av SAP ASE-leverantörerna (OLE DB eller ADO.NET) på datorn som kör SQL Server. Dessa komponenter stöder datamigrering och emulering av SAP ASE-systemfunktioner. Installationsinstruktioner finns i Installera SSMA för SAP ASE (SybaseToSQL).

Starta SSMA genom att klicka på Start, peka på Alla program, peka på Microsoft SQL Server Migration Assistant för Sybaseoch välj sedan Microsoft SQL Server Migration Assistant för Sybase. Första gången du startar SSMA visas en licensieringsdialogruta. Du måste licensiera SSMA med hjälp av ett Windows Live-ID innan du kan använda SSMA. Licensinstruktioner ingår i installationsanvisningarna i avsnittet Installing SSMA for Sybase Client (SybaseToSQL).

Användargränssnitt för SSMA för SAP ASE

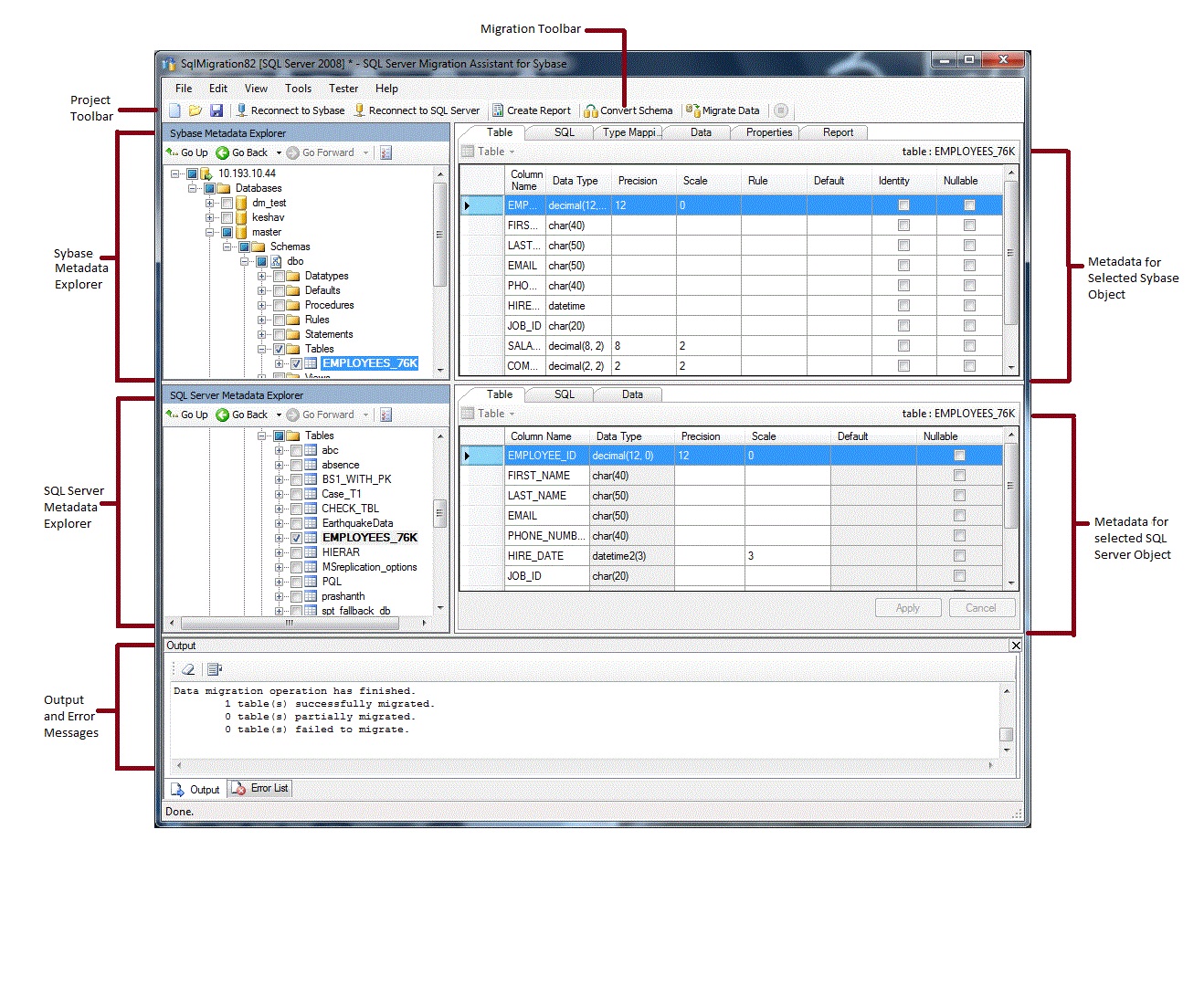
När SSMA har installerats och licensierats kan du använda SSMA för att migrera SAP ASE-databaser till SQL Server eller Azure SQL Database. Det hjälper dig att bekanta dig med SSMA-användargränssnittet innan du börjar. Följande diagram visar användargränssnittet för SSMA, inklusive metadatautforskaren, metadata, verktygsfält, utdatafönstret och fönstret för fellistan:

SSMA för SAP ASE-användargränssnittet

Om du vill starta en migrering måste du först skapa ett nytt projekt. Sedan ansluter du till SAP ASE. Efter en lyckad anslutning visas en hierarki med SAP ASE-databaser i Sybase Metadata Explorer. Du kan sedan högerklicka på objekt i Sybase Metadata Explorer för att utföra uppgifter som att skapa rapporter som utvärderar konverteringar till SQL Server eller Azure SQL Database. Du kan också utföra dessa uppgifter via verktygsfälten och menyerna.

Du måste också ansluta till en instans av SQL Server eller Azure SQL Database. Efter en lyckad anslutning visas en hierarki med SQL Server- eller Azure SQL-databaser i SQL Server eller SQL Azure Metadata Explorer. När du har konverterat SAP ASE-scheman till SQL Server- eller Azure SQL Database-scheman väljer du de konverterade schemana i SQL Server eller SQL Azure Metadata Explorer och läser sedan in schemana i SQL Server eller Azure SQL Database.

När du har läst in konverterade scheman till SQL Server eller Azure SQL Database kan du återgå till Sybase Metadata Explorer och migrera data från SAP ASE-databaser till SQL Server- eller Azure SQL-databaser.

Mer information om dessa uppgifter och hur du utför dem finns i Migrera SAP ASE-databaser till SQL Server – Azure SQL Database (SybaseToSQL).

I följande avsnitt beskrivs funktionerna i SSMA-användargränssnittet.

Metadatautforskare

SSMA innehåller två metadatautforskare för att bläddra och utföra åtgärder på SAP ASE- och SQL Server- eller Azure SQL-databaser.

Sybase Metadata Explorer

Sybase Metadata Explorer visar information om databaser på källinstansen av SAP ASE.

Genom att använda Sybase Metadata Explorer kan du utföra följande uppgifter:

SQL Server eller SQL Azure Metadata Explorer

SQL Server eller SQL Azure Metadata Explorer visar information om en instans av SQL Server eller Azure SQL Database. När du ansluter till en instans av SQL Server eller Azure SQL Database hämtar SSMA metadata om den instansen och lagrar den i projektfilen.

Du kan använda SQL Server eller SQL Azure Metadata Explorer för att välja konverterade SAP ASE-databasobjekt och sedan läsa in (synkronisera) dessa objekt i instansen av SQL Server eller Azure SQL Database.

Mer information finns i Läsa in konverterade databasobjekt till SQL Server (SybaseToSQL).

Metadata

Till höger om varje metadatautforskare finns flikar som beskriver det valda objektet. Om du till exempel väljer en tabell i Sybase Metadata Explorer visas sex flikar: Table, SQL, Type Mapping, Data, Propertiesoch Report. Fliken Rapport innehåller endast information när du har skapat en rapport som innehåller det markerade objektet. Om du väljer en tabell i SQL Server eller SQL Azure Metadata Explorer visas tre flikar: Table, SQLoch Data.

De flesta metadatainställningar är skrivskyddade. Du kan dock ändra följande metadata:

  • I Sybase Metadata Explorer kan du ändra procedurer och skriva mappningar. Gör dessa ändringar innan du konverterar scheman.

  • I SQL Server eller SQL Azure Metadata Explorer kan du ändra Transact-SQL för lagrade procedurer. Gör dessa ändringar innan du läser in schemana i SQL Server.

Ändringar som görs i en metadatautforskare återspeglas i projektets metadata, inte i käll- eller måldatabaserna.

Verktygsfält

SSMA har två verktygsfält: ett projektverktygsfält och ett migreringsverktygsfält.

Projektverktygsfältet

Projektverktygsfältet innehåller knappar för att arbeta med projekt, ansluta till SAP ASE och ansluta till SQL Server eller Azure SQL Database. De här knapparna liknar kommandona på menyn Arkiv.

Migreringsverktygsfältet

Verktygsfältet migrering innehåller följande kommandon:

Knapp Funktion
Skapa rapport Konverterar de valda SAP ASE-objekten till SQL Server-syntaxen och skapar sedan en rapport som visar hur lyckad konverteringen var.

Det här kommandot är endast tillgängligt när objekt väljs i Sybase Metadata Explorer.
Konvertera schema Konverterar de valda SAP ASE-objekten till SQL Server- eller Azure SQL Database-objekt.

Det här kommandot är endast tillgängligt när objekt väljs i Sybase Metadata Explorer.
Migrera data Migrerar data från SAP ASE-databasen till SQL Server eller Azure SQL Database. Innan du kör det här kommandot måste du konvertera SAP ASE-scheman till SQL Server- eller Azure SQL Database-scheman och sedan läsa in objekten i SQL Server eller Azure SQL Database.

Det här kommandot är endast tillgängligt när objekt väljs i Sybase Metadata Explorer.
Stoppa Stoppar den aktuella processen, till exempel konvertering av objekt till SQL Server eller Azure SQL Database-syntax.

SSMA innehåller följande menyer:

Meny Beskrivning
Fil Innehåller kommandon för att arbeta med projekt, ansluta till SAP ASE och ansluta till SQL Server eller Azure SQL Database.
Redigera Innehåller kommandon för att hitta och arbeta med text på informationssidorna, till exempel kopiera Transact-SQL från fönstret SQL-information. Innehåller också alternativet Hantera bokmärken, där du kan se en lista över befintliga bokmärken. Du kan använda knapparna till höger i dialogrutan för att hantera bokmärkena.
Visa Innehåller kommandot Synkronisera metadatautforskare. Detta synkroniserar objekten mellan Sybase Metadata Explorer och SQL Server eller SQL Azure Metadata Explorer. Innehåller även kommandon för att visa och dölja utdata och fellista fönsterrutor och ett alternativ layouter för att hantera layouter.
Verktyg Innehåller kommandon för att skapa rapporter, exportera data och migrera objekt och data. Ger också åtkomst till dialogrutorna Globala inställningar och Projektinställningar.
Testare Innehåller kommandon för att skapa testfall, visa testresultat och kommandon för hantering av databassäkerhetskopiering.
Hjälp Ger åtkomst till SSMA-hjälpen och dialogrutan Om.

Utdatafönster och Felfönster

Menyn Visa innehåller kommandon för att ändra synligheten för fönstret Utdata och fönstret Fellista:

  • Fönstret Utdata visar statusmeddelanden från SSMA under objektkonvertering, objektsynkronisering och datamigrering.

  • I fönstret Fellista visas felmeddelanden, varningar och informationsmeddelanden i en lista som du kan sortera.

Se även

Migrera SAP ASE-databaser till SQL Server – Azure SQL Database (SybaseToSQL)
användargränssnittsreferens (SybaseToSQL)