Kommentar
Åtkomst till den här sidan kräver auktorisering. Du kan prova att logga in eller ändra kataloger.
Åtkomst till den här sidan kräver auktorisering. Du kan prova att ändra kataloger.
Gäller för:SQL Server
Datalagerhantering och analysarbetsbelastningar kan dra stor nytta av kolumnlagringsindex och traditionella radlagringsindex. Valet av vilka rowstore- och columnstore-index som ska skapas för databasen beror på programmets arbetsbelastning. I SQL Server 2016 kan DTA (Database Engine Tuning Advisor) analysera din arbetsbelastning och rekommendera en lämplig kombination av radlagrings- och kolumnlagringsindex för att bygga vidare på databasen.
Den här funktionen är tillgänglig med SQL Server Management Studio version 16.4 eller senare.
Så här aktiverar du rekommendationer för columnstore-index i databasmotorns optimerings-GUI
Starta Database Engine Tuning Advisor och öppna en ny justeringssession.
Välj databaser och arbetsbelastningar för justering i fönstret Allmänt .
I fönstret Justeringsalternativ markerar du kryssrutan Rekommendera kolumnlagringsindex (se bilden nedan).
Välj andra justeringsalternativ och klicka på knappen Starta analys .
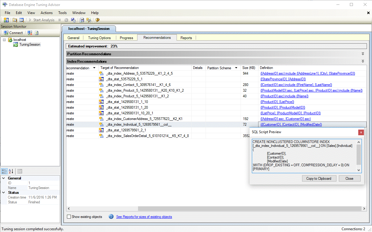
När justeringen är klar visar du alla rekommendationer, inklusive eventuella kolumnlagringsindex i fönstret Rekommendationer (se bilden nedan).
Välj hyperlänken Definition för att visa instruktionen SQL Data Definition Language (DDL) som kan skapa det rekommenderade indexet. Som standard använder DTA suffix col i namnet på kolumnlagringsindex för att göra det enklare att identifiera kolumnlagringsindex (se bilden nedan).
Så här aktiverar du rekommendationer för columnstore-index i dta.exe-verktyget
Om du vill aktivera columnstore-rekommendationer när du använder kommandoradsverktyget dta.exe använder du kommandoradsparametern -fc .
Mer information om kommandoradsverktyget dta.exe finns i dta-verktyget
Se även
En guide för columnstore-index
Optimeringsrådgivare för databasmotor
Självstudie: Databasmotoroptimeringsrådgivare