Nota
O acesso a esta página requer autorização. Pode tentar iniciar sessão ou alterar os diretórios.
O acesso a esta página requer autorização. Pode tentar alterar os diretórios.
Aplica-se a:SQL Server
O armazenamento de dados e as cargas de trabalho analíticas podem beneficiar grandemente dos índices columnstore, bem como dos índices rowstore tradicionais. A escolha dos índices de rowstore e columnstore a construir para a sua base de dados depende da carga de trabalho da sua aplicação. No SQL Server 2016, o Database Engine Tuning Advisor (DTA) pode analisar a sua carga de trabalho e recomendar uma combinação adequada de índices de rowstore e column store para construir na base de dados.
Esta funcionalidade está disponível com a versão 16.4 ou superior do SQL Server Management Studio.
Como ativar as recomendações de índice columnstore na GUI do Database Engine Tuning Advisor
Inicie o Database Engine Tuning Advisor e abra uma nova sessão de afinação.
Selecione(s) base de dados e carga de trabalho para ajustar no painel Geral .
No painel de Opções de Ajuste, selecione a caixa de seleção Recomendar índices de columnstore (ver figura abaixo).
Selecione outras opções de afinação e clique no botão Iniciar Análise .
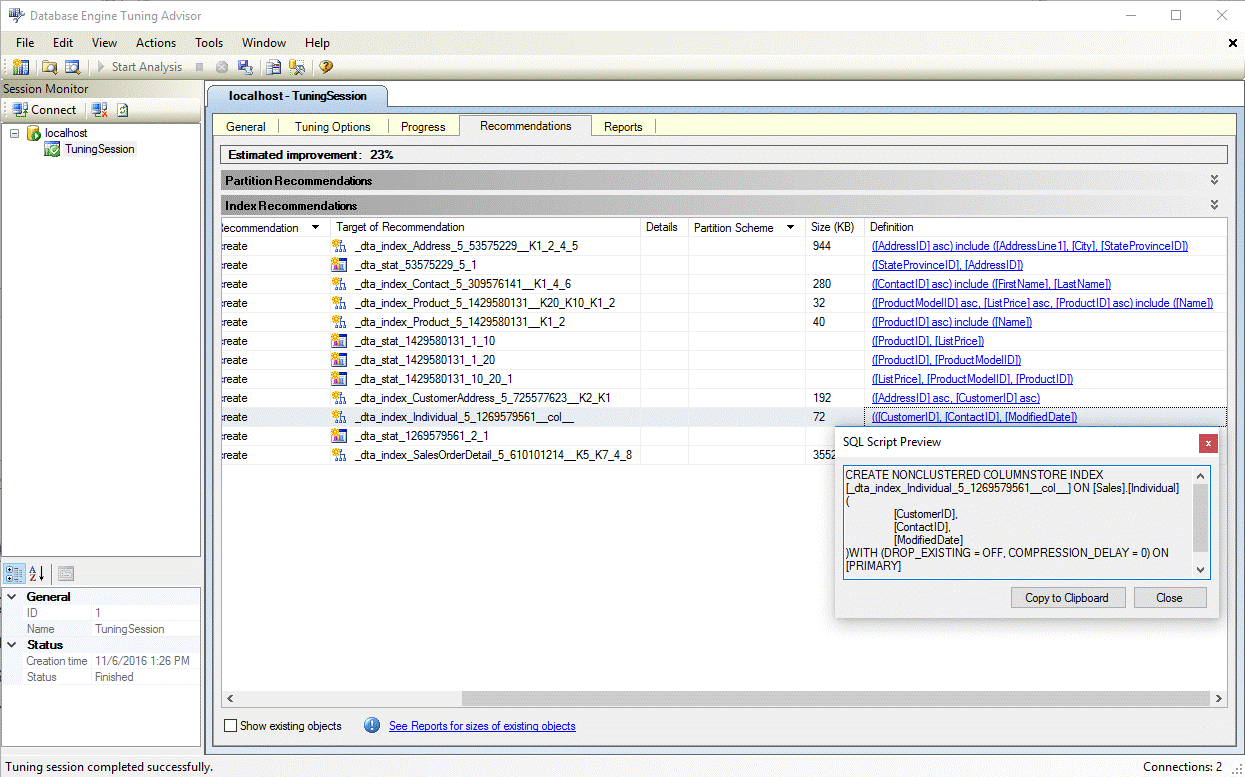
Uma vez concluída a afinação, veja todas as recomendações, incluindo quaisquer índices de columnstore, no painel Recomendações (ver figura abaixo).
Selecione o hiperlink Definição para visualizar a instrução SQL Data Definition Language (DDL) que pode criar o índice recomendado. Por defeito, o DTA usa o sufixo col no nome dos índices de colunas para facilitar a identificação dos índices de coluna (ver figura abaixo).
Como ativar as recomendações de índice columnstore no utilitário dta.exe
Para ativar as recomendações columnstore ao usar o utilitário de linha de comandos dta.exe, use o parâmetro de linha de comandos -fc.
Para mais informações sobre dta.exe utilitário de linha de comandos, veja Utilidade dta
Ver também
Guia de Índices de Columnstore
Orientador de Otimização do Mecanismo de Banco de Dados
Tutorial: Assistente de Otimização do Motor de Base de Dados