Partilhar via


Criando um projeto de modelo de relatório

Para construir um modelo, você precisa criar um projeto de modelo de relatório. Um projeto de modelo de relatório é um contêiner para o modelo e consiste em um ou mais arquivos de fonte de dados (.ds), um ou mais arquivos de exibição de fonte de dados (.dsv) e um ou mais arquivos de modelo de relatório (.smdl). Só pode ser feita referência a uma exibição de fonte de dados no arquivo de modelo de relatório (.smdl). O Designer de Modelo de Relatório pode gerar modelos de relatório a partir dos bancos de dados SQL Server e Oracle.

Fontes de dados

Um arquivo de fonte de dados contém informações que o modelo de relatórios precisa para conectar-se ao banco de dados. Esse arquivo contém informações de autenticação, um nome de objeto de fonte de dados e uma cadeia de conexão. No Designer de Modelos, um arquivo .ds só pode ser criado a partir de um Provedor de Dados de Cliente SQL. Para obter mais informações, consulte Definindo fontes de dados (Analysis Services).

ObservaçãoObservação

Você pode criar novas exibições da fonte de dados dentro de projetos de modelo de relatório ou adicionar exibições da fonte de dados existentes ao projeto. Ao adicionar exibições da fonte de dados existentes, verifique se elas se baseiam em apenas uma fonte de dados.

Exibições da fonte de dados

Um documento de exibição da fonte de dados é uma descrição do banco de dados para o qual o arquivo de fonte de dados está apontando. Esse arquivo .dsv descreve as tabelas, seu conteúdo e as relações entre elas em termos de XML. Uma exibição da fonte de dados pode ser baseada em uma ou mais fontes de dados. Entretanto, somente exibições da fonte de dados baseadas em uma única fonte de dados podem ser usadas para modelos de relatório. Para obter mais informações sobre a manipulação de exibições da fonte de dados, consulte Adicionando ou removendo tabelas ou exibições em uma exibição da fonte de dados (Analysis Services) e Lição 1: Definindo uma exibição da fonte de dados em um Projeto do Analysis Services.

ObservaçãoObservação

Você pode criar novas exibições da fonte de dados dentro de um projeto de modelo de relatório ou adicionar exibições da fonte de dados existentes ao projeto. Ao adicionar exibições da fonte de dados existentes, verifique se elas se baseiam em apenas uma fonte de dados.

Arquivos de modelo de relatório

Um arquivo de modelo de relatório é uma descrição de metadados do banco de dados que está sendo referenciado pela exibição da fonte de dados. Quando o arquivo de modelo de relatório é gerado, entidades, funções, campos e pastas são criados automaticamente. Geralmente, essas entidades, campos e pastas se relacionam a colunas e aos seus dados no banco de dados. Os itens de modelo são gerados automaticamente e geralmente fazem referência a nomes de empresas com os quais os usuários do Construtor de Relatórios está familiarizado.

O conteúdo das entidades e pastas é automaticamente detectado também. As variações de campo são criadas para você se elas forem selecionadas ao executar o assistente. Depois de executar o Assistente de Design de Modelo de Relatório, o modelo pode ser publicado no catálogo de relatórios, atribuído às permissões de função adequadas e usado no Construtor de Relatórios e no Designer de Relatórios. Para tornar ainda mais fácil para os usuários criarem relatórios usando esse modelo, refine o conteúdo do modelo.

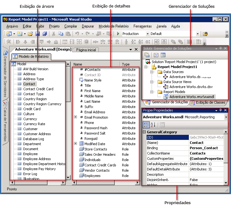
Janela Projeto do Modelo de Relatório em BI.

Refinando um modelo de relatório

Depois de criar seu modelo de relatório, provavelmente você desejará refiná-lo antes da publicação. Por exemplo, você pode reorganizar os itens de modelo, renomear os itens e adicionar entidades, pastas e perspectivas adicionais ao modelo. Os itens no modelo podem ser refinados também, reorganizando seu conteúdo ou adicionando pastas, campos de origem, expressões e funções.

Depois de criar e implantar seu modelo, você deve ajudar o conteúdo do modelo com base nos comentários recebidos dos usuários. Você pode abrir o arquivo de modelo de relatório e ajustá-lo, conforme a necessidade.

Atualizando um modelo de relatório

Se o esquema subjacente ou o banco de dados foi alterado, você pode atualizar o modelo ou um item do modelo executando Autogenerate. Quando Autogenerate é executado, ele nunca sobregrava o modelo inteiro; ele simplesmente detecta os itens adicionados e os incorpora no modelo. Autogenerate não detecta itens de banco de dados excluídos nem modificados; no entanto, você pode excluir manualmente os itens do modelo. Caso contrário, você verá um erro ao usar o campo real no Construtor de Relatórios ou no Designer de Relatórios.

Observação sobre cuidadosCuidado

Não publique um novo modelo com o mesmo nome porque ele invalidará os relatórios existentes gerados em relação a esse modelo. Se você criar um novo modelo com o mesmo nome e tentar publicá-lo, você verá uma mensagem de erro. Sempre trabalhe no mesmo modelo para garantir que as IDs permanecem iguais.

Chaves primárias

Se você tiver chaves primárias definidas no banco de dados físico, essas informações serão coletadas quando você executar o comando Gerar Automaticamente. Se não tiver chaves primárias definidas, precisará definir uma chave primária lógica usando o Designer de Exibição da Fonte de Dados. É muito importante definir uma chave primária lógica corretamente; caso contrário, dados incorretos serão retornados quando você executar os relatórios no Construtor de Relatórios ou no Designer de Relatórios. Sua chave primária lógica deve identificar instâncias exclusivamente para a entidade que será criada.

A chave primária em exibições da fontes de dados, usadas por modelos de relatório, deve ser composta somente por colunas que não contenham valores nulos. Isso pode ocorrer quando as chaves primárias não são definidas em tabelas de banco de dados, mas acrescentadas à exibição da fonte de dados. Se qualquer coluna contém valores nulos, as consultas geradas pelas exibições da fonte de dados poderão retornar resultados inesperados.

Para obter mais informações sobre como definir uma chave primária lógica, consulte Definindo chaves primárias lógicas em uma exibição da fonte de dados (Analysis Services).

Histórico de alterações

Conteúdo atualizado

Esclarecido que somente exibições da fonte de dados baseadas em uma única fonte de dados podem ser usadas com modelos de relatório.