Partilhar via


Suporte do Spring Cloud Azure para o Spring Security

Este artigo descreve como o Spring Cloud Azure e o Spring Security podem ser usados juntos.

Spring Security com Microsoft Entra ID

Quando você está criando um aplicativo Web, o gerenciamento de identidade e acesso sempre serão peças fundamentais.

O Azure oferece uma excelente plataforma para democratizar a sua jornada de desenvolvimento de aplicações, uma vez que não só oferece um serviço de identidade baseado na nuvem, mas também uma integração profunda com o resto do ecossistema do Azure.

O Spring Security facilitou a proteção de seus aplicativos baseados em Spring com abstrações poderosas e interfaces extensíveis. No entanto, por mais poderosa que a estrutura Spring possa ser, ela não é adaptada a um provedor de identidade específico.

O spring-cloud-azure-starter-active-directory fornece a maneira mais ideal de conectar seu aplicativo Web a um locatário do Microsoft Entra ID (Microsoft Entra ID para abreviar) e proteger seu servidor de recursos com o Microsoft Entra ID. Ele usa o protocolo Oauth 2.0 para proteger aplicativos da web e servidores de recursos.

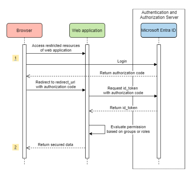
Aceder a uma aplicação Web

Este cenário usa O código de autorização OAuth 2.0 concede fluxo para fazer logon em um usuário com uma conta da Microsoft.

Diagrama do Sistema

Diagrama de sistema para uma aplicação Web autónoma.

Criar recursos necessários no Azure

  1. Leia Guia de início rápido: registrar um aplicativo com a plataforma de identidade da Microsoft.

  2. Crie um registro de aplicativo. Obtenha AZURE_TENANT_ID, AZURE_CLIENT_IDe AZURE_CLIENT_SECRET.

  3. Defina redirect URI como APPLICATION_BASE_URI/login/oauth2/code/ - por exemplo, http://localhost:8080/login/oauth2/code/. A / de cauda é necessária.

Adicionar dependências necessárias

<dependencies>
    <dependency>
        <groupId>com.azure.spring</groupId>
        <artifactId>spring-cloud-azure-starter-active-directory</artifactId>
    </dependency>
    <dependency>
        <groupId>org.springframework.boot</groupId>
        <artifactId>spring-boot-starter-oauth2-client</artifactId>
    </dependency>
</dependencies>

Adicionar propriedades necessárias

spring:
  cloud:
    azure:
      active-directory:
        enabled: true
        profile:
          tenant-id: <tenant>
        credential:
          client-id: ${AZURE_CLIENT_ID}
          client-secret: ${AZURE_CLIENT_SECRET}

Observação

Os valores permitidos para tenant-id são: common, organizations, consumersou o ID do locatário. Para obter mais informações sobre esses valores, consulte a seção Usado o ponto de extremidade errado (contas pessoais e de organização) de AADSTS50020 de erro - A conta de usuário do provedor de identidade não existe nodo locatário . Para obter informações sobre como converter seu aplicativo de locatário único, consulte Converter aplicativo de locatário único em multilocatário no Microsoft Entra ID.

Agora, inicie seu aplicativo e acesse seu aplicativo através do navegador. Será redirecionado para a página de início de sessão da Microsoft.

Utilizações avançadas

Adicionar configurações de segurança adicionais
@Configuration(proxyBeanMethods = false)
@EnableWebSecurity
@EnableMethodSecurity
public class AadOAuth2LoginSecurityConfig {

   /**
    * Add configuration logic as needed.
    */
   @Bean
   SecurityFilterChain filterChain(HttpSecurity http) throws Exception {
       http.with(AadWebApplicationHttpSecurityConfigurer.aadWebApplication(), Customizer.withDefaults())
           .authorizeHttpRequests(authorize -> authorize.anyRequest().authenticated());
           // Do some custom configuration.
       return http.build();
   }
}
Autorizar o acesso por funções de aplicativo

Crie os recursos necessários no Azure:

Observação

Se você quiser usar o controle de acesso baseado em função de aplicativo, não poderá colocar nomes de grupo na declaração de role. Para obter mais informações, consulte a seção Configurando declarações opcionais de grupos de Fornecer declarações opcionais ao seu aplicativo.

Proteja o método específico.

class Demo {
   @GetMapping("Admin")
   @ResponseBody
   @PreAuthorize("hasAuthority('APPROLE_Admin')")
   public String admin() {
       return "Admin message";
   }
}
Autorizar o acesso por nome de grupo ou ID de grupo

Adicione propriedades de configuração relacionadas.

spring:
 cloud:
   azure:
     active-directory:
       enabled: true
       user-group:
         allowed-group-names: group1_name_1, group2_name_2
         # 1. If allowed-group-ids == all, then all group ID will take effect.
         # 2. If "all" is used, we should not configure other group ids.
         # 3. "all" is only supported for allowed-group-ids, not supported for allowed-group-names.
         allowed-group-ids: group_id_1, group_id_2

Proteja o método específico.

@Controller
public class RoleController {
   @GetMapping("group1")
   @ResponseBody
   @PreAuthorize("hasRole('ROLE_group1')")
   public String group1() {
       return "group1 message";
   }

   @GetMapping("group2")
   @ResponseBody
   @PreAuthorize("hasRole('ROLE_group2')")
   public String group2() {
       return "group2 message";
   }

   @GetMapping("group1Id")
   @ResponseBody
   @PreAuthorize("hasRole('ROLE_<group1-id>')")
   public String group1Id() {
       return "group1Id message";
   }

   @GetMapping("group2Id")
   @ResponseBody
   @PreAuthorize("hasRole('ROLE_<group2-id>')")
   public String group2Id() {
       return "group2Id message";
   }
}
Usar o Azure Nacional em vez do Azure Global

Agora, exceto na nuvem global do Azure, o Microsoft Entra ID é implantado nas seguintes nuvens nacionais:

  • Azure Government

  • Azure China 21Vianet

  • Azure Alemanha

Aqui está um exemplo usando o Azure China 21Vianet.

spring:
  cloud:
    azure:
      active-directory:
        enabled: true
        base-uri: https://login.partner.microsoftonline.cn
        graph-base-uri: https://microsoftgraph.chinacloudapi.cn

Para obter mais informações, consulte Implantações de nuvem nacionais.

Configurar modelo de URI de redirecionamento

Os desenvolvedores podem personalizar o redirect-uri.

Diagrama de sistema para URIs de redirecionamento.

Adicione redirect-uri-template propriedades em seu arquivo application.yml.

spring:
 cloud:
   azure:
     active-directory:
       enabled: true
       redirect-uri-template: ${REDIRECT-URI-TEMPLATE}

Atualize redirect-uri no portal do Azure.

Configure o modelo de URI de redirecionamento.

Depois de definir redirect-uri-template, precisamos atualizar o security builder:

@Configuration(proxyBeanMethods = false)
@EnableWebSecurity
@EnableMethodSecurity
public class AadOAuth2LoginSecurityConfig {

    /**
     * Add configuration logic as needed.
     */
    @Bean
    public SecurityFilterChain htmlFilterChain(HttpSecurity http) throws Exception {
        // @formatter:off
        http.with(AadWebApplicationHttpSecurityConfigurer.aadWebApplication(), Customizer.withDefaults())
            .oauth2Login(login -> login.loginProcessingUrl("${REDIRECT-URI-TEMPLATE}"))
            .authorizeHttpRequests(auth -> auth.anyRequest().authenticated());
        // @formatter:on
        return http.build();
    }
}

Conectando-se ao Microsoft Entra ID via proxy

Para conectar o Microsoft Entra ID via proxy, forneça um RestTemplateCustomizer bean como o mostrado no exemplo a seguir:

@Configuration
class DemoConfiguration {
    @Bean
    public RestTemplateCustomizer proxyRestTemplateCustomizer() {
        return (RestTemplate restTemplate) -> {
            Proxy proxy = new Proxy(Proxy.Type.HTTP, new InetSocketAddress(PROXY_SERVER_HOST, PROXY_SERVER_PORT));
            SimpleClientHttpRequestFactory requestFactory = new SimpleClientHttpRequestFactory();
            requestFactory.setProxy(proxy);
            restTemplate.setRequestFactory(requestFactory);
        };
    }
}

Amostras

Projeto de exemplo: aad-web-application.

Aplicativo Web acessando servidores de recursos

Diagrama do Sistema

Diagrama de sistema para uma aplicação Web que acede a servidores de recursos.

Criar recursos necessários no Azure

  1. Leia Guia de início rápido: registrar um aplicativo com a plataforma de identidade da Microsoft.

  2. Crie um registro de aplicativo. Obtenha AZURE_TENANT_ID, AZURE_CLIENT_IDe AZURE_CLIENT_SECRET.

  3. Defina redirect URI como APPLICATION_BASE_URI/login/oauth2/code/, por exemplo, http://localhost:8080/login/oauth2/code/. A / de cauda é necessária.

Adicionar dependências necessárias

<dependencies>
    <dependency>
        <groupId>com.azure.spring</groupId>
        <artifactId>spring-cloud-azure-starter-active-directory</artifactId>
    </dependency>
    <dependency>
        <groupId>org.springframework.boot</groupId>
        <artifactId>spring-boot-starter-oauth2-client</artifactId>
    </dependency>
</dependencies>

Adicionar propriedades necessárias

spring:
  cloud:
    azure:
      active-directory:
        enabled: true
        profile:
          tenant-id: <tenant>
        credential:
          client-id: ${AZURE_CLIENT_ID}
          client-secret: ${AZURE_CLIENT_SECRET}
        authorization-clients:
          graph:
            scopes: https://graph.microsoft.com/Analytics.Read, email

Observação

Os valores permitidos para tenant-id são: common, organizations, consumersou o ID do locatário. Para obter mais informações sobre esses valores, consulte a seção Usado o ponto de extremidade errado (contas pessoais e de organização) de AADSTS50020 de erro - A conta de usuário do provedor de identidade não existe nodo locatário . Para obter informações sobre como converter seu aplicativo de locatário único, consulte Converter aplicativo de locatário único em multilocatário no Microsoft Entra ID.

Aqui, graph é o nome de OAuth2AuthorizedClient, scopes significa os escopos necessários para consentir ao fazer login.

Use OAuth2AuthorizedClient em seu aplicativo

public class Demo {
    @GetMapping("/graph")
    @ResponseBody
    public String graph(
    @RegisteredOAuth2AuthorizedClient("graph") OAuth2AuthorizedClient graphClient) {
        // toJsonString() is just a demo.
        // oAuth2AuthorizedClient contains access_token. We can use this access_token to access resource server.
        return toJsonString(graphClient);
    }
}

Agora, inicie seu aplicativo e acesse seu aplicativo no navegador. Em seguida, você será redirecionado para a página de login da Microsoft.

Utilizações avançadas

Fluxo de credenciais do cliente

O fluxo padrão é fluxo de código de autorização, se você quiser usar fluxo de credenciais de cliente, você pode configurar assim:

spring:
  cloud:
    azure:
      active-directory:
        enabled: true
        profile:
          tenant-id: <tenant>
        credential:
          client-id: ${AZURE_CLIENT_ID}
          client-secret: ${AZURE_CLIENT_SECRET}
        authorization-clients:
          graph:
            authorization-grant-type: client_credentials # Change type to client_credentials
            scopes: https://graph.microsoft.com/Analytics.Read, email

Observação

Os valores permitidos para tenant-id são: common, organizations, consumersou o ID do locatário. Para obter mais informações sobre esses valores, consulte a seção Usado o ponto de extremidade errado (contas pessoais e de organização) de AADSTS50020 de erro - A conta de usuário do provedor de identidade não existe nodo locatário . Para obter informações sobre como converter seu aplicativo de locatário único, consulte Converter aplicativo de locatário único em multilocatário no Microsoft Entra ID.

Acessar vários servidores de recursos

Em um aplicativo Web, você pode acessar vários servidores de recursos configurando assim:

spring:
  cloud:
    azure:
      active-directory:
        enabled: true
        profile:
          tenant-id: <tenant>
        credential:
          client-id: ${AZURE_CLIENT_ID}
          client-secret: ${AZURE_CLIENT_SECRET}
        authorization-clients:
          resource-server-1:
            scopes: # Scopes for resource-server-1
          resource-server-2:
            scopes: # Scopes for resource-server-2

Observação

Os valores permitidos para tenant-id são: common, organizations, consumersou o ID do locatário. Para obter mais informações sobre esses valores, consulte a seção Usado o ponto de extremidade errado (contas pessoais e de organização) de AADSTS50020 de erro - A conta de usuário do provedor de identidade não existe nodo locatário . Para obter informações sobre como converter seu aplicativo de locatário único, consulte Converter aplicativo de locatário único em multilocatário no Microsoft Entra ID.

Então você pode usar OAuth2AuthorizedClient em aplicativos como este

public class Demo {
    @GetMapping("/resource-server-1")
    @ResponseBody
    public String graph(
    @RegisteredOAuth2AuthorizedClient("resource-server-1") OAuth2AuthorizedClient client) {
        return callResourceServer1(client);
    }

    @GetMapping("/resource-server-2")
    @ResponseBody
    public String graph(
    @RegisteredOAuth2AuthorizedClient("resource-server-2") OAuth2AuthorizedClient client) {
        return callResourceServer2(client);
    }
}

Amostras

Projeto de exemplo: aad-web-application.

Acessando um servidor de recursos

Este cenário não suporta login, apenas protege o servidor validando o token de acesso. Se o token de acesso for válido, o servidor atende a solicitação.

Diagrama do Sistema

Diagrama de sistema para uso autônomo do servidor de recursos.

Criar recursos necessários no Azure

  1. Leia Guia de início rápido: registrar um aplicativo com a plataforma de identidade da Microsoft.

  2. Crie um registro de aplicativo. Obtenha AZURE_CLIENT_ID.

  3. Leia Guia de início rápido: configurar um aplicativo para expor uma API da Web.

  4. Exponha uma API da Web com um escopo chamado Scope-1.

Adicionar dependências necessárias

<dependencies>
    <dependency>
        <groupId>com.azure.spring</groupId>
        <artifactId>spring-cloud-azure-starter-active-directory</artifactId>
    </dependency>
    <dependency>
        <groupId>org.springframework.boot</groupId>
        <artifactId>spring-boot-starter-oauth2-resource-server</artifactId>
    </dependency>
</dependencies>

Adicionar propriedades necessárias

spring:
  cloud:
    azure:
      active-directory:
        enabled: true
        credential:
          client-id: ${AZURE_CLIENT_ID}

Agora inicie seu aplicativo e acesse a API da Web do seu aplicativo.

  1. Você receberá 401 sem um token de acesso.

  2. Acesse seu aplicativo com um token de acesso. As seguintes declarações no token de acesso serão validadas:

    • iss: O token de acesso deve ser emitido pelo Microsoft Entra ID.

    • nbf: A hora atual não pode ser antes nbf.

    • exp: A hora atual não pode depois de exp.

    • aud: Se spring.cloud.azure.active-directory.credential.client-id ou spring.cloud.azure.active-directory.credential.app-id-uri configurado, a audiência deve ser igual ao client-id configurado ou app-id-uri. Se as duas propriedades não estiverem configuradas, essa declaração não será validada.

Para obter mais informações sobre o token de acesso, consulte documentos MS sobre tokens de acesso à plataforma de identidade da Microsoft.

Utilizações avançadas

Adicionar configurações de segurança adicionais
@Configuration(proxyBeanMethods = false)
@EnableWebSecurity
@EnableMethodSecurity
public class AadOAuth2ResourceServerSecurityConfig {

    /**
     * Add configuration logic as needed.
     */
    @Bean
    public SecurityFilterChain htmlFilterChain(HttpSecurity http) throws Exception {
        // @formatter:off
        http.with(AadResourceServerHttpSecurityConfigurer.aadResourceServer(), Customizer.withDefaults())
            .authorizeHttpRequests(authorize -> authorize.anyRequest().authenticated());
        // @formatter:on
        return http.build();
    }
}
Validar permissão por escopos
  1. Crie os recursos necessários no Azure.

  2. Proteja o método específico.

    class Demo {
        @GetMapping("scope1")
        @ResponseBody
        @PreAuthorize("hasAuthority('SCOPE_Scope1')")
        public String scope1() {
            return "Congratulations, you can access `scope1` endpoint.";
        }
    }
    

Ao fazer isso, ao acessar /scope1 ponto de extremidade, as seguintes declarações no token de acesso serão validadas:

  • scp: O valor deve conter Scope1.
Validar permissão por funções de aplicativo
  1. Crie os recursos necessários no Azure.

  2. Proteja o método específico.

    class Demo {
        @GetMapping("app-role1")
        @ResponseBody
        @PreAuthorize("hasAuthority('APPROLE_AppRole1')")
        public String appRole1() {
            return "Congratulations, you can access `app-role1` endpoint.";
        }
    }
    

Ao fazer isso, ao acessar /app-role1 ponto de extremidade, as seguintes declarações no token de acesso serão validadas:

  • roles: O valor deve conter AppRole1.
Usar autenticação de cliente JWT

Para usar um JSON Web Token (JWT) para autenticação de cliente, use as seguintes etapas:

  1. Consulte a seção Registrar seu certificado com a plataforma de identidade da Microsoft de credenciais de certificado de autenticação de aplicativo da plataforma de identidade da Microsoft.
  2. Carregue um certificado de .pem para o aplicativo registrado no portal do Azure.
  3. Configure o caminho do certificado e a senha de um . PFX ou . Certificado de P12.
  4. Adicione a propriedade spring.cloud.azure.active-directory.authorization-clients.azure.client-authentication-method=private_key_jwt configuração ao cliente a ser autenticado por meio da autenticação do cliente JWT.

O arquivo de configuração de exemplo a seguir é para um cenário de aplicativo Web. As informações do certificado são configuradas nas propriedades globais.

spring:
  cloud:
    azure:
      credential:
        client-id: ${AZURE_CLIENT_ID}
        client-certificate-path: ${AZURE_CERTIFICATE_PATH}
        client-certificate-password: ${AZURE_CERTIFICATE_PASSWORD}
      profile:
        tenant-id: <tenant>
      active-directory:
        enabled: true
        user-group:
          allowed-group-names: group1,group2
          allowed-group-ids: <group1-id>,<group2-id>
        post-logout-redirect-uri: http://localhost:8080
        authorization-clients:
          azure:
            client-authentication-method: private_key_jwt
          arm:
            client-authentication-method: private_key_jwt
            scopes: https://management.core.windows.net/user_impersonation
          graph:
            client-authentication-method: private_key_jwt
            scopes:
              - https://graph.microsoft.com/User.Read
              - https://graph.microsoft.com/Directory.Read.All
          webapiA:
            client-authentication-method: private_key_jwt
            scopes:
              - ${WEB_API_A_APP_ID_URL}/Obo.WebApiA.ExampleScope
          webapiB:
            client-authentication-method: private_key_jwt
            scopes:
              - ${WEB_API_B_APP_ID_URL}/.default
            authorization-grant-type: client_credentials

Observação

Os valores permitidos para tenant-id são: common, organizations, consumersou o ID do locatário. Para obter mais informações sobre esses valores, consulte a seção Usado o ponto de extremidade errado (contas pessoais e de organização) de AADSTS50020 de erro - A conta de usuário do provedor de identidade não existe nodo locatário . Para obter informações sobre como converter seu aplicativo de locatário único, consulte Converter aplicativo de locatário único em multilocatário no Microsoft Entra ID.

Você também pode configurar as informações do certificado nas propriedades do serviço active-directory, conforme mostrado neste exemplo:

spring:
  cloud:
    azure:
      active-directory:
        enabled: true
        credential:
          client-id: ${AZURE_CLIENT_ID}
          client-certificate-path: ${AZURE_CERTIFICATE_PATH}
          client-certificate-password: ${AZURE_CERTIFICATE_PASSWORD}
        profile:
          tenant-id: <tenant>
        user-group:
          allowed-group-names: group1,group2
          allowed-group-ids: <group1-id>,<group2-id>
        post-logout-redirect-uri: http://localhost:8080
        authorization-clients:
          azure:
            client-authentication-method: private_key_jwt
          arm:
            client-authentication-method: private_key_jwt
            scopes: https://management.core.windows.net/user_impersonation
          graph:
            client-authentication-method: private_key_jwt
            scopes:
              - https://graph.microsoft.com/User.Read
              - https://graph.microsoft.com/Directory.Read.All
          webapiA:
            client-authentication-method: private_key_jwt
            scopes:
              - ${WEB_API_A_APP_ID_URL}/Obo.WebApiA.ExampleScope
          webapiB:
            client-authentication-method: private_key_jwt
            scopes:
              - ${WEB_API_B_APP_ID_URL}/.default
            authorization-grant-type: client_credentials

Observação

Os valores permitidos para tenant-id são: common, organizations, consumersou o ID do locatário. Para obter mais informações sobre esses valores, consulte a seção Usado o ponto de extremidade errado (contas pessoais e de organização) de AADSTS50020 de erro - A conta de usuário do provedor de identidade não existe nodo locatário . Para obter informações sobre como converter seu aplicativo de locatário único, consulte Converter aplicativo de locatário único em multilocatário no Microsoft Entra ID.

Conectando-se ao Microsoft Entra ID via proxy

Para conectar o Microsoft Entra ID via proxy, forneça um RestTemplateCustomizer bean. Para obter mais informações, consulte a seção Conectando-se ao Microsoft Entra ID via proxy.

Amostras

Projeto de exemplo: aad-resource-server.

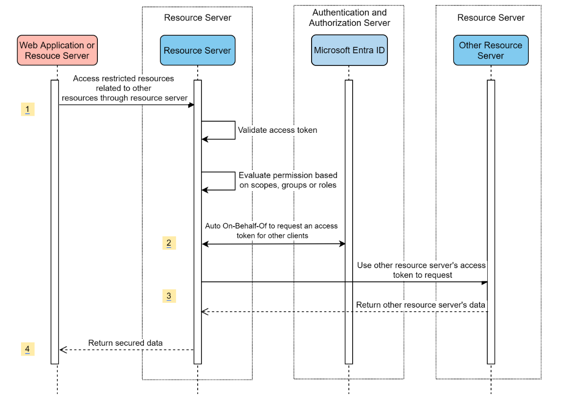
Servidor de recursos visitando outros servidores de recursos

Diagrama do Sistema

Diagrama de sistema para um servidor de recursos que visita outros servidores de recursos.

Criar recursos necessários no Azure

  1. Leia Guia de início rápido: registrar um aplicativo com a plataforma de identidade da Microsoft.

  2. Crie um registro de aplicativo. Obtenha AZURE_TENANT_ID, AZURE_CLIENT_IDe AZURE_CLIENT_SECRET.

Adicionar dependências necessárias

<dependencies>
    <dependency>
        <groupId>com.azure.spring</groupId>
        <artifactId>spring-cloud-azure-starter-active-directory</artifactId>
    </dependency>
    <dependency>
        <groupId>org.springframework.boot</groupId>
        <artifactId>spring-boot-starter-oauth2-resource-server</artifactId>
    </dependency>
    <dependency>
        <groupId>org.springframework.boot</groupId>
        <artifactId>spring-boot-starter-oauth2-client</artifactId>
    </dependency>
</dependencies>

Adicionar propriedades necessárias

spring:
  cloud:
    azure:
      active-directory:
        enabled: true
        profile:
          tenant-id: <tenant>
        credential:
          client-id: ${AZURE_CLIENT_ID}
          client-secret: ${AZURE_CLIENT_SECRET}
        authorization-clients:
          graph:
            scopes:
              - https://graph.microsoft.com/User.Read

Observação

Os valores permitidos para tenant-id são: common, organizations, consumersou o ID do locatário. Para obter mais informações sobre esses valores, consulte a seção Usado o ponto de extremidade errado (contas pessoais e de organização) de AADSTS50020 de erro - A conta de usuário do provedor de identidade não existe nodo locatário . Para obter informações sobre como converter seu aplicativo de locatário único, consulte Converter aplicativo de locatário único em multilocatário no Microsoft Entra ID.

Use OAuth2AuthorizedClient em seu aplicativo

public class SampleController {
    @GetMapping("call-graph")
    public String callGraph(@RegisteredOAuth2AuthorizedClient("graph") OAuth2AuthorizedClient graph) {
        return callMicrosoftGraphMeEndpoint(graph);
    }
}

Amostras

Projeto de exemplo: aad-resource-server-obo.

Aplicativo Web e servidor de recursos em um aplicativo

Criar recursos necessários no Azure

  1. Leia Guia de início rápido: registrar um aplicativo com a plataforma de identidade da Microsoft.

  2. Crie um registro de aplicativo. Obtenha AZURE_TENANT_ID, AZURE_CLIENT_IDe AZURE_CLIENT_SECRET.

Adicionar dependências necessárias

<dependencies>
    <dependency>
        <groupId>com.azure.spring</groupId>
        <artifactId>spring-cloud-azure-starter-active-directory</artifactId>
    </dependency>
    <dependency>
        <groupId>org.springframework.boot</groupId>
        <artifactId>spring-boot-starter-oauth2-resource-server</artifactId>
    </dependency>
    <dependency>
        <groupId>org.springframework.boot</groupId>
        <artifactId>spring-boot-starter-oauth2-client</artifactId>
    </dependency>
</dependencies>

Adicionar propriedades necessárias

Defina a propriedade spring.cloud.azure.active-directory.application-type como web_application_and_resource_servere especifique o tipo de autorização para cada cliente de autorização.

spring:
  cloud:
    azure:
      active-directory:
        enabled: true
        profile:
          tenant-id: <tenant>
        credential:
          client-id: ${AZURE_CLIENT_ID}
          client-secret: ${AZURE_CLIENT_SECRET}
        app-id-uri: ${WEB_API_ID_URI}
        application-type: web_application_and_resource_server  # This is required.
        authorization-clients:
          graph:
            authorizationGrantType: authorization_code # This is required.
            scopes:
              - https://graph.microsoft.com/User.Read
              - https://graph.microsoft.com/Directory.Read.All

Observação

Os valores permitidos para tenant-id são: common, organizations, consumersou o ID do locatário. Para obter mais informações sobre esses valores, consulte a seção Usado o ponto de extremidade errado (contas pessoais e de organização) de AADSTS50020 de erro - A conta de usuário do provedor de identidade não existe nodo locatário . Para obter informações sobre como converter seu aplicativo de locatário único, consulte Converter aplicativo de locatário único em multilocatário no Microsoft Entra ID.

Definir SecurityFilterChain

Configure várias instâncias SecurityFilterChain. AadWebApplicationAndResourceServerConfig contém duas configurações de cadeia de filtros de segurança para o servidor de recursos e o aplicativo Web.

@Configuration(proxyBeanMethods = false)
@EnableWebSecurity
@EnableMethodSecurity
public class AadWebApplicationAndResourceServerConfig {

    @Bean
    @Order(1)
    public SecurityFilterChain apiFilterChain(HttpSecurity http) throws Exception {
        http.with(AadResourceServerHttpSecurityConfigurer.aadResourceServer(), Customizer.withDefaults())
            // All the paths that match `/api/**`(configurable) work as the resource server. Other paths work as the web application.
            .securityMatcher("/api/**")
            .authorizeHttpRequests(auth -> auth.anyRequest().authenticated());
        return http.build();
    }

    @Bean
    public SecurityFilterChain htmlFilterChain(HttpSecurity http) throws Exception {
        // @formatter:off
        http.with(AadWebApplicationHttpSecurityConfigurer.aadWebApplication(), Customizer.withDefaults())
            .authorizeHttpRequests(auth -> auth.requestMatchers("/login").permitAll().anyRequest().authenticated());
        // @formatter:on
        return http.build();
    }
}

Configuração

Propriedades configuráveis de spring-cloud-azure-starter-active-directory:

Designação Descrição
spring.cloud.azure.active-directory.app-id-uri URI do ID do aplicativo que pode ser usado na declaração "aud" de um id_token.
spring.cloud.azure.active-directory.application-type Tipo de aplicativo Microsoft Entra.
spring.cloud.azure.active-directory.authenticate-additional-parameters Adicione parâmetros adicionais à URL de autorização.
spring.cloud.azure.active-directory.authorization-clients Os clientes de autorização OAuth2.
spring.cloud.azure.active-directory.credential.client-id ID do Cliente a ser usada ao executar a autenticação da entidade de serviço com o Azure.
spring.cloud.azure.active-directory.credential.client-secret Segredo do cliente a ser usado ao executar a autenticação da entidade de serviço com o Azure.
spring.cloud.azure.active-directory.jwk-set-cache-lifespan A vida útil do conjunto JWK armazenado em cache antes de expirar, o padrão é de 5 minutos.
spring.cloud.azure.active-directory.jwk-set-cache-refresh-time O tempo de atualização do conjunto JWK armazenado em cache antes de expirar, o padrão é de 5 minutos.
spring.cloud.azure.active-directory.jwt-connect-timeout Tempo limite de conexão para a chamada de URL remota JWKSet.
spring.cloud.azure.active-directory.jwt-read-timeout Leia Tempo limite para a chamada de URL remota JWKSet.
spring.cloud.azure.active-directory.jwt-size-limit Limite de tamanho em bytes da chamada de URL remota JWKSet.
spring.cloud.azure.active-directory.post-logout-redirect-uri O uri de redirecionamento após o logout.
spring.cloud.azure.active-directory.profile.cloud-type Nome da nuvem do Azure à qual se conectar. Os tipos suportados são: AZURE, AZURE_CHINA, AZURE_GERMANY, AZURE_US_GOVERNMENT, OTHER.
spring.cloud.azure.active-directory.profile.environment Propriedades para pontos de extremidade do Microsoft Entra.
spring.cloud.azure.active-directory.profile.tenant-id ID do locatário do Azure. Os valores permitidos para tenant-id são: common, organizations, consumersou o ID do locatário.
spring.cloud.azure.active-directory.redirect-uri-template Ponto de extremidade de redirecionamento: usado pelo servidor de autorização para retornar respostas contendo credenciais de autorização ao cliente por meio do user-agent do proprietário do recurso. O valor padrão é {baseUrl}/login/oauth2/code/.
spring.cloud.azure.active-directory.resource-server.claim-to-authority-prefix-map Configure qual declaração será usada para criar GrantedAuthority e prefixo do valor da cadeia de caracteres de GrantedAuthority. O valor padrão é: "scp" -> "SCOPE_", "roles" -> "APPROLE_".
spring.cloud.azure.active-directory.resource-server.principal-claim-name Configure qual declaração no token de acesso será retornada em AuthenticatedPrincipal#getName. O valor padrão é "sub".
spring.cloud.azure.active-directory.session-stateless Se true ativa o filtro de autenticação sem estado AadAppRoleStatelessAuthenticationFilter. O padrão é false que ativa AadAuthenticationFilter.
spring.cloud.azure.active-directory.user-group.allowed-group-ids As ids de grupo podem ser usadas para construir GrantedAuthority.
spring.cloud.azure.active-directory.user-group.allowed-group-names Os nomes de grupo podem ser usados para construir GrantedAuthority.
spring.cloud.azure.active-directory.user-group.use-transitive-members Se "true", use "v1.0/me/transitiveMemberOf" para obter membros. Caso contrário, use "v1.0/me/memberOf". O valor padrão é false.
spring.cloud.azure.active-directory.user-name-attribute Decida qual reivindicação será o nome do mandante.

Aqui estão alguns exemplos sobre como usar essas propriedades:

Tipo de aplicação

O tipo de aplicativo pode ser inferido a partir das dependências: spring-security-oauth2-client ou spring-security-oauth2-resource-server. Se o valor inferido não for o valor desejado, você poderá especificar o tipo de aplicativo. Aqui está a tabela de valores válidos e valores inferidos:

Tipo de aplicação do spring-cloud-azure-starter-active-directory:

Tem dependência: spring-security-oauth2-client Tem dependência: spring-security-oauth2-resource-server Valores válidos do tipo de aplicativo Valor inferido
Sim Não web_application web_application
Não Sim resource_server resource_server
Sim Sim web_application, resource_server, resource_server_with_obo, web_application_and_resource_server resource_server_with_obo

Spring Security com o Azure Ative Directory B2C

O Azure Ative Directory (Azure AD) B2C é um serviço de gerenciamento de identidades que permite personalizar e controlar como os clientes se inscrevem, entram e gerenciam seus perfis ao usar seus aplicativos. O Azure AD B2C permite essas ações e, ao mesmo tempo, protege as identidades de seus clientes.

Configuração de dependência

<dependencies>
    <dependency>
        <groupId>com.azure.spring</groupId>
        <artifactId>spring-cloud-azure-starter-active-directory-b2c</artifactId>
    </dependency>
</dependencies>

Configuração

Propriedades configuráveis de spring-cloud-azure-starter-active-directory-b2c:

Designação Descrição
spring.cloud.azure.active-directory.b2c.app-id-uri URI do ID do aplicativo que pode ser usado na declaração "aud" de um token.
spring.cloud.azure.active-directory.b2c.authenticate-additional-parameters Parâmetros adicionais para autenticação.
spring.cloud.azure.active-directory.b2c.authorization-clients Especifique a configuração do cliente.
spring.cloud.azure.active-directory.b2c.base-uri Uri da base de ponto de extremidade do Azure AD B2C.
spring.cloud.azure.active-directory.b2c.credential Informações de credenciais do Azure AD B2C.
spring.cloud.azure.active-directory.b2c.jwt-connect-timeout Tempo limite de conexão para a chamada de URL remota JWKSet.
spring.cloud.azure.active-directory.b2c.jwt-read-timeout Leia Tempo limite para a chamada de URL remota JWKSet.
spring.cloud.azure.active-directory.b2c.jwt-size-limit Limite de tamanho em bytes da chamada de URL remota JWKSet.
spring.cloud.azure.active-directory.b2c.login-flow Especifique a chave de fluxo de entrada primária. O valor padrão é sign-up-or-sign-in.
spring.cloud.azure.active-directory.b2c.logout-success-url URL de redirecionamento após o logout. O valor padrão é http://localhost:8080/login.
spring.cloud.azure.active-directory.b2c.profile Informações de perfil do Azure AD B2C.
spring.cloud.azure.active-directory.b2c.reply-url URL de resposta depois de obter o código de autorização. O valor padrão é {baseUrl}/login/oauth2/code/.
spring.cloud.azure.active-directory.b2c.user-flows Fluxos de usuários.
spring.cloud.azure.active-directory.b2c.user-name-attribute-name Nome do atributo Nome do usuário.

Para obter configurações completas, verifique propriedades de configuração do Spring Cloud Azure.

Utilização básica

Um de aplicativo Web é qualquer aplicativo baseado na Web que permite que o usuário faça login com o Microsoft Entra ID, enquanto um de servidor de recursos aceitará ou negará acesso após validar access_token obtido do Microsoft Entra ID. Abordaremos 4 cenários neste guia:

  1. Aceder a uma aplicação Web.

  2. Aplicação Web que acede a servidores de recursos.

  3. Acessando um servidor de recursos.

  4. Servidor de recursos acessando outros servidores de recursos.

Uso 1: Acessando um aplicativo Web

Este cenário usa O código de autorização OAuth 2.0 concede fluxo para fazer logon em um usuário com seu usuário do Azure AD B2C.

Selecione do Azure AD B2C no menu do portal, selecione Aplicativose, em seguida, selecione Adicionar.

Especifique o Nome aplicativo (como ), adicione para aURL de Resposta , registre a de ID do Aplicativo como seu e selecione Salvar.

Selecione Chaves do seu aplicativo, selecione Gerar chave para gerar WEB_APP_AZURE_CLIENT_SECRETe, em seguida, selecione Salvar.

Selecione Fluxos de usuário à esquerda e, em seguida, selecione Novo fluxo de usuário.

Escolha Inscrever-se ou em, de edição de perfil e de redefinição de senha para criar fluxos de usuário, respectivamente. Especifique seu fluxo de usuário Nome e Atributos de usuário e declaraçõese, em seguida, selecione Criar.

Selecione permissões de APIAdicionar uma permissãode APIs da Microsoft, selecione do Microsoft Graph, selecione Permissões delegadas, selecione as permissões de offline_access e openid e, em seguida, selecione Adicionar permissão para concluir o processo.

Conceda consentimento de administrador para permissões do Graph.

captura de tela do portal do Azure mostrando a tela de permissões de API para um aplicativo, com as permissões de gráfico realçadas.

Adicione as seguintes dependências ao seu arquivo pom.xml.

<dependencies>
   <dependency>
       <groupId>com.azure.spring</groupId>
       <artifactId>azure-spring-boot-starter-active-directory-b2c</artifactId>
   </dependency>
   <dependency>
       <groupId>org.springframework.boot</groupId>
       <artifactId>spring-boot-starter-web</artifactId>
   </dependency>
   <dependency>
       <groupId>org.springframework.boot</groupId>
       <artifactId>spring-boot-starter-thymeleaf</artifactId>
   </dependency>
   <dependency>
       <groupId>org.springframework.boot</groupId>
       <artifactId>spring-boot-starter-security</artifactId>
   </dependency>
   <dependency>
       <groupId>org.thymeleaf.extras</groupId>
       <artifactId>thymeleaf-extras-springsecurity6</artifactId>
   </dependency>
</dependencies>

Adicione propriedades ao seu arquivo de application.yml usando os valores criados anteriormente, conforme mostrado no exemplo a seguir:

spring:
 cloud:
   azure:
     active-directory:
       b2c:
         enabled: true
         authenticate-additional-parameters:
           domain_hint: xxxxxxxxx         # optional
           login_hint: xxxxxxxxx          # optional
           prompt: [login,none,consent]   # optional
         base-uri: ${BASE_URI}
         credential:
           client-id: ${WEBAPP_AZURE_CLIENT_ID}
           client-secret: ${WEBAPP_AZURE_CLIENT_SECRET}
         login-flow: ${LOGIN_USER_FLOW_KEY}               # default to sign-up-or-sign-in, will look up the user-flows map with provided key.
         logout-success-url: ${LOGOUT_SUCCESS_URL}
         user-flows:
           ${YOUR_USER_FLOW_KEY}: ${USER_FLOW_NAME}
         user-name-attribute-name: ${USER_NAME_ATTRIBUTE_NAME}

Escreva seu código Java.

Para o código do controlador, você pode consultar o seguinte exemplo:

@Controller
public class WebController {

   private void initializeModel(Model model, OAuth2AuthenticationToken token) {
       if (token != null) {
           final OAuth2User user = token.getPrincipal();
           model.addAllAttributes(user.getAttributes());
           model.addAttribute("grant_type", user.getAuthorities());
           model.addAttribute("name", user.getName());
       }
   }

   @GetMapping(value = { "/", "/home" })
   public String index(Model model, OAuth2AuthenticationToken token) {
       initializeModel(model, token);
       return "home";
   }
}

Para o código de configuração de segurança, você pode consultar o seguinte exemplo:

@Configuration(proxyBeanMethods = false)
@EnableWebSecurity
public class WebSecurityConfiguration {

    private final AadB2cOidcLoginConfigurer configurer;

    public WebSecurityConfiguration(AadB2cOidcLoginConfigurer configurer) {
        this.configurer = configurer;
    }

    @Bean
    SecurityFilterChain filterChain(HttpSecurity http) throws Exception {
        // @formatter:off
        http.authorizeHttpRequests(auth -> auth.anyRequest().authenticated())
            .with(configurer, Customizer.withDefaults());
        // @formatter:on
        return http.build();
    }
}

Copie o home.html de aad-b2c-web-application exemploe substitua os PROFILE_EDIT_USER_FLOW e PASSWORD_RESET_USER_FLOW pelos nomes de fluxo de usuário usados anteriormente.

Crie e teste seu aplicativo. Deixe Webapp executar na porta 8080.

Depois que seu aplicativo for criado e iniciado pelo Maven, abra-http://localhost:8080/ em um navegador da Web. Você deve ser redirecionado para a página de login.

Selecione o link com o fluxo de usuário de login. Você deve ser redirecionado para o Azure AD B2C para iniciar o processo de autenticação.

Depois de iniciar sessão com êxito, deverá ver o exemplo home page a partir do browser.

Uso 2: Aplicativo Web acessando servidores de recursos

Este cenário baseia-se no Aceder a uma aplicação Web cenário para permitir que uma aplicação aceda a outros recursos. Este cenário é As credenciais do cliente OAuth 2.0 concedem fluxo.

Selecione do Azure AD B2C no menu do portal, selecione Aplicativose, em seguida, selecione Adicionar.

Especifique o Nome aplicativo (como ), registre o de ID do Aplicativo como seu e selecione Salvar.

Selecione Chaves do seu aplicativo, selecione Gerar chave para gerar WEB_API_A_AZURE_CLIENT_SECRETe, em seguida, selecione Salvar.

Selecione Expor um de API no painel de navegação e, em seguida, selecione Definir. Registre o de URI da ID do Aplicativo como seu e selecione Salvar.

Selecione de manifesto no painel de navegação e cole o seguinte segmento JSON em appRoles matriz. Registre o de URI da ID do Aplicativo como seu , registre o valor da função do aplicativo como seu e selecione Salvar.

{
 "allowedMemberTypes": [
   "Application"
 ],
 "description": "WebApiA.SampleScope",
 "displayName": "WebApiA.SampleScope",
 "id": "04989db0-3efe-4db6-b716-ae378517d2b7",
 "isEnabled": true,
 "value": "WebApiA.SampleScope"
}

Selecione permissões de API>Adicionar uma permissão>Minhas APIs, selecione WebApiA nome do aplicativo, selecione Permissões de Aplicativo, selecione permissão WebApiA.SampleScope e selecione Adicionar permissão para concluir o processo.

Conceda consentimento de administrador para permissões de WebApia.

captura de tela do portal do Azure mostrando a tela de permissões da API do aplicativo.

Adicione a seguinte dependência com base na Acessando um aplicativo Web cenário.

<dependency>
 <groupId>org.springframework.boot</groupId>
 <artifactId>spring-boot-starter-webflux</artifactId>
</dependency>

Adicione a seguinte configuração com base na Acessando um aplicativo Web cenário.

spring:
 cloud:
   azure:
     active-directory:
       b2c:
         enabled: true
         base-uri: ${BASE_URI}             # Such as: https://xxxxb2c.b2clogin.com
         profile:
           tenant-id: <tenant>
         authorization-clients:
           ${RESOURCE_SERVER_A_NAME}:
             authorization-grant-type: client_credentials
             scopes: ${WEB_API_A_APP_ID_URL}/.default

Observação

Os valores permitidos para tenant-id são: common, organizations, consumersou o ID do locatário. Para obter mais informações sobre esses valores, consulte a seção Usado o ponto de extremidade errado (contas pessoais e de organização) de AADSTS50020 de erro - A conta de usuário do provedor de identidade não existe nodo locatário . Para obter informações sobre como converter seu aplicativo de locatário único, consulte Converter aplicativo de locatário único em multilocatário no Microsoft Entra ID.

Escreva seu Webapp código Java.

Para o código do controlador, você pode consultar o seguinte exemplo:

class Demo {
   /**
    * Access to protected data from Webapp to WebApiA through client credential flow. The access token is obtained by webclient, or
    * <p>@RegisteredOAuth2AuthorizedClient("webApiA")</p>. In the end, these two approaches will be executed to
    * DefaultOAuth2AuthorizedClientManager#authorize method, get the access token.
    *
    * @return Respond to protected data from WebApi A.
    */
   @GetMapping("/webapp/webApiA")
   public String callWebApiA() {
       String body = webClient
           .get()
           .uri(LOCAL_WEB_API_A_SAMPLE_ENDPOINT)
           .attributes(clientRegistrationId("webApiA"))
           .retrieve()
           .bodyToMono(String.class)
           .block();
       LOGGER.info("Call callWebApiA(), request '/webApiA/sample' returned: {}", body);
       return "Request '/webApiA/sample'(WebApi A) returned a " + (body != null ? "success." : "failure.");
   }
}

O código de configuração de segurança é o mesmo que no cenário Acessando um aplicativo Web. Adicione outro feijão webClient da seguinte forma:

public class SampleConfiguration {
   @Bean
   public WebClient webClient(OAuth2AuthorizedClientManager oAuth2AuthorizedClientManager) {
       ServletOAuth2AuthorizedClientExchangeFilterFunction function =
           new ServletOAuth2AuthorizedClientExchangeFilterFunction(oAuth2AuthorizedClientManager);
       return WebClient.builder()
                       .apply(function.oauth2Configuration())
                       .build();
   }
}

Para escrever seu código WebApiA Java, consulte a seção Acessando um servidor de recursos.

Crie e teste seu aplicativo. Deixe Webapp e WebApiA executados em 8080 de porta e 8081 respectivamente. Inicie o Webapp e WebApiA aplicativos. Regresse à página inicial depois de iniciar sessão com êxito. Em seguida, você pode acessar http://localhost:8080/webapp/webApiA para obter a resposta do recurso WebApiA.

Uso 3: Acessando um servidor de recursos

Este cenário não suporta login. Basta proteger o servidor validando o token de acesso e, se válido, ele atende à solicitação.

Para criar sua permissão de WebApiA, consulte Uso 2: Aplicativo Web acessando servidores de recursos.

Adicione WebApiA permissão e conceda consentimento de administrador para seu aplicativo Web.

Adicione as seguintes dependências ao seu arquivo pom.xml.

<dependencies>
   <dependency>
       <groupId>com.azure.spring</groupId>
       <artifactId>azure-spring-boot-starter-active-directory-b2c</artifactId>
   </dependency>
   <dependency>
       <groupId>org.springframework.boot</groupId>
       <artifactId>spring-boot-starter-web</artifactId>
   </dependency>
</dependencies>

Adicione a seguinte configuração.

spring:
 cloud:
   azure:
     active-directory:
       b2c:
         enabled: true
         base-uri: ${BASE_URI}             # Such as: https://xxxxb2c.b2clogin.com
         profile:
           tenant-id: <tenant>
         app-id-uri: ${APP_ID_URI}         # If you're using v1.0 token, configure app-id-uri for `aud` verification
         credential:
           client-id: ${AZURE_CLIENT_ID}           # If you're using v2.0 token, configure client-id for `aud` verification
         user-flows:
           sign-up-or-sign-in: ${SIGN_UP_OR_SIGN_IN_USER_FLOW_NAME}

Observação

Os valores permitidos para tenant-id são: common, organizations, consumersou o ID do locatário. Para obter mais informações sobre esses valores, consulte a seção Usado o ponto de extremidade errado (contas pessoais e de organização) de AADSTS50020 de erro - A conta de usuário do provedor de identidade não existe nodo locatário . Para obter informações sobre como converter seu aplicativo de locatário único, consulte Converter aplicativo de locatário único em multilocatário no Microsoft Entra ID.

Escreva seu código Java.

Para o código do controlador, você pode consultar o seguinte exemplo:

class Demo {
   /**
    * webApiA resource api for web app
    * @return test content
    */
   @PreAuthorize("hasAuthority('APPROLE_WebApiA.SampleScope')")
   @GetMapping("/webApiA/sample")
   public String webApiASample() {
       LOGGER.info("Call webApiASample()");
       return "Request '/webApiA/sample'(WebApi A) returned successfully.";
   }
}

Para o código de configuração de segurança, você pode consultar o seguinte exemplo:

@Configuration(proxyBeanMethods = false)
@EnableWebSecurity
@EnableMethodSecurity
public class ResourceServerConfiguration {
    
    @Bean
    public SecurityFilterChain htmlFilterChain(HttpSecurity http) throws Exception {
        JwtAuthenticationConverter authenticationConverter = new JwtAuthenticationConverter();
        JwtGrantedAuthoritiesConverter jwtGrantedAuthoritiesConverter = new JwtGrantedAuthoritiesConverter();
        jwtGrantedAuthoritiesConverter.setAuthorityPrefix("APPROLE_");
        authenticationConverter.setJwtGrantedAuthoritiesConverter(jwtGrantedAuthoritiesConverter);
        // @formatter:off
        http.authorizeHttpRequests(auth -> auth.anyRequest().authenticated())
            .oauth2ResourceServer(o -> o.jwt(j -> j.jwtAuthenticationConverter(authenticationConverter)));
        // @formatter:on
        return http.build();
    }
}

Crie e teste seu aplicativo. Deixe WebApiA executar na porta 8081. Obtenha o token de acesso para o recurso webApiA e, em seguida, acesse http://localhost:8081/webApiA/sample como o cabeçalho de autorização do Portador.

Uso 4: Servidor de recursos acessando outros servidores de recursos

Este cenário é uma atualização do Acessando umde servidor de recursos e oferece suporte ao acesso a outros recursos do aplicativo, com base no fluxo de credenciais do cliente OAuth2.

Referindo-se às etapas anteriores, criamos um aplicativo WebApiB e expomos uma permissão de aplicativo WebApiB.SampleScope.

{
   "allowedMemberTypes": [
       "Application"
   ],
   "description": "WebApiB.SampleScope",
   "displayName": "WebApiB.SampleScope",
   "id": "04989db0-3efe-4db6-b716-ae378517d2b7",
   "isEnabled": true,
   "lang": null,
   "origin": "Application",
   "value": "WebApiB.SampleScope"
}

Conceda consentimento de administrador para WebApiB permissões.

captura de tela do portal do Azure mostrando a tela de permissões da API WebApiA do aplicativo.

Com base no Acessando um servidor de recursos, adicione a seguinte dependência ao seu arquivo pom.xml.

<dependency>
<groupId>org.springframework.boot</groupId>
<artifactId>spring-boot-starter-webflux</artifactId>
</dependency>

Adicione a seguinte configuração com base no Acessando um servidor de recursos configuração de cenário.

spring:
 cloud:
   azure:
     active-directory:
       b2c:
         enabled: true
         credential:
           client-secret: ${WEB_API_A_AZURE_CLIENT_SECRET}
         authorization-clients:
           ${RESOURCE_SERVER_B_NAME}:
             authorization-grant-type: client_credentials
             scopes: ${WEB_API_B_APP_ID_URL}/.default

Escreva seu código Java.

Para o código do controlador WebApiA, você pode consultar o seguinte exemplo:

public class SampleController {
   /**
    * Access to protected data from WebApiA to WebApiB through client credential flow. The access token is obtained by webclient, or
    * <p>@RegisteredOAuth2AuthorizedClient("webApiA")</p>. In the end, these two approaches will be executed to
    * DefaultOAuth2AuthorizedClientManager#authorize method, get the access token.
    *
    * @return Respond to protected data from WebApi B.
    */
   @GetMapping("/webApiA/webApiB/sample")
   @PreAuthorize("hasAuthority('APPROLE_WebApiA.SampleScope')")
   public String callWebApiB() {
       String body = webClient
           .get()
           .uri(LOCAL_WEB_API_B_SAMPLE_ENDPOINT)
           .attributes(clientRegistrationId("webApiB"))
           .retrieve()
           .bodyToMono(String.class)
           .block();
       LOGGER.info("Call callWebApiB(), request '/webApiB/sample' returned: {}", body);
       return "Request 'webApiA/webApiB/sample'(WebApi A) returned a " + (body != null ? "success." : "failure.");
   }
}

Para o código do controlador WebApiB, você pode consultar o seguinte exemplo:

public class SampleController {
   /**
    * webApiB resource api for other web application
    * @return test content
    */
   @PreAuthorize("hasAuthority('APPROLE_WebApiB.SampleScope')")
   @GetMapping("/webApiB/sample")
   public String webApiBSample() {
       LOGGER.info("Call webApiBSample()");
       return "Request '/webApiB/sample'(WebApi B) returned successfully.";
   }
}

O código de configuração de segurança é o mesmo com Acessando um servidor de recursos cenário, outro webClient de bean é adicionado da seguinte maneira

public class SampleConfiguration {
   @Bean
   public WebClient webClient(OAuth2AuthorizedClientManager oAuth2AuthorizedClientManager) {
       ServletOAuth2AuthorizedClientExchangeFilterFunction function =
           new ServletOAuth2AuthorizedClientExchangeFilterFunction(oAuth2AuthorizedClientManager);
       return WebClient.builder()
                       .apply(function.oauth2Configuration())
                       .build();
   }
}

Crie e teste seu aplicativo. Deixe WebApiA e WebApiB executados em 8081 de porta e 8082 respectivamente. Inicie o WebApiA e WebApiB aplicativos, obtenha o token de acesso para webApiA recurso e acesse http://localhost:8081/webApiA/webApiB/sample como o cabeçalho de autorização do portador.

Amostras

Para mais informações, consulte as spring-cloud-azure-starter-active-directory-b2c amostras.