Guia de migração: IBM Db2 para o Banco de Dados SQL do Azure

Aplica-se a: do Banco de Dados SQL do Azure

Neste guia, você aprenderá como migrar seus bancos de dados IBM Db2 para o Banco de Dados SQL do Azure, usando Assistente de de Migração do SQL Server para DB2.

Para obter outros guias de migração, consulte Guias de migração de banco de dados do Azure.

Pré-requisitos

Para migrar seu banco de dados DB2 para o Banco de dados SQL, você precisa:

Pré-migração

Depois de atender aos pré-requisitos, você estará pronto para descobrir a topologia do seu ambiente e avaliar a viabilidade do seu de migração para a nuvem doAzure.

Avaliar e converter

Use o SSMA para DB2 para revisar objetos e dados de banco de dados e avaliar bancos de dados para migração.

Para criar uma avaliação, siga estas etapas:

  1. Abra SSMA para DB2.

  2. Selecione Arquivo>Novo Projeto.

  3. Forneça um nome de projeto e um local para salvar seu projeto. Em seguida, selecione Banco de Dados SQL do Azure como o destino de migração na lista suspensa e selecione OK.

    Captura de tela que mostra os detalhes do projeto a serem especificados.

  4. Em Conectar ao DB2, insira valores para os detalhes da conexão do DB2.

    Captura de tela que mostra opções para se conectar à sua instância do DB2.

  5. Clique com o botão direito do mouse no esquema DB2 que você deseja migrar e escolha Criar relatório. Isso gerará um relatório HTML. Como alternativa, você pode escolher Criar relatório na barra de navegação depois de selecionar o esquema.

    Captura de tela que mostra como criar um relatório.

  6. Analise o relatório HTML para entender as estatísticas de conversão e quaisquer erros ou avisos. Você também pode abrir o relatório no Excel para obter um inventário de objetos DB2 e o esforço necessário para executar conversões de esquema. O local padrão para o relatório está na pasta de relatório dentro SSMAProjects.

    Por exemplo: drive:\<username>\Documents\SSMAProjects\MyDb2Migration\report\report_<date>.

    Captura de ecrã do relatório que analisa para identificar quaisquer erros ou avisos.

Validar tipos de dados

Valide os mapeamentos de tipo de dados padrão e altere-os com base nos requisitos, se necessário. Para fazer isso, execute as seguintes etapas:

  1. Selecione Ferramentas no menu.

  2. Selecione Configurações do projeto.

  3. Selecione a guia Mapeamentos de Tipo.

    Captura de tela que mostra a seleção do esquema e do mapeamento de tipo.

  4. Você pode alterar o mapeamento de tipo para cada tabela selecionando a tabela no Db2 Metadata Explorer.

Converter esquema

Para converter o esquema, siga estes passos:

  1. (Opcional) Adicione consultas dinâmicas ou ad hoc às instruções. Clique com o botão direito do mouse no nó e escolha Adicionar instruções.

  2. Selecione Conectar-se ao Banco de Dados SQL do Azure.

    1. Insira os detalhes da conexão para conectar seu banco de dados no Banco de Dados SQL do Azure.
    2. Escolha a sua base de dados SQL de destino na lista suspensa ou forneça um novo nome, caso em que uma base de dados será criada no servidor de destino.
    3. Forneça detalhes de autenticação.
    4. Selecione Conectar.

    Captura de tela que mostra os detalhes necessários para se conectar ao servidor lógico no Azure.

  3. Clique com o botão direito do mouse no esquema e escolha Converter esquema. Como alternativa, você pode escolher Converter esquema na barra de navegação superior depois de selecionar seu esquema.

    Captura de ecrã que mostra a seleção do esquema e a sua conversão.

  4. Após a conclusão da conversão, compare e revise a estrutura do esquema para identificar possíveis problemas. Resolver os problemas com base nas recomendações.

    Captura de tela que mostra a comparação e revisão da estrutura do esquema para identificar possíveis problemas.

  5. No painel Saída, selecione Resultados da revisão. No painel lista Erros, revise os erros.

  6. Salve o projeto localmente para um exercício de correção de esquema offline. No menu Arquivo, selecione Guardar Projeto. Isso lhe dá a oportunidade de avaliar os esquemas de origem e destino offline e executar a correção antes de publicar o esquema no Banco de dados SQL.

Migrar

Depois de concluir a avaliação de seus bancos de dados e resolver quaisquer discrepâncias, a próxima etapa é executar o processo de migração.

Para publicar o esquema e migrar os dados, siga estas etapas:

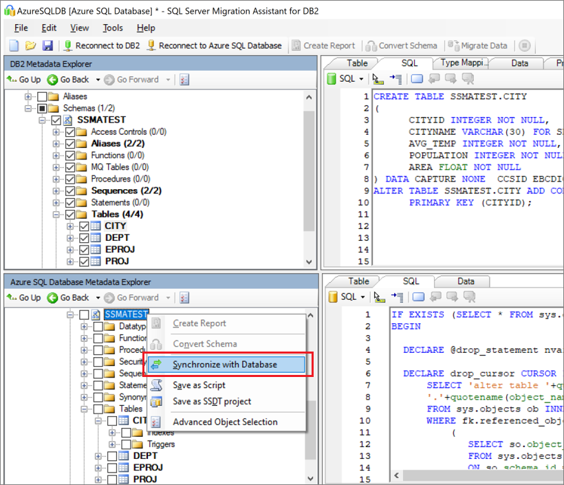
  1. Publique o esquema. No Azure SQL Database Metadata Explorer, no nó de Bancos de Dados, clique com o botão direito do mouse no banco de dados. Em seguida, selecione Sincronizar com banco de dados.

    Captura de tela que mostra a opção para sincronizar com o banco de dados.

  2. Migre os dados. Clique com o botão direito do mouse no banco de dados ou objeto que deseja migrar no Db2 Metadata Explorere escolha Migrar dados. Como alternativa, você pode selecionar Migrar dados na barra de navegação. Para migrar dados para um banco de dados inteiro, marque a caixa de seleção ao lado do nome do banco de dados. Para migrar dados de tabelas individuais, expanda a base de dados, em seguida expanda Tabelase marque a caixa de seleção que está junto à tabela. Para omitir dados de tabelas individuais, desmarque a caixa de seleção.

    Captura de tela que mostra a seleção do esquema e a opção de migrar dados.

  3. Forneça detalhes de conexão para o DB2 e o Banco de Dados SQL do Azure.

  4. Após a conclusão da migração, exiba o Relatório de Migração de Dados .

    Captura de tela que mostra onde revisar o relatório de migração de dados.

  5. Conecte-se ao seu banco de dados no Banco de Dados SQL do Azure usando SQL Server Management Studio. Valide a migração revisando os dados e o esquema.

    Captura de tela que mostra a comparação do esquema no SQL Server Management Studio.

Pós-migração

Após a conclusão da migração, você precisa passar por uma série de tarefas pós-migração para garantir que tudo esteja funcionando da forma mais suave e eficiente possível.

Remediar aplicações

Depois que os dados são migrados para o ambiente de destino, todos os aplicativos que anteriormente consumiam a origem precisam começar a consumir o destino. Conseguir isso exigirá, em alguns casos, alterações nos aplicativos.

Realizar testes

Os testes consistem nas seguintes atividades:

  1. Desenvolver testes de validação: Para testar a migração do banco de dados, você precisa usar consultas SQL. Você deve criar as consultas de validação para serem executadas nos bancos de dados de origem e de destino. Suas consultas de validação devem abranger o escopo que você definiu.
  2. Configurar o ambiente de teste: O ambiente de teste deve conter uma cópia do banco de dados de origem e do banco de dados de destino. Certifique-se de isolar o ambiente de teste.
  3. Executar testes de validação: Execute os testes de validação na origem e no destino e, em seguida, analise os resultados.
  4. Executar testes de desempenho: Execute testes de desempenho na origem e no destino e, em seguida, analise e compare os resultados.

Funcionalidades avançadas

Certifique-se de aproveitar os recursos avançados baseados em nuvem oferecidos pelo Banco de Dados SQL, como alta disponibilidade interna, detecção de ameaças, e monitorização e otimização da sua carga de trabalho.

Alguns recursos do SQL Server só estão disponíveis quando o nível de compatibilidade do banco de dados é alterado para o nível de compatibilidade mais recente.

Ativos de migração

Para obter assistência adicional, consulte os seguintes recursos, que foram desenvolvidos em apoio a um compromisso de projeto de migração do mundo real:

Ativo Descrição
Modelo e ferramenta de avaliação da carga de trabalho de dados Essa ferramenta fornece plataformas de destino sugeridas como "melhor ajuste", preparação para a nuvem e nível de adequação de aplicações/bases de dados para uma determinada carga de trabalho. Ele oferece cálculo simples com um clique e geração de relatórios que ajudam a acelerar as avaliações de grandes propriedades, fornecendo um processo de decisão automatizado e uniforme da plataforma de destino.
pacote de descoberta e avaliação de ativos de dados db2 zOS Depois de executar o script SQL em um banco de dados, você pode exportar os resultados para um arquivo no sistema de arquivos. Vários formatos de arquivo são suportados, incluindo *.csv, para que você possa capturar os resultados em ferramentas externas, como planilhas. Esse método pode ser útil se você quiser compartilhar facilmente os resultados com equipes que não têm o workbench instalado.
Scripts de inventário e artefatos do IBM Db2 LUW Este ativo inclui uma consulta SQL que atinge as tabelas do sistema IBM DB2 LUW versão 11.1 e fornece uma contagem de objetos por esquema e tipo de objeto, uma estimativa aproximada de "dados brutos" em cada esquema e o dimensionamento de tabelas em cada esquema, com resultados armazenados em um formato CSV.
IBM Db2 to SQL DB - Utilitário de comparação de banco de dados O utilitário Comparação de Banco de Dados é um aplicativo de console do Windows que você pode usar para verificar se os dados são idênticos nas plataformas de origem e de destino. Você pode usar a ferramenta para comparar dados de forma eficiente até o nível de linha ou coluna em todas ou selecionadas tabelas, linhas e colunas.

A equipe de Engenharia de Dados SQL desenvolveu esses recursos. A carta principal desta equipe é desbloquear e acelerar a modernização complexa para projetos de migração de plataforma de dados para a plataforma de dados Azure da Microsoft.

Próximos passos