Implantar uma Aplicação Web ASP.NET com SQL Server Compact usando Visual Studio ou Visual Web Developer: Implementar bases de dados SQL Server Compact - 2 de 12

por Tom Dykstra

Descarregar o Projeto Inicial

Esta série de tutoriais mostra-lhe como implementar (publicar) um projeto de aplicação web ASP.NET que inclua uma base de dados SQL Server Compact, utilizando Visual Studio 2012 RC ou Visual Studio Express 2012 RC para Web. Também pode usar o Visual Studio 2010 se instalar a atualização de Publicação Web. Para uma introdução à série, veja o primeiro tutorial da série.

Para um tutorial que mostra funcionalidades de implementação introduzidas após o lançamento RC do Visual Studio 2012, mostra como implementar edições SQL Server diferentes do SQL Server Compact e como implementar para aplicações Web do Azure App Service, veja ASP.NET Web Deployment usando Visual Studio.

Descrição geral

Este tutorial mostra como configurar duas bases de dados SQL Server Compact e o motor de base de dados para implementação.

Para aceder à base de dados, a aplicação da Universidade Contoso requer o seguinte software que deve ser implementado com a aplicação porque não está incluído no .NET Framework:

A estrutura da base de dados e alguns (não todos) os dados das duas bases de dados da aplicação também devem ser implementados. Normalmente, ao desenvolver uma aplicação, insere dados de teste numa base de dados que não quer implementar num site em funcionamento. No entanto, também podes inserir alguns dados de produção que queiras implementar. Neste tutorial, vais configurar o projeto da Contoso University para que o software necessário e os dados corretos sejam incluídos quando implementares.

Lembrete: Se aparecer uma mensagem de erro ou algo não funcionar enquanto avança no tutorial, certifique-se de verificar a página de resolução de problemas.

SQL Server Compact versus SQL Server Express

A aplicação de exemplo utiliza o SQL Server Compact 4.0. Este motor de base de dados é uma opção relativamente nova para websites; versões anteriores do SQL Server Compact não funcionam num ambiente de alojamento web. O SQL Server Compact oferece algumas vantagens em comparação com o cenário mais comum de desenvolver com SQL Server Express e implementar para SQL Server completo. Dependendo do fornecedor de alojamento escolhido, o SQL Server Compact pode ser mais barato de implementar, porque alguns fornecedores cobram mais para suportar uma base de dados SQL Server completa. Não há custos adicionais pelo SQL Server Compact porque pode implementar o próprio motor de base de dados como parte da sua aplicação web.

No entanto, deve também estar ciente das suas limitações. O SQL Server Compact não suporta os procedimentos armazenados, os gatilhos, as visões ou a replicação. (Para uma lista completa de funcionalidades do SQL Server que não são suportadas pelo SQL Server Compact, veja Diferenças Entre SQL Server Compact e SQL Server.) Além disso, algumas das ferramentas que pode usar para manipular esquemas e dados nas bases de dados SQL Server Express e SQL Server não funcionam com o SQL Server Compact. Por exemplo, não pode usar SQL Server Management Studio ou SQL Server Data Tools no Visual Studio com bases de dados SQL Server Compact. Tem outras opções para trabalhar com bases de dados SQL Server Compact:

  • Pode usar o Server Explorer no Visual Studio, que oferece funcionalidade limitada de manipulação de bases de dados para o SQL Server Compact.
  • Pode usar a funcionalidade de manipulação de bases de dados do WebMatrix, que tem mais funcionalidades do que o Server Explorer.
  • Pode usar ferramentas de terceiros ou open source relativamente completas, como o SQL Server Compact Toolbox e a utilidade de dados e scripts de esquema SQL Compact.
  • Pode escrever e executar os seus próprios scripts DDL (linguagem de definição de dados) para manipular o esquema da base de dados.

Podes começar pelo SQL Server Compact e depois atualizar à medida que as tuas necessidades evoluem. Tutoriais posteriores desta série mostram-lhe como migrar do SQL Server Compact para o SQL Server Express e depois para o SQL Server. No entanto, se está a criar uma nova aplicação e espera precisar do SQL Server num futuro próximo, provavelmente o melhor é começar pelo SQL Server ou SQL Server Express.

Configuração do Motor de Base de Dados SQL Server Compact para Implementação

O software necessário para o acesso a dados na aplicação da Universidade Contoso foi adicionado através da instalação dos seguintes pacotes NuGet:

Os links apontam para as versões atuais destes pacotes, que podem ser mais recentes do que as instaladas no projeto inicial que descarregaste para este tutorial. Para implementação num fornecedor de alojamento, certifique-se de usar o Entity Framework 5.0 ou posterior. Versões anteriores das Migrações Code First exigem Full Trust e, em muitos fornecedores de alojamento, a sua aplicação correrá em Medium Trust. Para mais informações sobre o Medium Trust, consulte o tutorial Deploying to IIS as a Test Environment .

A instalação do pacote NuGet geralmente trata de tudo o que precisa para implementar este software com a aplicação. Em alguns casos, isto envolve tarefas como alterar o ficheiro Web.config e adicionar scripts PowerShell que correm sempre que se constrói a solução. Se quiseres adicionar suporte para alguma destas funcionalidades (como SQL Server Compact e Entity Framework) sem usar NuGet, certifica-te de que sabes o que a instalação de pacotes NuGet faz para poderes fazer o mesmo trabalho manualmente.

Há uma exceção em que o NuGet não cuida de todos os aspetos necessários para garantir uma distribuição bem-sucedida. O pacote SqlServerCompact NuGet adiciona um script pós-compilação ao teu projeto que copia as assemblies nativas para subpastas x86 e amd64 sob a pasta bin do projeto, mas o script não inclui essas pastas no projeto. Como resultado, o Web Deploy não os irá copiar para o site de destino a menos que os inclua manualmente no projeto. (Este comportamento resulta da configuração padrão de implementação; outra opção, que não usará nestes tutoriais, é alterar a definição que controla este comportamento. A definição que podes alterar é Apenas ficheiros necessários para executar a aplicação em Itens para implementar no separador Pacotes/Publicar Web da janela de Propriedades do Projeto . Alterar esta definição não é geralmente recomendada, pois pode resultar na implementação de muito mais ficheiros para o ambiente de produção do que o necessário. Para mais informações sobre as alternativas, consulte o tutorial Configurando Propriedades do Projeto .)

Constrói o projeto e, no Explorador de Soluções , clica em Mostrar todos os ficheiros se ainda não o fizeste. Também podes ter de clicar em Atualizar.

Solution_Explorer_Show_All_Files

Expande a pasta bin para ver as pastas amd64 e x86 , depois seleciona essas pastas, clica com o botão direito e seleciona Incluir no Projeto.

amd64_and_x86_in_Solution_Explorer.png

Os ícones da pasta mudam para indicar que a pasta foi incluída no projeto.

Solution_Explorer_amd64_included.png

Configuração de Migrações Code First para Implementação de Bases de Dados de Aplicações

Quando implementas uma base de dados de aplicações, normalmente não implementas simplesmente a tua base de dados de desenvolvimento com todos os dados para produção, porque grande parte dos dados provavelmente está lá apenas para fins de teste. Por exemplo, os nomes dos alunos numa base de dados de testes são fictícios. Por outro lado, muitas vezes não se pode implementar apenas a estrutura da base de dados sem qualquer dado. Alguns dos dados na sua base de dados de teste podem ser dados reais e devem estar lá quando os utilizadores começam a usar a aplicação. Por exemplo, a tua base de dados pode ter uma tabela que contém valores válidos de notas ou nomes reais de departamentos.

Para simular este cenário comum, irá configurar um método Code First Migrations Seed que insere na base de dados apenas os dados que pretende ver em produção. Este método Seed não insere dados de teste porque corre em produção depois de o Code First criar a base de dados em produção.

Em versões anteriores do Code First, antes do lançamento do Migrations, era comum que os métodos Seed inserissem também dados de teste, porque a cada alteração de modelo durante o desenvolvimento a base de dados tinha de ser completamente apagada e recriada do zero. Com as migrações Code First, os dados de teste são mantidos após alterações na base de dados, pelo que não é necessário incluir dados de teste no método Seed. O projeto que descarregou utiliza o método pré-Migrações de incluir todos os dados no método Semente de uma classe inicializadora. Neste tutorial vais desativar a classe inicializadora e ativar as Migrações. Depois, vais atualizar o método Seed na classe de configuração Migrations para inserir apenas os dados que queres que sejam inseridos em produção.

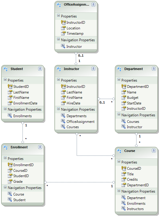
O diagrama seguinte ilustra o esquema da base de dados da aplicação:

Diagrama_da_base_de_dados_da_escola

Nestes tutoriais, vais assumir que as Student tabelas e Enrollment devem estar vazias quando o site é lançado pela primeira vez. As outras tabelas contêm dados que têm de ser pré-carregados quando a aplicação entra em funcionamento.

Como irá utilizar as migrações do Code First, já não precisa usar o inicializador Code First DropCreateDatabaseIfModelChanges. O código deste inicializador encontra-se no ficheiro SchoolInitializer.cs do projeto ContosoUniversity.DAL. Uma definição no elemento appSettings do ficheiro Web.config faz com que este inicializador seja executado sempre que a aplicação tenta aceder à base de dados pela primeira vez:

<appSettings>
  <add key="Environment" value="Dev" />
  <add key="DatabaseInitializerForType ContosoUniversity.DAL.SchoolContext, ContosoUniversity.DAL" value="ContosoUniversity.DAL.SchoolInitializer, ContosoUniversity.DAL" />
</appSettings>

Abra o ficheiro Web.config da aplicação e remova o elemento que especifica a classe inicializadora Code First do elemento appSettings. O elemento appSettings agora está assim:

<appSettings>
  <add key="Environment" value="Dev" />
</appSettings>

Observação

Outra forma de especificar uma classe inicializadora é fazê-lo ao chamar o método Application_Start no ficheiro Global.asax. Se estiveres a ativar Migrações num projeto que usa esse método para especificar o inicializador, remove essa linha de código.

De seguida, ativa as migrações Code First.

O primeiro passo é garantir que o projeto da ContosoUniversity está definido como o projeto inicial. No Explorador de Soluções, clique com o botão direito no projeto ContosoUniversity e selecione Definir como Projeto de Arranque. As migrações Code First vão procurar no projeto inicial a cadeia de ligação à base de dados.

No menu Ferramentas , clique em NuGet Package Manager e depois em Package Manager Console.

Selecionando_a_Consola_do_Gestor_de_Pacotes

No topo da janela da Consola do Gestor de Pacotes, selecione ContosoUniversity.DAL como projeto predefinido e depois, na linha de comandos PM>, digite "enable-migrations".

enable-migrations_command

Este comando cria um ficheiro Configuration.cs numa nova pasta Migrations no projeto ContosoUniversity.DAL.

Pasta_de_Migrações_no_Solution_Explorer

Selecionou o projeto DAL porque o comando "enable-migrations" deve ser executado no projeto que contém a classe de contexto Code First. Quando essa classe está num projeto de biblioteca de classes, o Code First Migrations procura a string de ligação à base de dados no projeto inicial para a solução. Na solução ContosoUniversity, o projeto web foi definido como o projeto inicial. (Se não quiser designar o projeto que tem a string de ligação como projeto de arranque no Visual Studio, pode especificar o projeto de arranque no comando PowerShell. Para ver a sintaxe dos comandos enable-migrations, pode inserir o comando "get-help enable-migrations".)

Abra o ficheiro Configuration.cs e substitua os comentários no Seed método pelo seguinte código:

var instructors = new List<Instructor>
{   
    new Instructor { FirstMidName = "Kim",     LastName = "Abercrombie", HireDate = DateTime.Parse("1995-03-11"), OfficeAssignment = new OfficeAssignment { Location = "Smith 17" } },
    new Instructor { FirstMidName = "Fadi",    LastName = "Fakhouri",    HireDate = DateTime.Parse("2002-07-06"), OfficeAssignment = new OfficeAssignment { Location = "Gowan 27" } },
    new Instructor { FirstMidName = "Roger",   LastName = "Harui",       HireDate = DateTime.Parse("1998-07-01"), OfficeAssignment = new OfficeAssignment { Location = "Thompson 304" } },
    new Instructor { FirstMidName = "Candace", LastName = "Kapoor",      HireDate = DateTime.Parse("2001-01-15") },
    new Instructor { FirstMidName = "Roger",   LastName = "Zheng",       HireDate = DateTime.Parse("2004-02-12") }
};
instructors.ForEach(s => context.Instructors.AddOrUpdate(i => i.LastName, s));
context.SaveChanges();

var departments = new List<Department>
{
    new Department { Name = "English",     Budget = 350000, StartDate = DateTime.Parse("2007-09-01"), PersonID = 1 },
    new Department { Name = "Mathematics", Budget = 100000, StartDate = DateTime.Parse("2007-09-01"), PersonID = 2 },
    new Department { Name = "Engineering", Budget = 350000, StartDate = DateTime.Parse("2007-09-01"), PersonID = 3 },
    new Department { Name = "Economics",   Budget = 100000, StartDate = DateTime.Parse("2007-09-01"), PersonID = 4 }
};
departments.ForEach(s => context.Departments.AddOrUpdate(d => d.Name, s));
context.SaveChanges();

var courses = new List<Course>
{
    new Course { CourseID = 1050, Title = "Chemistry",      Credits = 3, DepartmentID = 3, Instructors = new List<Instructor>() },
    new Course { CourseID = 4022, Title = "Microeconomics", Credits = 3, DepartmentID = 4, Instructors = new List<Instructor>() },
    new Course { CourseID = 4041, Title = "Macroeconomics", Credits = 3, DepartmentID = 4, Instructors = new List<Instructor>() },
    new Course { CourseID = 1045, Title = "Calculus",       Credits = 4, DepartmentID = 2, Instructors = new List<Instructor>() },
    new Course { CourseID = 3141, Title = "Trigonometry",   Credits = 4, DepartmentID = 2, Instructors = new List<Instructor>() },
    new Course { CourseID = 2021, Title = "Composition",    Credits = 3, DepartmentID = 1, Instructors = new List<Instructor>() },
    new Course { CourseID = 2042, Title = "Literature",     Credits = 4, DepartmentID = 1, Instructors = new List<Instructor>() }
};
courses.ForEach(s => context.Courses.AddOrUpdate(s));
context.SaveChanges();

courses[0].Instructors.Add(instructors[0]);
courses[0].Instructors.Add(instructors[1]);
courses[1].Instructors.Add(instructors[2]);
courses[2].Instructors.Add(instructors[2]);
courses[3].Instructors.Add(instructors[3]);
courses[4].Instructors.Add(instructors[3]);
courses[5].Instructors.Add(instructors[3]);
courses[6].Instructors.Add(instructors[3]);
context.SaveChanges();

As referências ao List têm linhas vermelhas onduladas por baixo porque ainda não tem uma instrução using para o seu namespace. Clique com o botão direito numa das instâncias de List e clique em Resolver, e depois clique usando System.Collections.Generic.

Resolver usando a instrução

Esta seleção de menu adiciona o seguinte código às using instruções perto do topo do ficheiro.

using System.Collections.Generic;

Observação

Adicionar código ao Seed método é uma das muitas formas de inserir dados fixos na base de dados. Uma alternativa é adicionar código aos métodos Up e Down de cada classe de migração. Os Up métodos e Down contêm código que implementa alterações na base de dados. Verás exemplos deles no tutorial Implementando uma Atualização de Base de Dados .

Também pode escrever código que execute instruções SQL usando o Sql método. Por exemplo, se estivesse a adicionar uma coluna de Orçamento à tabela do Departamento e quisesse inicializar todos os orçamentos dos departamentos para $1.000,00 como parte de uma migração, poderia adicionar a seguinte linha de código ao Up método dessa migração:

Sql("UPDATE Department SET Budget = 1000");

Este exemplo mostrado neste tutorial utiliza o método AddOrUpdate no método Seed da classe Code First Migrations Configuration. O Code First Migrations chama o Seed método após cada migração, e este método atualiza as linhas que já foram inseridas, ou insere-as se ainda não existirem. O AddOrUpdate método pode não ser a melhor escolha para o seu caso. Para mais informações, consulte o artigo "Take Care with EF 4.3 AddOrUpdate Method" no blogue de Julie Lerman.

Pressione CTRL+SHIFT+B para compilar o projeto.

O passo seguinte é criar uma DbMigration classe para a migração inicial. Queres que esta migração crie uma nova base de dados, por isso tens de eliminar a base de dados que já existe. As bases de dados SQL Server Compact estão contidas em ficheiros .sdf na pasta App_Data . No Explorador de Soluções, expanda App_Data no projeto ContosoUniversity para ver as duas bases de dados SQL Server Compact, que são representadas por ficheiros .sdf.

Clique com o botão direito no ficheiro School.sdf e clique em Eliminar.

ficheiros_sdf_no_Explorador_de_Soluções

Na janela da Consola do Gestor de Pacotes , introduza o comando "add-migration Initial" para criar a migração inicial e nomeá-la "Inicial".

add-migration_command

O Code First Migrations cria outro ficheiro de classe na pasta Migrations , e esta classe contém código que cria o esquema da base de dados.

Na Consola do Gestor de Pacotes, introduza o comando "update-database" para criar a base de dados e execute o método Seed.

update-database_command

(Se aparecer um erro que indica que uma tabela já existe e não pode ser criada, provavelmente é porque executou a aplicação depois de apagar a base de dados e antes de update-databaseexecutar . Nesse caso, apague novamente o ficheiro School.sdf e tente novamente o update-database comando.)

Execute o aplicativo. Agora a página de Alunos está vazia, mas a página de Instrutores contém instrutores. Isto é o que vais obter em produção depois de implementares a aplicação.

Página_Vazia_de_Estudantes

Página_dos_instrutores_após_migração_inicial

O projeto está agora pronto para implementar a base de dados da Escola .

Criação de uma Base de Dados de Membros para Implementação

A aplicação da Universidade Contoso utiliza o sistema de adesão ASP.NET e forma autenticação para autenticar e autorizar utilizadores. Uma das suas páginas é acessível apenas a administradores. Para ver esta página, execute a aplicação e selecione Atualizar Créditos no menu suspenso em Cursos. A aplicação mostra a página de Iniciar Sessão , porque apenas os administradores estão autorizados a usar a página de Atualizar Créditos .

Log_in_page

Inicie sessão como "admin" usando a palavra-passe "Pas$w0rd" (repare no número zero em vez da letra "o" em "w0rd"). Depois de iniciar sessão, a página de Atualizar Créditos é exibida.

Update_Credits_page

Quando implementa um site pela primeira vez, é comum excluir a maioria ou todas as contas de utilizador que cria para testes. Neste caso, vais implementar uma conta de administrador e nenhuma conta de utilizador. Em vez de apagar manualmente as contas de teste, vai criar uma nova base de dados de membros que terá apenas uma conta de utilizador administrador que precisa em produção.

Observação

A base de dados de membros armazena um hash das palavras-passe das contas. Para implementar contas de uma máquina para outra, deve garantir que as rotinas de hash não geram hashes diferentes no servidor de destino do que geram no computador de origem. Eles gerarão os mesmos hashes quando usares os ASP.NET Universal Providers, desde que não alteres o algoritmo padrão. O algoritmo predefinido é HMACSHA256 e é especificado no atributo de validação do elemento machineKey no ficheiro Web.config.

A base de dados de membros não é mantida pela Code First Migrations, e não existe um inicializador automático que inicie a base de dados com contas de teste (como ocorre na base de dados da Escola). Portanto, para manter os dados de teste disponíveis, deve fazer uma cópia da base de dados de teste antes de criar uma nova.

No Explorador de Soluções, renomeie o ficheiro aspnet.sdf na pasta App_Data para aspnet-Dev.sdf. (Não faças uma cópia, apenas muda o nome — vais criar uma nova base de dados num instante.)

No Explorador de Soluções, certifique-se de que o projeto web (ContosoUniversity, não ContosoUniversity.DAL) está selecionado. Depois, no menu Projeto , selecione ASP.NET Configuração para executar a Ferramenta de Administração do Site (WAT).

Selecione a guia Segurança .

WAT_Security_tab

Clique em Criar ou Gerir Papéis e adicione um papel de Administrador .

WAT_Create_New_Role

Navegue novamente para o separador Segurança , clique em Criar Utilizador e adicione o utilizador "administrador" como administrador. Antes de clicar no botão Criar Utilizador na página Criar Utilizador, certifique-se de que seleciona a caixa Administrador. A palavra-passe usada neste tutorial é "Pas$w0rd", e pode inserir qualquer endereço de email.

WAT_Create_User

Feche o navegador. No Explorador de Soluções, clique no botão de atualização para ver o novo ficheiro aspnet.sdf.

New_aspnet.sdf_in_Solution_Explorer

Clique com o botão direito em aspnet.sdf e selecione Incluir no Projeto.

Distinguir Bases de Dados entre Desenvolvimento e Produção

Nesta secção, irá renomear as bases de dados para que as versões de desenvolvimento sejam School-Dev.sdf e aspnet-Dev.sdf e as versões de produção sejam School-Prod.sdf e aspnet-Prod.sdf. Isto não é necessário, mas fazê-lo vai ajudá-lo a evitar que confunda as versões de teste e produção das bases de dados.

No Explorador de Soluções, clique em Atualizar e expanda a pasta App_Data para ver a base de dados da Escola que criou anteriormente; Clique com o botão direito e selecione Incluir no projeto.

Including_School.sdf_em_projeto

Renomear aspnet.sdf para aspnet-Prod.sdf.

Renomear o School.sdf para School-Dev.sdf.

Quando executas a aplicação no Visual Studio não queres usar as versões -Prod dos ficheiros da base de dados, preferes usar versões -Dev . Por isso, tens de alterar as cadeias de ligação no ficheiro Web.config para que apontem para as versões -Dev das bases de dados. (Ainda não criaste um ficheiro School-Prod.sdf, mas está tudo bem porque o Code First cria essa base de dados em produção na primeira vez que executares a tua aplicação lá.)

Abra o ficheiro Web.config da aplicação e localize as cadeias de ligação:

<configuration>
  <!-- Settings -->
  <connectionStrings>
    <add name="DefaultConnection" connectionString="Data Source=|DataDirectory|aspnet.sdf" providerName="System.Data.SqlServerCe.4.0" />
    <add name="SchoolContext" connectionString="Data Source=|DataDirectory|School.sdf" providerName="System.Data.SqlServerCe.4.0" />
  </connectionStrings>
  <!-- Settings -->
</configuration>

Mude "aspnet.sdf" para "aspnet-Dev.sdf" e mude "School.sdf" para "School-Dev.sdf":

<configuration>
  <!-- Settings -->
  <connectionStrings>
    <add name="DefaultConnection" connectionString="Data Source=|DataDirectory|aspnet-Dev.sdf" providerName="System.Data.SqlServerCe.4.0" />
    <add name="SchoolContext" connectionString="Data Source=|DataDirectory|School-Dev.sdf" providerName="System.Data.SqlServerCe.4.0" />
  </connectionStrings>
  <!-- Settings -->
</configuration>

O motor de base de dados SQL Server Compact e ambas as bases de dados estão agora prontos para serem implementados. No tutorial seguinte, configurarás transformações automáticas do ficheiro Web.config para definições que devem ser diferentes nos ambientes de desenvolvimento, teste e produção. (Entre as configurações que precisam de ser alteradas estão as strings de ligação, mas essas alterações serão feitas mais tarde quando criar um perfil de publicação.)

Mais informações

Para mais informações sobre o NuGet, consulte Gerir Bibliotecas de Projetos com NuGet e Documentação NuGet. Se não quiser usar o NuGet, terá de aprender a analisar um pacote NuGet para determinar o que ele faz quando está instalado. (Por exemplo, pode configurar transformações Web.config, configurar scripts do PowerShell para correr durante a compilação, etc.) Para saber mais sobre como funciona o NuGet, consulte especialmente Criar e Publicar um Pacote e Transformações de Ficheiro de Configuração e Código-Fonte.