ASP.NET Implantação Web usando Visual Studio: Preparação para a Implementação de Bases de Dados

Descarregar o Projeto Inicial

Esta série de tutoriais mostra-lhe como implementar (publicar) uma aplicação web ASP.NET para o Azure App Service Web Apps ou para um fornecedor de alojamento de terceira parte, utilizando Visual Studio 2012 ou Visual Studio 2010. Para informações sobre a série, consulte o primeiro tutorial da série.

Descrição geral

Este tutorial mostra como preparar o projeto para a implementação da base de dados. A estrutura da base de dados e alguns (não todos) os dados nas duas bases de dados da aplicação devem ser implementados em ambientes de teste, staging e produção.

Normalmente, ao desenvolver uma aplicação, insere dados de teste numa base de dados que não quer implementar num site em funcionamento. No entanto, também podes ter alguns dados de produção que queiras implementar. Neste tutorial, vais configurar o projeto da Universidade Contoso e preparar scripts SQL para que os dados corretos sejam incluídos quando implementares.

Lembrete: Se aparecer uma mensagem de erro ou algo não funcionar enquanto avança no tutorial, certifique-se de verificar a página de resolução de problemas.

SQL Server Express LocalDB (versão local do SQL Server Express)

A aplicação de exemplo utiliza o SQL Server Express LocalDB. SQL Server Express é a edição gratuita do SQL Server. É frequentemente utilizado durante o desenvolvimento porque se baseia no mesmo motor de base de dados que as versões completas do SQL Server. Pode testar com o SQL Server Express e ter a certeza de que a aplicação se comportará da mesma forma em produção, com algumas exceções para funcionalidades que variam entre as Edições SQL Server.

O LocalDB é um modo especial de execução do SQL Server Express que permite trabalhar com bases de dados como ficheiros .mdf . Normalmente, os ficheiros da base de dados LocalDB são guardados na pasta App_Data de um projeto web. A funcionalidade de instância de utilizador no SQL Server Express também permite trabalhar com ficheiros .mdf , mas a funcionalidade de instância de utilizador está obsoleta; por isso, recomenda-se o LocalDB para trabalhar com ficheiros .mdf .

Normalmente, o SQL Server Express não é utilizado para aplicações web de produção. O LocalDB, em particular, não é recomendado para uso em produção com uma aplicação web porque não foi concebido para funcionar com IIS.

No Visual Studio 2012, o LocalDB é instalado por defeito com o Visual Studio. No Visual Studio 2010 e versões anteriores, o SQL Server Express (sem LocalDB) é instalado por defeito com o Visual Studio; É por isso que o instalaste como um dos pré-requisitos no primeiro tutorial desta série.

Para mais informações sobre as edições do SQL Server, incluindo o LocalDB, consulte os seguintes recursos Trabalhar com Bases de Dados SQL Server.

Estrutura da Entidade e Fornecedores Universais

Para aceder à base de dados, a aplicação da Universidade Contoso requer o seguinte software que deve ser implementado com a aplicação porque não está incluído no .NET Framework:

Como este software está incluído nos pacotes NuGet, o projeto já está configurado para que os assemblies necessários sejam implementados com o projeto. (Os links apontam para as versões atuais destes pacotes, que podem ser mais recentes do que as instaladas no projeto inicial que descarregaste para este tutorial.)

Se estiver a implementar para um fornecedor de alojamento de terceiros em vez do Azure, certifique-se de usar o Entity Framework 5.0 ou posterior. As versões anteriores das migrações Code First exigem Total Trust, e a maioria dos fornecedores de alojamento executa a sua aplicação em Medium Trust. Para mais informações sobre o Medium Trust, consulte o tutorial Deploy to IIS as a Test Environment .

Configurar Migrações Code First para a implementação da base de dados da aplicação

A base de dados de aplicações da Universidade Contoso é gerida pelo Code First, e irá implementá-la usando o Code First Migrations. Para uma visão geral da implementação de bases de dados utilizando o Code First Migrations, consulte o primeiro tutorial desta série.

Quando implementas uma base de dados de aplicações, normalmente não implementas simplesmente a tua base de dados de desenvolvimento com todos os dados para produção, porque grande parte dos dados provavelmente está lá apenas para fins de teste. Por exemplo, os nomes dos alunos numa base de dados de testes são fictícios. Por outro lado, muitas vezes não se pode implementar apenas a estrutura da base de dados sem qualquer dado. Alguns dos dados na sua base de dados de teste podem ser dados reais e devem estar lá quando os utilizadores começam a usar a aplicação. Por exemplo, a tua base de dados pode ter uma tabela que contém valores válidos de notas ou nomes reais de departamentos.

Para simular este cenário comum, vais configurar um método Code First Migrations Seed que insere na base de dados apenas os dados que queres que estejam presentes em produção. Este Seed método não deve inserir dados de teste porque vai correr em produção depois de o Code First criar a base de dados em produção.

Nas versões anteriores do Code First, antes do lançamento do Migrations, era comum que Seed os métodos inserissem também dados de teste, porque a cada alteração de modelo durante o desenvolvimento a base de dados tinha de ser completamente eliminada e recriada do zero. Com as migrações Code First, os dados de teste são mantidos após alterações na base de dados, pelo que não é necessário incluir dados de teste no Seed método. O projeto que descarregaste usa o método de incluir todos os dados no Seed método de uma classe inicializador. Neste tutorial vais desativar essa classe inicializadora e ativar as Migrações. Depois vais atualizar o Seed método na classe de configuração Migrations para que apenas insira os dados que queres que sejam inseridos em produção.

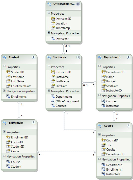
O diagrama seguinte ilustra o esquema da base de dados da aplicação:

Diagrama_da_base_de_dados_da_escola

Nestes tutoriais, vais assumir que as Student tabelas e Enrollment devem estar vazias quando o site é lançado pela primeira vez. As outras tabelas contêm dados que têm de ser pré-carregados quando a aplicação entra em funcionamento.

Desativar o inicializador

Como vais usar as migrações Code First, não precisas de usar o DropCreateDatabaseIfModelChanges inicializador Code First. O código deste inicializador encontra-se no ficheiro SchoolInitializer.cs do projeto ContosoUniversity.DAL. Uma definição no appSettings elemento do ficheiroWeb.config faz com que este inicializador seja executado sempre que a aplicação tenta aceder à base de dados pela primeira vez:

<appSettings>
  <add key="Environment" value="Dev" />
  <add key="DatabaseInitializerForType ContosoUniversity.DAL.SchoolContext, ContosoUniversity.DAL" value="ContosoUniversity.DAL.SchoolInitializer, ContosoUniversity.DAL" />
</appSettings>

Abra o ficheiro da aplicação Web.config e remova ou comente o add elemento que especifica a classe inicializadora Code First. O appSettings elemento agora é assim:

<appSettings>
  <add key="Environment" value="Dev" />
</appSettings>

Observação

Outra forma de especificar uma classe inicializadora é fazê-lo ao chamar o método Application_Start no ficheiro Global.asax. Se estiveres a ativar Migrações num projeto que usa esse método para especificar o inicializador, remove essa linha de código.

Observação

Se estiver a usar Visual Studio 2013, adicione os seguintes passos entre os passos 2 e 3: (a) No PMC, introduza "update-package entityframework -version 6.1.1" para obter a versão atual do EF. Depois (b) constrói o projeto para obter uma lista de erros de compilação e corrige-os. Eliminar instruções 'using' para namespaces que não existem mais, clica com o botão direito e seleciona Resolver para adicionar instruções 'using' onde forem necessárias, e alterar ocorrências de System.Data.EntityState para System.Data.Entity.EntityState.

Ativar Migrações Code First

  1. Certifique-se de que o projeto ContosoUniversity (e não o ContosoUniversity.DAL) está definido como projeto inicial. No Explorador de Soluções, clique com o botão direito no projeto ContosoUniversity e selecione Definir como Projeto de Arranque. As migrações Code First vão procurar no projeto inicial a cadeia de ligação à base de dados.

  2. No menu de Ferramentas, escolha Gestor de Pacotes >Package Manager Console.

    Selecionando_a_Consola_do_Gestor_de_Pacotes

  3. No topo da janela da Consola do Gestor de Pacotes, selecione ContosoUniversity.DAL como projeto predefinido e depois, na linha de comandos PM>, digite "enable-migrations".

    comando enable-migrations

    (Se aparecer um erro a dizer que o comando enable-migrations não é reconhecido, introduza o comando update-package EntityFramework -Reinstall e tente novamente.)

    Este comando cria uma pasta Migrations no projeto ContosoUniversity.DAL, e coloca nessa pasta dois ficheiros: um ficheiro Configuration.cs que podes usar para configurar Migrações, e um ficheiro InitialCreate.cs para a primeira migração que cria a base de dados.

    Pasta de migrações

    Selecionou o projeto DAL na lista pendente Default project da Consola do Gestor de Pacotes porque o comando enable-migrations tem de ser executado no projeto que contém a classe de contexto Code First. Quando essa classe está num projeto de biblioteca de classes, o Code First Migrations procura a string de ligação à base de dados no projeto inicial para a solução. Na solução ContosoUniversity, o projeto web foi definido como o projeto inicial. Se não quiseres designar o projeto que tem a string de ligação como projeto de arranque no Visual Studio, podes especificar o projeto de arranque no comando PowerShell. Para ver a sintaxe dos comandos, introduza o comando get-help enable-migrations.

    O enable-migrations comando criou automaticamente a primeira migração porque a base de dados já existe. Uma alternativa é permitir que as Migrações criem a base de dados. Para isso, use o Server Explorer ou o SQL Server Object Explorer para eliminar a base de dados da ContosoUniversity antes de ativar as migrações. Depois de ativar as migrações, crie a primeira migração manualmente introduzindo o comando "add-migration InitialCreate". Pode então criar a base de dados introduzindo o comando "update-database".

Configurar o método Seed

Neste tutorial, vais adicionar dados fixos adicionando código ao Seed método da classe Code First Migrations Configuration . O Code First Migrations chama o Seed método após cada migração.

Como o Seed método é executado após cada migração, já existem dados nas tabelas após a primeira migração. Para lidar com esta situação, vais usar o AddOrUpdate método para atualizar linhas que já foram inseridas, ou inseri-las se ainda não existirem. O AddOrUpdate método pode não ser a melhor escolha para o seu caso. Para mais informações, consulte o artigo "Take Care with EF 4.3 AddOrUpdate Method" no blogue de Julie Lerman.

  1. Abra o ficheiro Configuration.cs e substitua os comentários no Seed método pelo seguinte código:

    var instructors = new List<Instructor>
    {   
        new Instructor { FirstMidName = "Kim",     LastName = "Abercrombie", HireDate = DateTime.Parse("1995-03-11"), OfficeAssignment = new OfficeAssignment { Location = "Smith 17" } },
        new Instructor { FirstMidName = "Fadi",    LastName = "Fakhouri",    HireDate = DateTime.Parse("2002-07-06"), OfficeAssignment = new OfficeAssignment { Location = "Gowan 27" } },
        new Instructor { FirstMidName = "Roger",   LastName = "Harui",       HireDate = DateTime.Parse("1998-07-01"), OfficeAssignment = new OfficeAssignment { Location = "Thompson 304" } },
        new Instructor { FirstMidName = "Candace", LastName = "Kapoor",      HireDate = DateTime.Parse("2001-01-15") },
        new Instructor { FirstMidName = "Roger",   LastName = "Zheng",       HireDate = DateTime.Parse("2004-02-12") }
    };
    instructors.ForEach(s => context.Instructors.AddOrUpdate(i => i.LastName, s));
    context.SaveChanges();
    
    var departments = new List<Department>
    {
        new Department { Name = "English",     Budget = 350000, StartDate = DateTime.Parse("2007-09-01"), PersonID = 1 },
        new Department { Name = "Mathematics", Budget = 100000, StartDate = DateTime.Parse("2007-09-01"), PersonID = 2 },
        new Department { Name = "Engineering", Budget = 350000, StartDate = DateTime.Parse("2007-09-01"), PersonID = 3 },
        new Department { Name = "Economics",   Budget = 100000, StartDate = DateTime.Parse("2007-09-01"), PersonID = 4 }
    };
    departments.ForEach(s => context.Departments.AddOrUpdate(d => d.Name, s));
    context.SaveChanges();
    
    var courses = new List<Course>
    {
        new Course { CourseID = 1050, Title = "Chemistry",      Credits = 3, DepartmentID = 3 },
        new Course { CourseID = 4022, Title = "Microeconomics", Credits = 3, DepartmentID = 4 },
        new Course { CourseID = 4041, Title = "Macroeconomics", Credits = 3, DepartmentID = 4 },
        new Course { CourseID = 1045, Title = "Calculus",       Credits = 4, DepartmentID = 2 },
        new Course { CourseID = 3141, Title = "Trigonometry",   Credits = 4, DepartmentID = 2 },
        new Course { CourseID = 2021, Title = "Composition",    Credits = 3, DepartmentID = 1 },
        new Course { CourseID = 2042, Title = "Literature",     Credits = 4, DepartmentID = 1 }
    };
    courses.ForEach(s => context.Courses.AddOrUpdate(s));
    context.SaveChanges();
    
    courses[0].Instructors.Add(instructors[0]);
    courses[0].Instructors.Add(instructors[1]);
    courses[1].Instructors.Add(instructors[2]);
    courses[2].Instructors.Add(instructors[2]);
    courses[3].Instructors.Add(instructors[3]);
    courses[4].Instructors.Add(instructors[3]);
    courses[5].Instructors.Add(instructors[3]);
    courses[6].Instructors.Add(instructors[3]);
    context.SaveChanges();
    
  2. As referências ao List têm linhas vermelhas onduladas por baixo porque ainda não tem uma instrução using para o seu namespace. Clique com o botão direito numa das instâncias de List e clique em Resolver, e depois clique usando System.Collections.Generic.

    Resolver usando a instrução

    Esta seleção de menu adiciona o seguinte código às using instruções perto do topo do ficheiro.

    using System.Collections.Generic;
    
  3. Pressione CTRL+SHIFT+B para compilar o projeto.

O projeto está agora pronto para implementar a base de dados da ContosoUniversity . Depois de implementares a aplicação, da primeira vez que a executas e navegas até uma página que acede à base de dados, o Code First cria a base de dados e executa este Seed método.

Observação

Adicionar código ao Seed método é uma das muitas formas de inserir dados fixos na base de dados. Uma alternativa é adicionar código aos métodos Up e Down de cada classe de migração. Os Up métodos e Down contêm código que implementa alterações na base de dados. Verás exemplos deles no tutorial Implementando uma Atualização de Base de Dados .

Também pode escrever código que execute instruções SQL usando o Sql método. Por exemplo, se estivesse a adicionar uma coluna de Orçamento à tabela do Departamento e quisesse inicializar todos os orçamentos dos departamentos para $1.000,00 como parte de uma migração, poderia adicionar a seguinte linha de código ao Up método dessa migração:

Sql("UPDATE Department SET Budget = 1000");

Criar scripts para a implementação de bases de dados de membros

A aplicação da Universidade Contoso utiliza o sistema de adesão ASP.NET e forma autenticação para autenticar e autorizar utilizadores. A página de Atualizar Créditos está acessível apenas a utilizadores que estejam na função de Administrador.

Execute a aplicação e clique em Cursos, e depois clique em Atualizar Créditos.

Clique em Atualizar Créditos

A página de Iniciar Sessão aparece porque a página de Atualizar Créditos exige privilégios administrativos.

Introduz admin como nome de utilizador e devpwd como palavra-passe e clique em Iniciar sessão.

Página de login

Aparece a página de Atualizar Créditos .

Página de Atualização dos Créditos

A informação sobre utilizadores e funções encontra-se na base de dados aspnet-ContosoUniversity , especificada pela cadeia de ligação DefaultConnection no ficheiroWeb.config .

Esta base de dados não é gerida pelo Entity Framework Code First, por isso não pode usar Migrações para a implementar. Vais usar o fornecedor dbDacFx para implementar o esquema da base de dados, e vais configurar o perfil de publicação para executar um script que insere os dados iniciais nas tabelas da base de dados.

Observação

Um novo sistema de membros ASP.NET (agora denominado ASP.NET Identity) foi introduzido com o Visual Studio 2013. O novo sistema permite manter tanto as tabelas de aplicações como de membros na mesma base de dados, e pode usar as Migrações Code First para implementar ambas. A aplicação de exemplo utiliza o sistema de adesão ASP.NET anterior, que não pode ser implementado usando Migrações Code First. Os procedimentos para implementar esta base de dados de membros aplicam-se também a qualquer outro cenário em que a sua aplicação precise de implementar uma base de dados SQL Server que não seja criada pelo Entity Framework Code First.

Aqui também, normalmente não se quer os mesmos dados em produção que se têm em desenvolvimento. Quando implementa um site pela primeira vez, é comum excluir a maioria ou todas as contas de utilizador que cria para testes. Assim, o projeto descarregado tem duas bases de dados de membros: aspnet-ContosoUniversity.mdf com utilizadores de desenvolvimento e aspnet-ContosoUniversity-Prod.mdf com utilizadores de produção. Neste tutorial, os nomes de utilizador são os mesmos em ambas as bases de dados: administrador e não-administrador. Ambos os utilizadores têm a palavra-passe devpwd na base de dados de desenvolvimento e prodpwd na base de dados de produção.

Vais enviar os utilizadores de desenvolvimento para o ambiente de teste e os utilizadores de produção para os ambientes de pré-produção e produção. Para isso, vais criar dois scripts SQL neste tutorial, um para desenvolvimento e outro para produção, e em tutoriais posteriores vais configurar o processo de publicação para os executar.

Observação

A base de dados de membros armazena um hash das palavras-passe das contas. Para implementar contas de uma máquina para outra, deve garantir que as rotinas de hash não geram hashes diferentes no servidor de destino do que geram no computador de origem. Eles gerarão os mesmos hashes quando usares os ASP.NET Universal Providers, desde que não alteres o algoritmo padrão. O algoritmo predefinido é HMACSHA256 e é especificado no atributo de validação do elemento machineKey no ficheiro Web.config.

Pode criar scripts de implementação de dados manualmente, usando SQL Server Management Studio (SSMS) ou utilizando uma ferramenta de terceiros. Este resto deste tutorial vai mostrar-te como o fazer no SSMS, mas se não quiseres instalar e usar SSMS, podes obter os scripts da versão concluída do projeto e saltar para a secção onde os guardas na pasta da solução.

Para instalar o SSMS, instale-o no Download Center: Microsoft SQL Server 2012 Express clicando em ENU\x64\SQLManagementStudio_x64_ENU.exe ou ENU\x86\SQLManagementStudio_x86_ENU.exe. Se escolheres o modelo errado para o teu sistema, ele não vai instalar e podes tentar o outro.

(Note que este é um download de 600 megabytes. Pode demorar muito tempo a instalar e exigirá um reinício do computador.)

Na primeira página do Centro de Instalação do SQL Server, clique em Nova instalação autónoma do SQL Server ou adicione funcionalidades a uma instalação existente e siga as instruções, aceitando as escolhas padrão.

Criar o script de base de dados de desenvolvimento

  1. Execute SSMS.

  2. Na caixa de diálogo Ligar ao Servidor , introduza (localdb)\v11.0 como nome do Servidor, deixe Autenticação definida como Autenticação do Windows e depois clique em Conectar.

    SSMS Conectar ao Servidor

  3. Na janela do Explorador de Objetos , expanda Bases de Dados, clique com o botão direito em aspnet-ContosoUniversity, clique em Tarefas e depois clique em Gerar Scripts.

    Scripts Gerados por SSMS

  4. Na caixa de diálogo Gerar e Publicar Scripts , clique em Definir Opções de Scripting.

    Podes saltar o passo Escolher Objetos porque o padrão é Script toda a base de dados e todos os objetos da base de dados , e é isso que queres.

  5. Clique em Avançado.

    Opções de Script do SSMS

  6. Na caixa de diálogo Opções Avançadas de Scripting, desça até Tipos de dados para script e clique na opção Dados apenas na lista suspensa.

  7. Muda o script USE BASE DE DADOS para False. As instruções USE não são válidas para Azure SQL Database e não são necessárias para implementação no SQL Server Express no ambiente de teste.

    Apenas Dados do Script SSMS, sem instrução USE

  8. Clique em OK.

  9. Na caixa de diálogo Gerar e Publicar Scripts , a caixa de nome do ficheiro especifica onde o script será criado. Muda o caminho para a pasta da tua solução (a pasta que contém o ficheiro ContosoUniversity.sln) e o nome do ficheiro para aspnet-data-dev.sql.

  10. Clica em Seguinte para ir ao separador Resumo , e depois clica novamente em Seguinte para criar o guião.

    Script SSMS Criado

  11. Clique em Concluir.

Criar o script da base de dados de produção

Como ainda não executaste o projeto com a base de dados de produção, ainda não está ligado à instância do LocalDB. Por isso, tens de anexar primeiro a base de dados.

  1. No Explorador de Objetos SSMS, clique com o botão direito em Bases de Dados e clique em Anexar.

    SSMS Attach

  2. Na caixa de diálogo Anexar Bases de Dados , clique em Adicionar e depois navegue até ao ficheiro aspnet-ContosoUniversity-Prod.mdf na pasta App_Data .

    SSMS Adicionar .mdf ficheiro para anexar

  3. Clique em OK.

  4. Siga o mesmo procedimento que usou anteriormente para criar um script para o ficheiro de produção. Nomeia o ficheiro de script aspnet-data-prod.sql.

Resumo

Ambas as bases de dados estão agora prontas para serem implementadas e tens dois scripts de implementação de dados na tua pasta de solução.

Scripts de implementação de dados

No tutorial seguinte, configura as definições do projeto que afetam a implementação e configura transformações automáticas de ficheiros deWeb.config para definições que devem ser diferentes na aplicação implementada.

Mais informações

Para mais informações sobre o NuGet, consulte Gerir Bibliotecas de Projetos com NuGet e Documentação NuGet. Se não quiser usar o NuGet, terá de aprender a analisar um pacote NuGet para determinar o que ele faz quando está instalado. (Por exemplo, pode configurar Transformações Web.config, configurar scripts PowerShell para executar durante a compilação, etc.) Para saber mais sobre como funciona o NuGet, consulte Criação e Publicação de Pacotes e Transformações de Ficheiro de Configuração e Código-Fonte.