Observação
O acesso a essa página exige autorização. Você pode tentar entrar ou alterar diretórios.
O acesso a essa página exige autorização. Você pode tentar alterar os diretórios.
Aplica-se a:SQL Server
As cargas de trabalho de data warehousing e de análise podem se beneficiar muito dos índices columnstore, bem como os índices rowstore tradicionais. A escolha de quais índices columnstore e rowstore criar para seu banco de dados depende da carga de trabalho do aplicativo. No SQL Server 2016, o DTA (Orientador de Otimização do Mecanismo de Banco de Dados) pode analisar sua carga de trabalho e recomendar uma combinação apropriada de índices columnstore e rowstore para criar no banco de dados.
Esse recurso está disponível no SQL Server Management Studio versão 16.4 ou superior.
Como habilitar as recomendações de índice columnstore na GUI do Orientador de Otimização do Mecanismo de Banco de Dados
Inicie o Orientador de Otimização do Mecanismo de Banco de Dados e abra uma nova sessão de otimização.
Selecione os bancos de dados e a carga de trabalho para otimização no painel Geral.
No painel Opções de otimização, marque a caixa de seleção Recomendar índices columnstore (veja a figura abaixo).
Selecione outras opções de otimização e clique no botão Iniciar Análise.
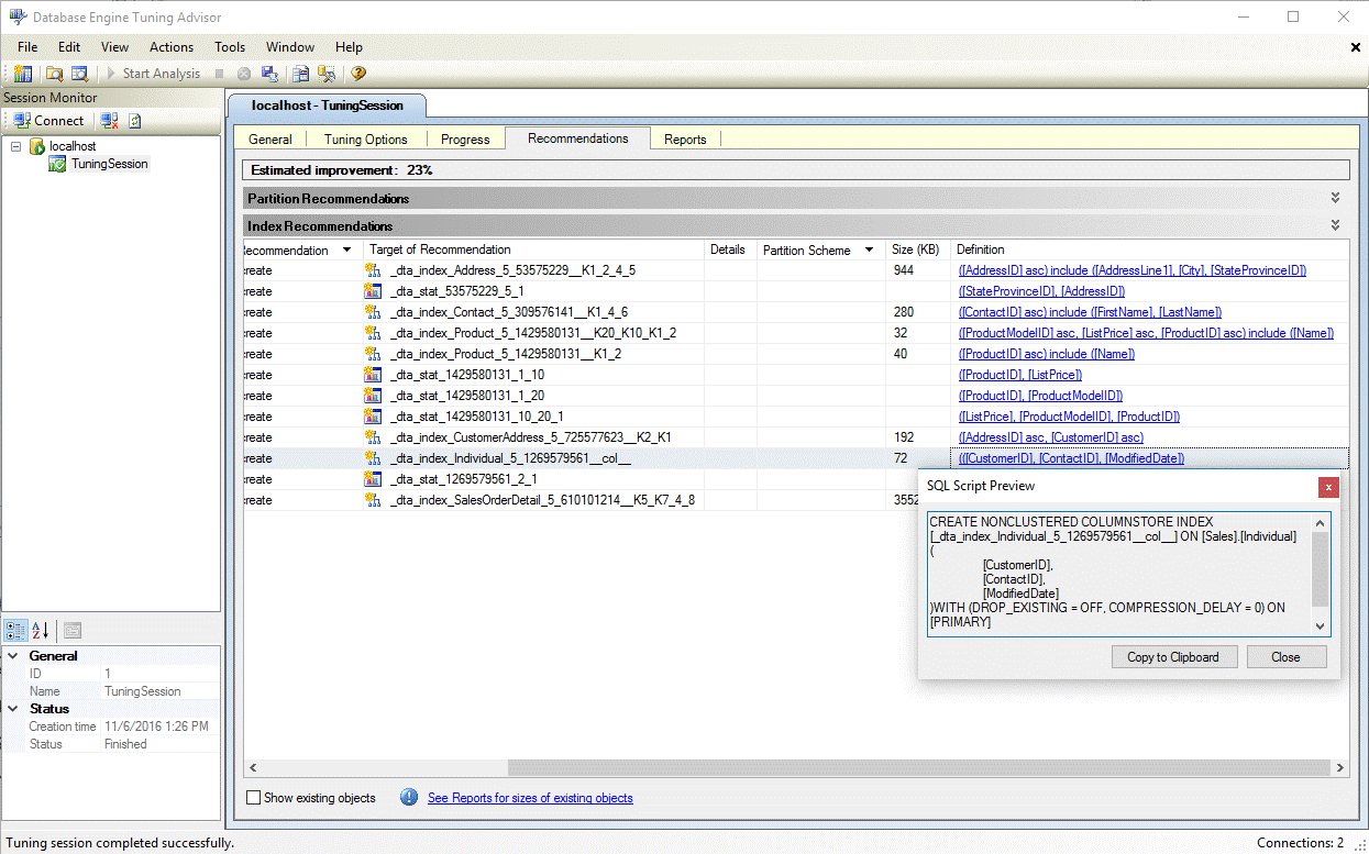
Quando a otimização estiver completa, exiba todas as recomendações incluindo os índices columnstore no painel Recomendações (veja a figura abaixo).
Clique no hiperlink Definição para exibir a instrução DDL (linguagem de definição de dados) do SQL que pode criar o índice recomendado. Por padrão, o DTA usa o sufixo col no nome dos índices columnstore para facilitar a identificação dos índices columnstore (veja a figura abaixo).
Como habilitar as recomendações de índice columnstore no utilitário dta.exe
Para habilitar as recomendações de columnstore ao usar o utilitário de linha de comando dta.exe, use o parâmetro de linha de comando -fc.
Para obter mais informações sobre o utilitário de linha de comando dta.exe, consulte Utilitário dta
Confira também
Guia de Índices columnstore
Assistente de Ajuste do Mecanismo de Banco de Dados
Tutorial: Orientador de Otimização do Mecanismo de Banco de Dados