Compartilhar via


Guia de migração: IBM Db2 para Banco de Dados SQL do Azure

Aplica-se a:Banco de Dados SQL do Azure

Neste guia, você aprenderá a migrar seus bancos de dados IBM Db2 para o Banco de Dados SQL do Azure, usando o Assistente de Migração do SQL Server para Db2.

Para obter outros guias de migração, confira Guias de migração do Banco de Dados do Azure.

Pré-requisitos

Para migrar o banco de dados Db2 para o Banco de Dados SQL, é necessário:

Pré-migração

Depois de você cumprir esses pré-requisitos, tudo estará pronto para descobrir a topologia do ambiente e avaliar a viabilidade da migração de nuvem do Azure.

Avaliar e converter

Use o SSMA para Db2 para analisar os objetos e os dados de banco de dados, bem como avaliar os bancos de dados para migração.

Para criar uma avaliação, siga estas etapas:

  1. Abra o SSMA para Db2.

  2. Clique em Arquivo>Novo Projeto.

  3. Escolha um nome para o projeto e um local para salvá-lo. Em seguida, selecione o Banco de Dados SQL do Azure como o destino da migração na lista suspensa e clique em OK.

    Captura de tela mostra os detalhes do projeto a serem especificados.

  4. Em Conectar-se ao Db2, insira os valores das informações de conexão do Db2.

    Captura de tela mostra opções para se conectar à instância do Db2.

  5. Clique com o botão direito do mouse no esquema do Db2 que você deseja migrar e escolha Criar relatório. Isso vai gerar um relatório HTML. Como alternativa, você pode escolher Criar relatório na barra de navegação depois de selecionar o esquema.

    Captura de tela mostra como criar um relatório.

  6. Examine o relatório HTML para entender as estatísticas de conversão e outros erros ou avisos. Também é possível abrir o relatório no Excel para ver um inventário de objetos do Db2 e o esforço necessário para executar as conversões de esquema. O local padrão para o relatório está na pasta de relatórios em SSMAProjects.

    Por exemplo: drive:\<username>\Documents\SSMAProjects\MyDb2Migration\report\report_<date>.

    Captura de tela do relatório que você analisa para identificar erros ou avisos.

Validar tipos de dados

Valide os mapeamentos de tipo de dados padrão e altere-os com base nos requisitos, se necessário. Para fazer isso, siga estas etapas:

  1. Selecione Ferramentas no menu.

  2. Selecione Configurações do Projeto.

  3. Selecione a guia Mapeamentos de tipo.

    Captura de tela mostra a seleção do esquema e o mapeamento de tipo.

  4. Selecione a tabela no Gerenciador de Metadados do Db2 para alterar o tipo de mapeamento dela.

Converter esquema

Para converter o esquema, siga estas etapas:

  1. (Opcional) Adicione consultas dinâmicas ou ad hoc nas instruções. Clique com o botão direito do mouse no nó e escolha Adicionar instruções.

  2. Clique em Conectar-se ao Banco de Dados SQL do Azure.

    1. Digite as informações necessárias para conectar o banco de dados ao Banco de Dados SQL do Azure.
    2. Escolha o Banco de Dados SQL de destino na lista suspensa. Outra opção é inserir um novo nome. Nesse caso, um banco de dados será criado no servidor de destino.
    3. Insira as informações de autenticação.
    4. Selecione Conectar.

    Captura de tela mostra as informações necessárias para se conectar ao servidor lógico no Azure.

  3. Clique com o botão direito do mouse no esquema e escolha Converter Esquema. Como alternativa, você pode escolher Converter esquema na barra de navegação superior depois de selecionar o esquema.

    Captura de tela mostra a seleção do esquema e a conversão dele.

  4. Após a conversão, compare e analise a estrutura do esquema para identificar possíveis problemas. Solucione os problemas de acordo com as recomendações.

    Captura de tela mostra a comparação e a análise da estrutura do esquema para identificar possíveis problemas.

  5. No painel Saída, selecione Examinar resultados. No painel Lista de erros, analise os erros.

  6. Salve o projeto localmente para realizar um exercício de correção de esquema offline. No menu Arquivo, clique em Salvar Projeto. Assim, você tem a oportunidade de avaliar os esquemas de origem e de destino offline e fazer a correção antes de publicar o esquema no Banco de Dados SQL.

Migrações

Depois de concluir a avaliação de seus bancos de dados e resolver quaisquer discrepâncias, a próxima etapa é executar o processo de migração.

Para publicar o esquema e migrar seus dados, siga estas etapas:

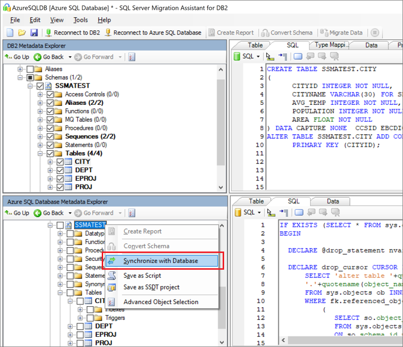
  1. Publique o esquema. No Gerenciador de Metadados do Banco de Dados SQL do Azure, no nó Banco de Dados, clique com o botão direito do mouse no banco de dados. Em seguida, clique em Sincronizar com Banco de Dados.

    Captura de tela mostra a opção de sincronizar com o banco de dados.

  2. Migre os dados. Clique com o botão direito do mouse no objeto ou banco de dados que você deseja migrar no Gerenciador de Metadados do Db2 e escolha Migrar dados. Outra opção é clicar em Migrar Dados na barra de navegação. Para migrar dados para um banco de dado inteiro, marque a caixa de seleção ao lado do nome do banco de dados. Para migrar dados de tabelas individuais, expanda o banco de dados, expanda Tabelas e marque a caixa de seleção ao lado da tabela. Para omitir dados de tabelas individuais, desmarque a caixa de seleção.

    Captura de tela mostra a seleção do esquema e a como fazer a migração de dados.

  3. Insira as informações de conexão do Db2 e do Banco de Dados SQL do Azure.

  4. Após a migração, veja o Relatório de Migração de Dados.

    Captura de tela mostra onde analisar o relatório de migração de dados.

  5. Conecte-se ao banco de dados no Banco de Dados SQL do Azure usando o SQL Server Management Studio. Analise os dados e o esquema para validar a migração.

    Captura de tela mostra a comparação do esquema no SQL Server Management Studio.

Pós-migração

Após a migração, é necessário realizar uma série de tarefas para garantir que tudo está funcionando da maneira mais estável e eficiente possível.

Corrigir aplicativos

Depois que os dados são migrados para o ambiente de destino, todos os aplicativos que antes consumiam a origem, precisam começar a consumir o destino. Em alguns casos isso exigirá alterações nos aplicativos.

Executar testes

Durante os testes, é preciso realizar as seguintes atividades:

  1. Desenvolver testes de validação: Para testar a migração do banco de dados, você precisa usar consultas SQL. Você deve criar as consultas de validação para executar nos bancos de dados de origem e de destino. Suas consultas de validação devem abranger o escopo que você definiu.
  2. Configurar ambiente de teste: o ambiente de teste deve conter uma cópia do banco de dados de origem e do banco de dados de destino. Lembre-se de isolar o ambiente de teste.
  3. Executar testes de validação: Execute os testes de validação na origem e no destino e, em seguida, analise os resultados.
  4. Executar testes de desempenho: execute os testes de desempenho na origem e no destino, analise e compare os resultados subsequentes.

Recursos avançados

Aproveite os recursos avançados baseados em nuvem oferecidos pelo Banco de Dados SQL, como alta disponibilidade interna, detecção de ameaças e monitoramento e ajuste da carga de trabalho.

Alguns recursos do SQL Server só ficam disponíveis quando o nível de compatibilidade do banco de dados é alterado para o nível de compatibilidade mais recente.

Ativos de migração

Para obter assistência adicional, consulte os recursos a seguir, que foram desenvolvidos para dar suporte a um projeto de migração do mundo real:

Ativo Descrição
Modelo e ferramenta de avaliação de carga de trabalho de dados Essa ferramenta sugere as plataformas de destino mais adequadas, a prontidão para a nuvem e o nível de remediação de aplicativos e bancos de dados para uma determinada carga de trabalho. Oferece um cálculo simples com um clique e geração de relatórios que ajudam a acelerar avaliações de grandes propriedades, fornecendo um processo de decisão para plataforma alvo, uniforme e automatizado.
Pacote de avaliação e descoberta de ativos de dados do Db2 zOS Depois de executar o script SQL em um banco de dados, você pode exportar os resultados para um arquivo no sistema de arquivos. Há compatibilidade com vários formatos de arquivo, incluindo *.csv, para que você possa capturar os resultados em ferramentas externas, como planilhas. Esse método pode ser útil caso você queira compartilhar facilmente os resultados com equipes que não têm a área de trabalho instalada.
Artefatos e scripts de inventário do IBM Db2 LUW Este ativo inclui uma consulta SQL que alcança as tabelas do sistema do IBM Db2 LUW versão 11.1 e oferece uma contagem de objetos por esquema e por tipo de objeto, uma estimativa aproximada de "dados brutos" em cada esquema e o dimensionamento de tabelas em cada esquema, com resultados armazenados em formato CSV.
IBM Db2 para SQL DB – utilitário de Comparação de Banco de Dados O utilitário de Comparação de Banco de Dados é um aplicativo de console do Windows que você pode usar para verificar se os dados são idênticos nas plataformas de origem e de destino. Você pode usar a ferramenta para comparar dados com eficiência até o nível de linha ou da coluna em todas as tabelas, linhas e colunas selecionadas.

A equipe de engenharia de dados do SQL desenvolveu esses recursos. A principal responsabilidade dessa equipe é desbloquear e acelerar a modernização complexa para projetos de migração da plataforma de dados para a plataforma de dados do Microsoft Azure.

Próximas etapas