Delen via


Migratiehandleiding: IBM Db2 naar Azure SQL Database

van toepassing op:Azure SQL Database-

In deze handleiding leert u hoe u uw IBM Db2-databases naar Azure SQL Database migreert met behulp van SQL Server Migration Assistant voor Db2.

Zie Azure Database Migration Guidesvoor andere migratiehandleidingen.

Voorwaarden

Als u uw Db2-database wilt migreren naar SQL Database, hebt u het volgende nodig:

Vóór de migratie

Nadat u aan de vereisten hebt voldaan, bent u klaar om de topologie van uw omgeving te ontdekken en de haalbaarheid van uw Azure-cloudmigratiete beoordelen.

Evalueren en converteren

Gebruik SSMA voor DB2 om databaseobjecten en -gegevens te controleren en databases te evalueren voor migratie.

Voer de volgende stappen uit om een evaluatie te maken:

  1. Open SSMA voor Db2.

  2. Kies Bestand>Nieuw Project.

  3. Geef een projectnaam en een locatie op om uw project op te slaan. Selecteer vervolgens Azure SQL Database als migratiedoel in de vervolgkeuzelijst en selecteer OK.

    Schermopname met projectdetails die moeten worden opgegeven.

  4. Voer op Verbinding maken met Db2waarden in voor de db2-verbindingsgegevens.

    Schermopname met opties om verbinding te maken met uw Db2-exemplaar.

  5. Klik met de rechtermuisknop op het Db2-schema dat u wilt migreren en kies vervolgens Rapport maken. Hiermee wordt een HTML-rapport gegenereerd. U kunt ook rapport maken kiezen in de navigatiebalk nadat u het schema hebt geselecteerd.

    Schermopname die laat zien hoe u een rapport maakt.

  6. Bekijk het HTML-rapport om inzicht te verkrijgen in conversiestatistieken en eventuele fouten of waarschuwingen. U kunt het rapport ook openen in Excel om een inventaris op te halen van Db2-objecten en de hoeveelheid werk die nodig is om schemaconversies uit te voeren. De standaardlocatie voor het rapport bevindt zich in de rapportmap binnen SSMAProjects.

    Bijvoorbeeld: drive:\<username>\Documents\SSMAProjects\MyDb2Migration\report\report_<date>.

    Schermopname van het rapport dat u bekijkt om eventuele fouten of waarschuwingen te identificeren.

Gegevenstypen valideren

Valideer de standaardgegevenstypetoewijzingen en wijzig deze indien nodig op basis van vereisten. Voer hiervoor de volgende stappen uit:

  1. Selecteer Gereedschappen uit het menu.

  2. Selecteer projectinstellingen.

  3. Selecteer het tabblad Typetoewijzingen.

    Schermopname van het selecteren van het schema en de typetoewijzing.

  4. U kunt de typetoewijzing voor elke tabel wijzigen door de tabel te selecteren in de Db2 Metadata Explorer.

Schema converteren

Voer de volgende stappen uit om het schema te converteren:

  1. (Optioneel) Voeg dynamische of ad-hoc query's toe aan verklaringen. Klik met de rechtermuisknop op het knooppunt en kies Instructies toevoegen.

  2. Selecteer Verbinding maken met Azure SQL Database.

    1. Voer verbindingsgegevens in om uw database te verbinden in Azure SQL Database.
    2. Kies uw doel-SQL Database in de vervolgkeuzelijst of geef een nieuwe naam op. In dat geval wordt er een database gemaakt op de doelserver.
    3. Geef verificatiegegevens op.
    4. Selecteer Verbinden.

    schermopname met de details die nodig zijn om verbinding te maken met de logische server in Azure.

  3. Klik met de rechtermuisknop op het schema en kies Schema converteren. U kunt ook de optie Schema converteren kiezen in de bovenste navigatiebalk, nadat u uw schema hebt geselecteerd.

    Schermopname van het selecteren van het schema en het converteren ervan.

  4. Nadat de conversie is voltooid, vergelijkt en controleert u de structuur van het schema om potentiële problemen te identificeren. Los de problemen op basis van de aanbevelingen op.

    Schermopname van het vergelijken en controleren van de structuur van het schema om potentiële problemen te identificeren.

  5. Selecteer in het deelvenster Uitvoer de optie Resultaten nakijken. Bekijk de fouten in het deelvenster Foutenlijst .

  6. Sla het project lokaal op voor een offline schemahersteloefening. Selecteer in het menu BestandProject opslaan. Dit biedt u de mogelijkheid om de bron- en doelschema's offline te evalueren en herstel uit te voeren voordat u het schema naar SQL Database kunt publiceren.

Migreren

Nadat u klaar bent met het beoordelen van uw databases en het oplossen van eventuele discrepanties, is de volgende stap het migratieproces uit te voeren.

Voer de volgende stappen uit om uw schema te publiceren en uw gegevens te migreren:

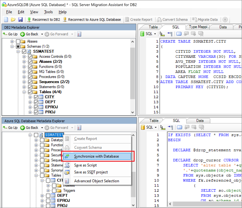
  1. Publiceer het schema. Klik in Azure SQL Database Metadata Explorermet de rechtermuisknop op het knooppunt Databases, en vervolgens op de database. Selecteer vervolgens Synchroniseren met database.

    Schermopname van de optie voor synchronisatie met database.

  2. Migreer de gegevens. Klik met de rechtermuisknop op de database of het object dat u wilt migreren in Db2 Metadata Exploreren kies Gegevens migreren. U kunt ook Gegevens migreren selecteren in de navigatiebalk. Als u gegevens voor een hele database wilt migreren, schakelt u het selectievakje naast de databasenaam in. Als u gegevens uit afzonderlijke tabellen wilt migreren, vouwt u de database uit, vouwt u Tabellenuit en schakelt u het selectievakje naast de tabel in. Als u gegevens uit afzonderlijke tabellen wilt weglaten, schakelt u het selectievakje uit.

    Schermopname van het selecteren van het schema en het migreren van gegevens.

  3. Geef verbindingsgegevens op voor zowel Db2 als Azure SQL Database.

  4. Nadat de migratie is voltooid, bekijkt u het gegevensmigratierapport.

    Schermopname die laat zien waar u het gegevensmigratierapport kunt bekijken.

  5. Maak verbinding met uw database in Azure SQL Database met behulp van SQL Server Management Studio. Valideer de migratie door de gegevens en het schema te controleren.

    Schermopname van het vergelijken van het schema in SQL Server Management Studio.

Na de migratie

Nadat de migratie is voltooid, moet u een reeks taken na de migratie doorlopen om ervoor te zorgen dat alles zo soepel en efficiënt mogelijk functioneert.

Toepassingen herstellen

Nadat de gegevens naar de doelomgeving zijn gemigreerd, moeten alle toepassingen die voorheen de bron gebruikten, het doel gaan gebruiken. Hiervoor zijn in sommige gevallen wijzigingen in de toepassingen vereist.

Tests uitvoeren

Testen bestaat uit de volgende activiteiten:

  1. Validatietests ontwikkelen: als u databasemigratie wilt testen, moet u SQL-query's gebruiken. U moet de validatiequery's maken om te worden uitgevoerd op zowel de bron- als de doeldatabase. Uw validatiequery's moeten betrekking hebben op het bereik dat u hebt gedefinieerd.
  2. De testomgeving instellen: de testomgeving moet een kopie van de brondatabase en de doeldatabase bevatten. Zorg ervoor dat u de testomgeving isoleert.
  3. Validatietests uitvoeren: voer de validatietests uit op de bron en het doel en analyseer vervolgens de resultaten.
  4. Prestatietests uitvoeren: Voer prestatietests uit op de bron en het doel en analyseer en vergelijk vervolgens de resultaten.

Geavanceerde functies

Zorg ervoor dat u profiteert van de geavanceerde cloudfuncties die worden aangeboden door SQL Database, zoals ingebouwde hoge beschikbaarheid, bedreigingsdetectieen het bewaken en afstemmen van uw workload.

Sommige SQL Server-functies zijn alleen beschikbaar wanneer het databasecompatibiliteitsniveau wordt gewijzigd in het meest recente compatibiliteitsniveau.

Migratiemiddelen

Voor extra hulp kunt u de volgende bronnen raadplegen, die zijn ontwikkeld ter ondersteuning van een migratieproject in de echte wereld.

Activa Beschrijving
Model en hulpmiddel voor de beoordeling van gegevensworkloads Deze tool biedt voorgestelde "best fit" doelplatforms, cloudgereedheid en aanpassingsniveau voor toepassingen/databases voor een bepaalde workload. Het biedt eenvoudige berekeningen en het genereren van rapporten met één klik die helpt bij het versnellen van grote estate-evaluaties door een geautomatiseerd en uniform besluitvormingsproces voor het platform te bieden.
Db2 zOS-gegevensbronnen detectie- en evaluatiepakket Nadat u het SQL-script in een database hebt uitgevoerd, kunt u de resultaten exporteren naar een bestand in het bestandssysteem. Er worden verschillende bestandsindelingen ondersteund, waaronder *.csv, zodat u de resultaten kunt vastleggen in externe hulpprogramma's zoals spreadsheets. Deze methode kan handig zijn als u eenvoudig resultaten wilt delen met teams waarop workbench niet is geïnstalleerd.
IBM Db2 LUW inventarisscripts en artefacten Deze asset bevat een SQL-query die ibm Db2 LUW versie 11.1-systeemtabellen raakt en een telling biedt van objecten op schema en objecttype, een ruwe schatting van onbewerkte gegevens in elk schema en de grootte van tabellen in elk schema, met resultaten die zijn opgeslagen in een CSV-indeling.
IBM Db2 naar SQL DB - Databasevergelijkingshulpprogramma Het hulpprogramma Database vergelijken is een Windows-consoletoepassing die u kunt gebruiken om te controleren of de gegevens identiek zijn op bron- en doelplatforms. U kunt het hulpprogramma gebruiken om gegevens efficiënt te vergelijken met het rij- of kolomniveau in alle of geselecteerde tabellen, rijen en kolommen.

Het Data SQL Engineering-team heeft deze resources ontwikkeld. Het kernhandvest van dit team is het deblokkeren en versnellen van complexe modernisering voor migratieprojecten voor gegevensplatforms naar het Azure-gegevensplatform van Microsoft.

Volgende stappen