다음을 통해 공유


SAP ASE용 SSMA 시작(SybaseToSQL)

SAP ASE용 SSMA(SQL Server Migration Assistant)를 사용하면 SAP ASE(Adaptive Server Enterprise) 데이터베이스 스키마를 SQL Server 또는 Azure SQL Database 스키마로 빠르게 변환하고, 결과 스키마를 SQL Server 또는 Azure SQL Database에 업로드하고, SAP ASE에서 SQL Server 또는 Azure SQL Database로 데이터를 마이그레이션할 수 있습니다.

이 항목에서는 설치 프로세스를 소개한 다음 SSMA 사용자 인터페이스를 숙지하는 데 도움이 됩니다.

SSMA 설치 및 라이선스

SSMA를 사용하려면 먼저 SAP ASE의 원본 인스턴스와 SQL Server 또는 Azure SQL Database의 대상 인스턴스 모두에 액세스할 수 있는 컴퓨터에 SSMA 클라이언트 프로그램을 설치해야 합니다. 서버 쪽 데이터 마이그레이션을 사용하려면 SQL Server를 실행하는 컴퓨터에 확장 팩과 SAP ASE 공급자(OLE DB 또는 ADO.NET) 중 하나 이상을 설치해야 합니다. 이러한 구성 요소는 데이터 마이그레이션 및 SAP ASE 시스템 함수의 에뮬레이션을 지원합니다. 설치 지침은 SAP ASE용 SSMA 설치(SybaseToSQL)를 참조하세요.

SSMA를 시작하려면 시작을 클릭하고 모든 프로그램을 가리킨 다음 Sybase용 Microsoft SQL Server Migration Assistant를 가리킨 다음 Sybase용 Microsoft SQL Server Migration Assistant를 선택합니다. SSMA를 처음 시작하면 라이선스 대화 상자가 나타납니다. SSMA를 사용하려면 먼저 Windows Live ID를 사용하여 SSMA에 라이선스를 부여해야 합니다. 라이선스 지침은 SybaseToSQL(SybaseToSQL) 클라이언트용 SSMA 설치 항목의 설치 지침에 포함되어 있습니다.

SAP ASE용 SSMA 사용자 인터페이스

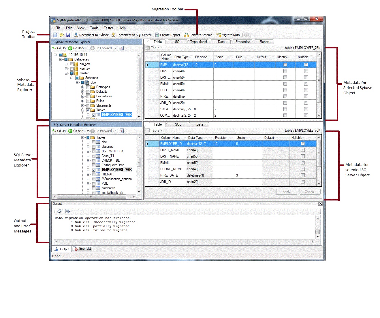
SSMA를 설치하고 라이선스를 부여한 후에는 SSMA를 사용하여 SAP ASE 데이터베이스를 SQL Server 또는 Azure SQL Database로 마이그레이션할 수 있습니다. 시작하기 전에 SSMA 사용자 인터페이스에 익숙해지는 데 도움이 됩니다. 다음 다이어그램은 메타데이터 탐색기, 메타데이터, 도구 모음, 출력 창 및 오류 목록 창을 포함하여 SSMA에 대한 사용자 인터페이스를 보여 줍니다.

SSMA for SAP ASE User Interface

마이그레이션을 시작하려면 먼저 새 프로젝트를 만들어야 합니다. 그런 다음 SAP ASE에 연결합니다. 연결이 성공하면 SAP ASE 데이터베이스의 계층 구조가 Sybase 메타데이터 탐색기에 표시됩니다. 그런 다음 Sybase 메타데이터 탐색기에서 개체를 마우스 오른쪽 단추로 클릭하여 SQL Server 또는 Azure SQL Database로의 변환을 평가하는 보고서 만들기와 같은 작업을 수행할 수 있습니다. 도구 모음 및 메뉴를 통해 이러한 작업을 수행할 수도 있습니다.

또한 SQL Server 또는 Azure SQL Database 인스턴스에 연결해야 합니다. 연결이 성공하면 SQL Server 또는 Azure SQL 데이터베이스의 계층 구조가 SQL Server 또는 SQL Azure 메타데이터 탐색기에 표시됩니다. SAP ASE 스키마를 SQL Server 또는 Azure SQL Database 스키마로 변환한 후 SQL Server 또는 SQL Azure 메타데이터 탐색기에서 변환된 스키마를 선택한 다음, 스키마를 SQL Server 또는 Azure SQL Database에 로드합니다.

변환된 스키마를 SQL Server 또는 Azure SQL Database로 로드한 후 Sybase 메타데이터 탐색기로 돌아가 SAP ASE 데이터베이스에서 SQL Server 또는 Azure SQL 데이터베이스로 데이터를 마이그레이션할 수 있습니다.

이러한 작업 및 수행 방법에 대한 자세한 내용은 SAP ASE 데이터베이스를 SQL Server - Azure SQL Database(SybaseToSQL)로 마이그레이션을 참조하세요.

다음 섹션에서는 SSMA 사용자 인터페이스의 기능을 설명합니다.

메타데이터 탐색기

SSMA에는 SAP ASE 및 SQL Server 또는 Azure SQL 데이터베이스에서 작업을 찾아보고 수행하는 두 개의 메타데이터 탐색기가 포함되어 있습니다.

Sybase 메타데이터 탐색기

Sybase 메타데이터 탐색기는 SAP ASE의 원본 인스턴스에 있는 데이터베이스에 대한 정보를 표시합니다.

Sybase 메타데이터 탐색기를 사용하여 다음 작업을 수행할 수 있습니다.

  • 각 데이터베이스의 테이블을 찾습니다.

  • 변환할 개체를 선택한 다음, 개체를 SQL Server 또는 Azure SQL Database 구문으로 변환합니다. 자세한 내용은 SAP ASE 데이터베이스 개체 변환(SybaseToSQL)을 참조하세요.

  • 데이터 마이그레이션을 위한 개체를 선택한 다음 해당 개체에서 SQL Server 또는 Azure SQL Database로 데이터를 마이그레이션합니다. 자세한 내용은 SAP ASE 데이터를 SQL Server - Azure SQL Database(SybaseToSQL)로 마이그레이션을 참조하세요.

SQL Server 또는 SQL Azure 메타데이터 탐색기

SQL Server 또는 SQL Azure 메타데이터 탐색기는 SQL Server 또는 Azure SQL Database 인스턴스에 대한 정보를 표시합니다. SQL Server 또는 Azure SQL Database 인스턴스에 연결하면 SSMA는 해당 인스턴스에 대한 메타데이터를 검색하여 프로젝트 파일에 저장합니다.

SQL Server 또는 SQL Azure 메타데이터 탐색기를 사용하여 변환된 SAP ASE 데이터베이스 개체를 선택한 다음, 해당 개체를 SQL Server 또는 Azure SQL Database 인스턴스로 로드(동기화)할 수 있습니다.

자세한 내용은 변환된 데이터베이스 개체를 SQL Server에 로드(SybaseToSQL)를 참조하세요.

메타데이터

각 메타데이터 탐색기의 오른쪽에는 선택한 개체를 설명하는 탭이 있습니다. 예를 들어 Sybase 메타데이터 탐색기에서 테이블을 선택하면 테이블, SQL, 형식 매핑, 데이터, 속성 및 보고서6개의 탭이 표시됩니다. 보고서 탭에는 선택한 개체가 포함된 보고서를 만든 후에만 정보가 포함됩니다. SQL Server 또는 SQL Azure 메타데이터 탐색기에서 테이블을 선택하면 테이블, SQL데이터라는 세 개의 탭이 표시됩니다.

대부분의 메타데이터 설정은 읽기 전용입니다. 그러나 다음 메타데이터를 변경할 수 있습니다.

  • Sybase 메타데이터 탐색기에서 프로시저 및 형식 매핑을 변경할 수 있습니다. 스키마를 변환하기 전에 변경합니다.

  • SQL Server 또는 SQL Azure 메타데이터 탐색기에서 저장 프로시저에 대한 Transact-SQL을 변경할 수 있습니다. 스키마를 SQL Server에 로드하기 전에 변경합니다.

메타데이터 탐색기에서 변경한 내용은 원본 또는 대상 데이터베이스가 아닌 프로젝트 메타데이터에 반영됩니다.

Toolbars(도구 모음)

SSMA에는 프로젝트 도구 모음과 마이그레이션 도구 모음의 두 가지 도구 모음이 있습니다.

프로젝트 도구 모음

프로젝트 도구 모음에는 프로젝트 작업, SAP ASE에 연결 및 SQL Server 또는 Azure SQL Database에 연결하기 위한 단추가 포함되어 있습니다. 이러한 단추는 파일 메뉴의 명령과 유사합니다.

마이그레이션 도구 모음

마이그레이션 도구 모음에는 다음 명령이 포함되어 있습니다.

Button 함수
보고서 만들기 선택한 SAP ASE 개체를 SQL Server 구문으로 변환한 다음 변환의 성공을 보여 주는 보고서를 만듭니다.

이 명령은 Sybase 메타데이터 탐색기에서 개체를 선택한 경우에만 사용할 수 있습니다.
스키마 변환 선택한 SAP ASE 개체를 SQL Server 또는 Azure SQL Database 개체로 변환합니다.

이 명령은 Sybase 메타데이터 탐색기에서 개체를 선택한 경우에만 사용할 수 있습니다.
데이터 마이그레이션 SAP ASE 데이터베이스에서 SQL Server 또는 Azure SQL Database로 데이터를 마이그레이션합니다. 이 명령을 실행하기 전에 SAP ASE 스키마를 SQL Server 또는 Azure SQL Database 스키마로 변환한 다음, 개체를 SQL Server 또는 Azure SQL Database로 로드해야 합니다.

이 명령은 Sybase 메타데이터 탐색기에서 개체를 선택한 경우에만 사용할 수 있습니다.
Stop 개체를 SQL Server 또는 Azure SQL Database 구문으로 변환하는 것과 같은 현재 프로세스를 중지합니다.

SSMA에는 다음 메뉴가 포함되어 있습니다.

메뉴 설명
파일 프로젝트 작업, SAP ASE에 연결 및 SQL Server 또는 Azure SQL Database에 연결하기 위한 명령이 포함되어 있습니다.
편집 SQL 세부 정보 창에서 Transact-SQL 복사와 같은 세부 정보 페이지의 텍스트를 찾고 작업하기 위한 명령을 포함합니다. 기존 책갈피 목록을 볼 수 있는 책갈피 관리 옵션도 포함되어 있습니다. 대화 상자의 오른쪽에 있는 단추를 사용하여 책갈피를 관리할 수 있습니다.
보기 메타데이터 탐색기 동기화 명령을 포함합니다. 그러면 Sybase 메타데이터 탐색기와 SQL Server 또는 SQL Azure 메타데이터 탐색기 간에 개체가 동기화됩니다. 출력 및 오류 목록 창을 표시 및 숨기는 명령과 레이아웃을 관리하는 옵션 레이아웃도 포함되어 있습니다.
Tools 보고서를 만들고, 데이터를 내보내고, 개체와 데이터를 마이그레이션하는 명령을 포함합니다. 또한 전역 설정 및 프로젝트 설정 대화 상자에 액세스할 수 있습니다.
테스터 데이터베이스 백업 관리를 위한 테스트 사례 만들기, 테스트 결과 보기 및 명령을 포함하는 명령입니다.
도움말 SSMA 도움말 및 정보 대화 상자에 대한 액세스를 제공합니다.

출력 창 및 오류 목록 창

보기 메뉴는 출력 창과 오류 목록 창의 표시 유형을 토글하는 명령을 제공합니다.

  • 출력 창에는 개체 변환, 개체 동기화 및 데이터 마이그레이션 중에 SSMA의 상태 메시지가 표시됩니다.

  • 오류 목록 창에는 정렬할 수 있는 목록에 오류, 경고 및 정보 메시지가 표시됩니다.

참고 항목

SAP ASE 데이터베이스를 SQL Server로 마이그레이션 - Azure SQL Database(SybaseToSQL)
사용자 인터페이스 참조(SybaseToSQL)