적용 대상:SQL Server
데이터 웨어하우징 및 분석 워크로드는 기존의 rowstore 인덱스뿐만 아니라 columnstore 인덱스의 이점을 크게 활용할 수 있습니다. 데이터베이스에 대해 작성할 rowstore 및 columnstore 인덱스 선택은 애플리케이션의 워크로드에 따라 달라집니다. SQL Server 2016에서 DTA(데이터베이스 엔진 튜닝 관리자)는 워크로드를 분석하고 데이터베이스에 빌드할 rowstore 및 columnstore 인덱스의 적절한 조합을 권장할 수 있습니다.
이 기능은 SQL Server Management Studio 버전 16.4 이상에서 사용할 수 있습니다.
데이터베이스 엔진 튜닝 관리자 GUI의 columnstore 인덱스 권장 사항을 사용하도록 설정하는 방법
데이터베이스 엔진 튜닝 관리자 시작하고 새 튜닝 세션을 엽니다.
일반 창에서 튜닝할 데이터베이스 및 워크로드를 선택합니다.
튜닝 옵션 창에서 columnstore 인덱스 권장 확인란을 선택합니다(아래 그림 참조).
다른 튜닝 옵션을 선택하고 분석 시작 단추를 클릭합니다.
튜닝이 완료되면 권장 사항 창에서 columnstore 인덱스를 포함한 모든 권장 사항을 확인합니다 (아래 그림 참조).
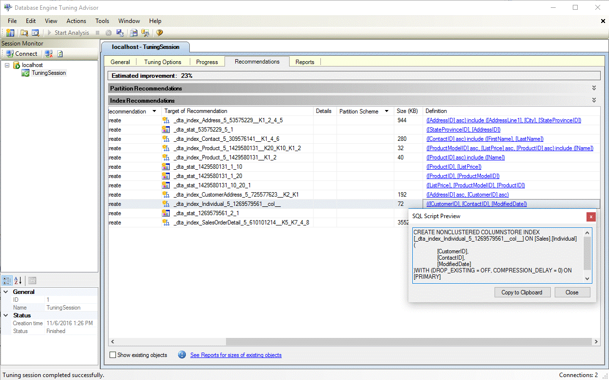
권장 인덱스을 만들 수 있는 SQL DDL(데이터 정의 언어) 문을 보려면 정의 하이퍼링크를 선택합니다. 기본적으로 DTA는 columnstore 인덱스를 식별하기 쉽도록 columnstore 인덱스의 이름에 접미사 col을 사용합니다(아래 그림 참조).
dta.exe 유틸리티에서 columnstore 인덱스 권장 사항을 사용하도록 설정하는 방법
dta.exe 명령줄 유틸리티를 사용할 때 columnstore 권장 사항을 사용하도록 설정하려면 -fc 명령줄 매개 변수를 사용합니다.
dta 명령줄 유틸리티에 대한 자세한 내용은 dta 유틸리티를 참조하세요.