Nota
L'accesso a questa pagina richiede l'autorizzazione. È possibile provare ad accedere o modificare le directory.
L'accesso a questa pagina richiede l'autorizzazione. È possibile provare a modificare le directory.
Progettazione schemi nell'estensione MSSQL per Visual Studio Code offre un ambiente grafico per la visualizzazione, la progettazione e la gestione degli schemi di database senza scrivere istruzioni Transact-SQL (T-SQL).
Funzionalità
Progettazione schemi offre queste funzionalità:
- Visualizzare la struttura del database con diagrammi interattivi.
- Creare o modificare tabelle, chiavi esterne, chiavi primarie e vincoli.
- Ricercare, trascinare, filtrare, zoomare, utilizzare una mini-mappa e disporre automaticamente i diagrammi per una navigazione e una personalizzazione efficienti.
- Esportare diagrammi dello schema per la documentazione o la condivisione.
- Generare e visualizzare automaticamente script T-SQL di sola lettura che rappresentano le modifiche dello schema.
- Esaminare e applicare modifiche al database con la funzionalità Pubblica modifiche.
Apri designer di schemi
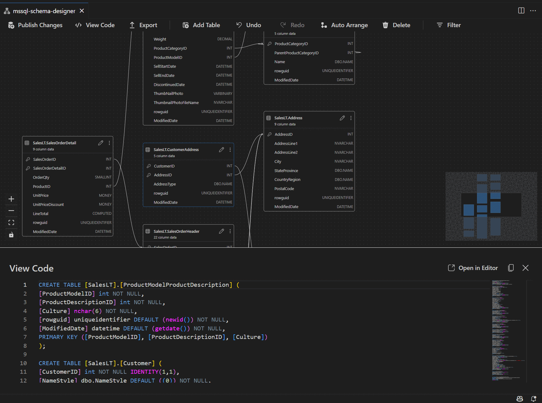
Fare clic con il pulsante destro del mouse sul database in Esplora oggetti e scegliere Progetta schema dal menu. Questa azione apre la visualizzazione progettazione dello schema, che permette di vedere il diagramma visivo del database.
Una volta all'interno della finestra di progettazione schemi, è possibile trovare un'area di disegno con varie funzionalità di spostamento. Ecco come aggirare:
Panoramica e zoom: Selezionare e trascinare in un punto qualsiasi dell'area di disegno per spostarsi nel diagramma. Usa la rotellina del mouse o i movimenti del trackpad per ingrandire e ridurre la visualizzazione per una visualizzazione più vicina o più ampia.
Mini-map: usare la mini-mappa predefinita (che si trova nell'angolo inferiore destro della finestra di progettazione) per una rapida navigazione tra schemi di grandi dimensioni o complessi.
Trascina e rilascia: Ridisporre tabelle e relazioni trascinando gli elementi nell'area di lavoro. Questa opzione consente di creare un layout appropriato per l'utente o il team.
Ricerca e filtro: usare la casella di ricerca (CTRL+F o CMD+F) per individuare tabelle o colonne specifiche. Applicare filtri per concentrarsi su determinate parti dello schema o nascondere elementi irrilevanti.
Disposizione automatica: il diagramma viene disposto automaticamente in un layout leggibile per impostazione predefinita. Se si riposiziona manualmente le tabelle e si desidera reimpostare la visualizzazione, selezionare il pulsante Range automatico per riorganizzare le tabelle.
Informazioni sulla struttura e le relazioni delle tabelle
Quando si accede alla vista progettazione schema, vengono visualizzate le tabelle del database. Ogni tabella visualizza il nome dello schema e della tabella, le colonne, i tipi di dati e le chiavi primarie visualizzate come icona di chiave.
Le relazioni di chiave esterna vengono visualizzate con frecce di connessione tra colonne. Nel diagramma precedente, ad esempio, la AddressID colonna della CustomerAddress tabella fa riferimento alla AddressID colonna della Address tabella, che rappresenta visivamente la relazione tra di esse.
Aggiungere o modificare tabelle
Selezionare Aggiungi tabella nella barra degli strumenti superiore per aggiungere una nuova tabella. Selezionare l'icona a forma di matita in una tabella nel diagramma per modificare la tabella.
Questa azione apre la scheda Tabellanell'editor di tabelle in un pannello laterale. È possibile:
- Selezionare o modificare lo schema
- Definire il nome della tabella
- Aggiungere nuove colonne con nome, tipo di dati, valore predefinito e vincoli
- Contrassegnare una o più colonne come chiavi primarie
- Eliminare o aggiornare le colonne esistenti in base alle esigenze
Seleziona Salva per applicare le modifiche. Il diagramma viene aggiornato per riflettere le modifiche apportate. Per funzionalità di modifica delle tabelle più avanzate, ad esempio la creazione di indici o la configurazione di regole di vincolo, usare Progettazione tabelle nell'estensione MSSQL per Visual Studio Code.
Aggiungere o modificare relazioni di chiave esterna
Per gestire le relazioni di chiave esterna, selezionare l'ellissi (...) su una tabella nel diagramma e selezionare Gestisci relazioni.
Questa opzione apre la scheda Chiavi esterne nel pannello laterale Editor tabelle , in cui è possibile:
- Aggiungere nuove relazioni di chiave esterna facendo riferimento alle chiavi primarie in altre tabelle
- Definire il nome della chiave esterna
- Modificare le chiavi esterne esistenti per aggiornare o correggere le relazioni
Le modifiche vengono visualizzate automaticamente nel diagramma visivo, con frecce che mostrano la direzione di ogni relazione.
In alternativa, è possibile creare una relazione trascinando una freccia da una colonna a un'altra direttamente nel diagramma. Questo metodo definisce una relazione uno-a-uno tra le colonne selezionate.
Visualizzare la definizione dello schema nel riquadro script
Nella barra degli strumenti della barra multifunzione selezionare il pulsante Visualizza codice per aprire il riquadro inferiore. Questo riquadro mostra lo script T-SQL di sola lettura che visualizza le azioni eseguite nella finestra di progettazione schemi in tempo reale.
Esaminare e pubblicare le modifiche
Al termine della modifica di tabelle o relazioni, selezionare Pubblica modifiche nella barra degli strumenti superiore. Questa azione genera un report di riepilogo delle modifiche che elenca tutte le modifiche in sospeso allo schema.
Esaminare attentamente il report. Selezionare la casella di conferma per confermare e accettare eventuali rischi potenziali associati all'applicazione delle modifiche. Questo processo usa DacFX (Data-tier Application Framework) per distribuire gli aggiornamenti dello schema.
Integrazione di GitHub Copilot
Il Progettista di Schemi supporta GitHub Copilot per la progettazione di schemi assistita dall'intelligenza artificiale. È possibile usare il linguaggio naturale per creare schemi, modificare gli schemi esistenti, esaminare le modifiche tramite una vista diff e importare artefatti esterni. Le modifiche vengono riflesse nel diagramma visivo e nello script T-SQL.
Per istruzioni dettagliate sull'uso di GitHub Copilot in Progettazione schemi, vedere Integrazione di GitHub Copilot in Schema Designer (anteprima).
Feedback e supporto
Se si hanno idee, commenti e suggerimenti o si vuole interagire con la community, partecipare alla discussione all'indirizzo https://aka.ms/vscode-mssql-discussions. Per segnalare un bug, visitare https://aka.ms/vscode-mssql-bug. Per richiedere una nuova funzionalità, passare a https://aka.ms/vscode-mssql-feature-request.
Contenuti correlati
- Guida introduttiva: Connettersi ed eseguire query su un database con l'estensione MSSQL per Visual Studio Code
- Integrazione di GitHub Copilot in Schema Designer (anteprima)
- Estensione Copilot di GitHub per MSSQL per Visual Studio Code
- Confronto degli schemi
- Importazione ed esportazione di applicazioni livello dati (DACPAC e BACPAC)
- Documentazione di Visual Studio Code
- Estensione MSSQL per il repository di Visual Studio Code in GitHub