Condividi tramite


Indicazioni relative agli indici columnstore in Ottimizzazione guidata motore di database

Si applica a:SQL Server

I carichi di lavoro di data warehousing e analisi possono trarre vantaggio dagli indici columnstore, nonché dagli indici rowstore tradizionali. La scelta della combinazione di indici rowstore e columnstore da compilare per il database dipende dal carico di lavoro dell'applicazione. In SQL Server 2016, Ottimizzazione guidata motore di database può analizzare il carico di lavoro e consigliare una combinazione di indici rowstore e columnstore appropriata per il database.

Questa funzionalità è disponibile con SQL Server Management Studio 16.4 o versione successiva.

Come abilitare le indicazioni relative agli indici columnstore nell'interfaccia utente dell'Ottimizzazione guidata motore di database

  1. Avviare Ottimizzazione guidata motore di database e aprire una nuova sessione di ottimizzazione.

  2. Selezionare uno o più database e il carico di lavoro per l'ottimizzazione nel riquadro Generale.

  3. Nel riquadro Opzioni di ottimizzazione selezionare la casella di controllo Consiglia indici columnstore (vedere la figura seguente). Opzioni di ottimizzazione per gli indici columnstore nell'Ottimizzazione guidata motore di database

  4. Selezionare altre opzioni di ottimizzazione e fare clic sul pulsante Avvia analisi.

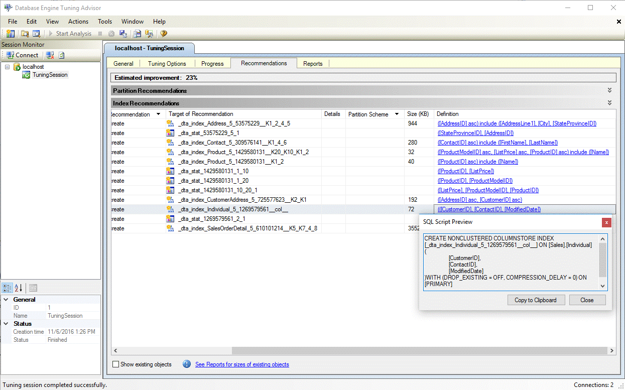
  5. Al termine di ottimizzazione, visualizzare tutti i consigli, inclusi eventuali indici columnstore, nel riquadro Indicazioni riquadro (vedere la figura seguente).
    Indicazioni per gli indici columnstore nell'Ottimizzazione guidata motore di database

  6. Selezionare il collegamento ipertestuale Definizione per visualizzare l'istruzione DDL (Data Definition Language) SQL che consente di creare l'indice consigliato. Per impostazione predefinita, l'Ottimizzazione guidata motore di database usa il suffisso col nel nome degli indici columnstore per facilitare l'identificazione degli columnstore (vedere la figura seguente). Definizione dell'indice nell'Ottimizzazione guidata motore di database

Come abilitare le indicazioni relative agli indici columnstore nell'utilità dta.exe

Per abilitare le indicazioni relative agli indici columnstore quando si usa l'utilità della riga di comando dta.exe, usare il parametro della riga di comando -fc.

Per altre informazioni sull'utilità della riga di comando dta.exe, vedere Utilità dta.

Vedi anche

Guida agli indici columnstore
Consulente per l'ottimizzazione del motore di database
Esercitazione: Strumento Ottimizzazione guidata motore di database