Partager via


Concepteur de schémas

Le Concepteur de schémas dans l’extension MSSQL pour Visual Studio Code fournit un environnement graphique permettant de visualiser, concevoir et gérer des schémas de base de données sans écrire d’instructions Transact-SQL (T-SQL).

Capture d’écran de la vue d’ensemble du concepteur de schémas montrant un diagramme de schéma de base de données.

Fonctionnalités

Le concepteur de schémas offre ces fonctionnalités :

  • Visualiser la structure de base de données avec des diagrammes interactifs.
  • Créez ou modifiez des tables, des clés étrangères, des clés primaires et des contraintes.
  • Recherchez, glissez-déposez, filtrez, zoomez, utilisez une mini-carte, et organisez automatiquement les diagrammes pour une navigation et une personnalisation efficaces.
  • Exporter des diagrammes de schéma pour la documentation ou le partage.
  • Générez et affichez automatiquement des scripts T-SQL en lecture seule représentant vos modifications de schéma.
  • Passez en revue et appliquez des modifications à la base de données avec la fonctionnalité Publier les modifications.

Ouvrir le concepteur de schémas

Cliquez avec le bouton droit sur la base de données dans l’Explorateur d’objets, puis sélectionnez Schéma de conception dans le menu. Cette action ouvre la vue du concepteur de schémas, qui vous permet ensuite de voir le diagramme de base de données visuelle.

Capture d’écran du point d’entrée pour ouvrir le concepteur de schémas dans l’extension MSSQL de Visual Studio Code.

Une fois dans le concepteur de schémas, vous trouverez un canevas avec différentes fonctionnalités de navigation. Voici comment contourner :

  • Panoramique et zoom : sélectionnez et faites glisser n’importe où sur le canevas pour faire défiler le diagramme. Utilisez votre roulette de défilement de la souris ou des mouvements de pavé tactile pour effectuer un zoom avant et arrière pour une vue plus proche ou plus large.

  • Mini-carte : utilisez la mini-carte intégrée (située dans le coin inférieur droit du concepteur) pour une navigation rapide sur des schémas volumineux ou complexes.

    Capture d’écran de la fonctionnalité mini-carte dans le concepteur de schémas pour la navigation rapide.

  • Glisser-déplacer : réorganiser les tables et les relations en faisant glisser des éléments sur le canevas. Cette option vous aide à créer une disposition qui est logique pour vous ou votre équipe.

  • Rechercher et filtrer : Utilisez la zone de recherche (Ctrl+F ou Cmd+F) pour rechercher des tables ou des colonnes spécifiques. Appliquez des filtres pour vous concentrer sur certaines parties du schéma ou masquer les éléments non pertinents.

  • Organiser automatiquement : le diagramme est automatiquement organisé dans une disposition lisible par défaut. Si vous repositionnez manuellement les tables et souhaitez réinitialiser la vue, sélectionnez le bouton Réorganiser automatiquement les tables.

Comprendre la structure et les relations de table

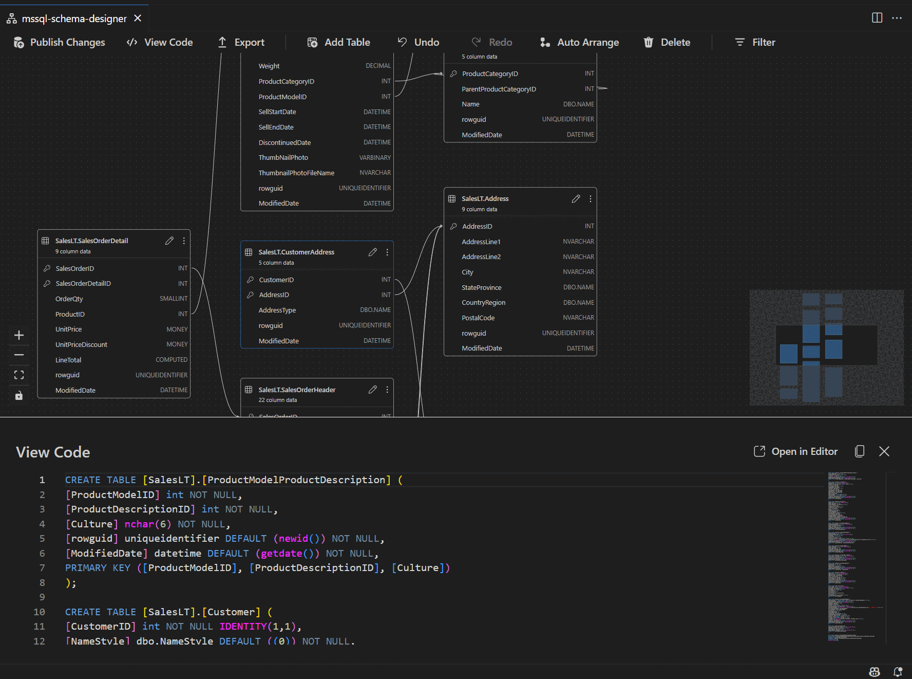
Lorsque vous entrez la vue du concepteur de schémas, vous voyez la visualisation de vos tables de base de données. Chaque table affiche son schéma et son nom de table, ses colonnes, ses types de données et ses clés primaires comme icône de clé.

Capture d’écran d’une structure de table montrant des colonnes, des types de données et des clés primaires dans le concepteur de schémas.

Les relations de clé étrangère sont affichées avec des flèches de connexion entre les colonnes. Par exemple, dans le diagramme précédent, la AddressID colonne de la CustomerAddress table fait référence à la AddressID colonne de la Address table, représentant visuellement la relation entre elles.

Ajouter ou modifier des tables

Sélectionnez Ajouter une table dans la barre d’outils supérieure pour ajouter une nouvelle table. Sélectionnez l’icône de crayon sur un tableau dans le diagramme pour modifier cette table.

Capture d’écran du panneau de l’éditeur de table pour ajouter ou modifier les détails de la table dans le concepteur de schémas.

Cette action ouvre l’onglet Tableau dans l’Éditeur de tableau dans un panneau latéral. Vous pouvez:

  • Sélectionner ou modifier le schéma
  • Définir le nom de la table
  • Ajouter de nouvelles colonnes avec le nom, le type de données, la valeur par défaut et les contraintes
  • Marquer une ou plusieurs colonnes en tant que clés primaires
  • Supprimer ou mettre à jour les colonnes existantes si nécessaire

Sélectionnez Enregistrer pour appliquer vos modifications. Le diagramme est mis à jour pour refléter vos modifications. Pour obtenir des fonctionnalités de modification de table plus avancées, telles que la création d’index ou la configuration de règles de contrainte, utilisez le concepteur de tables dans l’extension MSSQL pour Visual Studio Code.

Ajouter ou modifier des relations de clé étrangère

Pour gérer les relations de clé étrangère, sélectionnez les points de suspension (...) sur une table du diagramme, puis sélectionnez Gérer les relations.

Capture d’écran du point d’entrée de gestion des relations dans le concepteur de schémas.

Cette option ouvre l’onglet Clés étrangères dans le volet latéral éditeur de tableau , où vous pouvez :

  • Ajouter de nouvelles relations de clés étrangères en référençant les clés primaires dans d’autres tables
  • Définir le nom de la clé étrangère
  • Modifier les clés étrangères existantes pour mettre à jour ou corriger les relations

Capture d’écran du panneau de gestion des relations de clé étrangère dans le concepteur de schémas.

Les modifications apparaissent automatiquement dans le diagramme visuel, avec des flèches montrant la direction de chaque relation.

Capture d’écran des flèches représentant les relations de clé étrangère entre les tables du concepteur de schémas.

Vous pouvez également créer une relation en faisant glisser une flèche d’une colonne vers une autre directement dans le diagramme. Cette méthode définit une relation un-à-un entre les colonnes sélectionnées.

Afficher la définition de schéma dans le volet script

Dans la barre d’outils du ruban, sélectionnez le bouton Afficher le code pour ouvrir le volet inférieur. Ce volet affiche le script T-SQL en lecture seule qui affiche les actions effectuées sur le concepteur de schémas en temps réel.

Capture d’écran du volet affichage du code montrant les scripts T-SQL générés par le concepteur de schémas.

Passer en revue et publier vos modifications

Lorsque vous avez fini de modifier des tables ou des relations, sélectionnez Publier les modifications dans la barre d’outils supérieure. Cette action génère un rapport de synthèse des modifications qui répertorie toutes les modifications en attente de votre schéma.

Capture d’écran de la fonctionnalité de publication des modifications dans le concepteur de schémas récapitunant les modifications de schéma.

Passez en revue attentivement le rapport. Cochez la case de confirmation pour confirmer et accepter les risques potentiels associés à l’application des modifications. Ce processus utilise DacFX (Data-tier Application Framework) pour déployer vos mises à jour de schéma.

Intégration de GitHub Copilot

Le concepteur de schémas prend en charge GitHub Copilot pour la conception de schéma assistée par l’IA. Vous pouvez utiliser le langage naturel pour créer des schémas, modifier des schémas existants, passer en revue les modifications par le biais d’une vue différentielle et importer des artefacts externes. Les modifications sont reflétées dans le diagramme visuel et le script T-SQL.

Pour obtenir des instructions détaillées sur l’utilisation de GitHub Copilot dans le Concepteur de schémas, consultez l’intégration de GitHub Copilot dans Schema Designer (préversion).

Commentaires et support

Si vous avez des idées, des commentaires ou souhaitez vous engager avec la communauté, rejoignez la discussion à l’adresse https://aka.ms/vscode-mssql-discussions. Pour signaler un bogue, visitez https://aka.ms/vscode-mssql-bug. Pour demander une nouvelle fonctionnalité, accédez à https://aka.ms/vscode-mssql-feature-request.