Prise en main de SSMA pour SAP ASE (SybaseToSQL)

L’Assistant Migration SQL Server (SSMA) pour SAP ASE vous permet de convertir rapidement des schémas de base de données SAP Adaptive Server Enterprise (ASE) en schémas SQL Server ou Azure SQL Database, de charger les schémas résultants dans SQL Server ou Azure SQL Database et de migrer des données de SAP ASE vers SQL Server ou Azure SQL Database.

Cette rubrique présente le processus d’installation, puis vous aide à vous familiariser avec l’interface utilisateur SSMA.

Installation et licence de SSMA

Pour utiliser SSMA, vous devez d’abord installer le programme client SSMA sur un ordinateur qui peut accéder à la fois à l’instance source de SAP ASE et à l’instance cible de SQL Server ou d’Azure SQL Database. Pour utiliser la migration des données côté serveur, vous devez installer le pack d’extensions et au moins l’un des fournisseurs SAP ASE (OLE DB ou ADO.NET) sur l’ordinateur exécutant SQL Server. Ces composants prennent en charge la migration des données et l’émulation des fonctions système SAP ASE. Pour obtenir des instructions d’installation, consultez Installation de SSMA pour SAP ASE (SybaseToSQL).

Pour démarrer SSMA, cliquez sur Démarrer, pointez sur Tous les programmes, pointez sur l’Assistant Migration Microsoft SQL Server pour Sybase, puis sélectionnez Assistant Migration Microsoft SQL Server pour Sybase. La première fois que vous démarrez SSMA, une boîte de dialogue de licence s’affiche. Vous devez mettre en licence SSMA à l’aide d’un ID Windows Live avant de pouvoir utiliser SSMA. Les instructions de licence sont incluses dans les instructions d’installation de la rubrique Installation de SSMA pour Sybase Client (SybaseToSQL).

Interface utilisateur SSMA pour SAP ASE

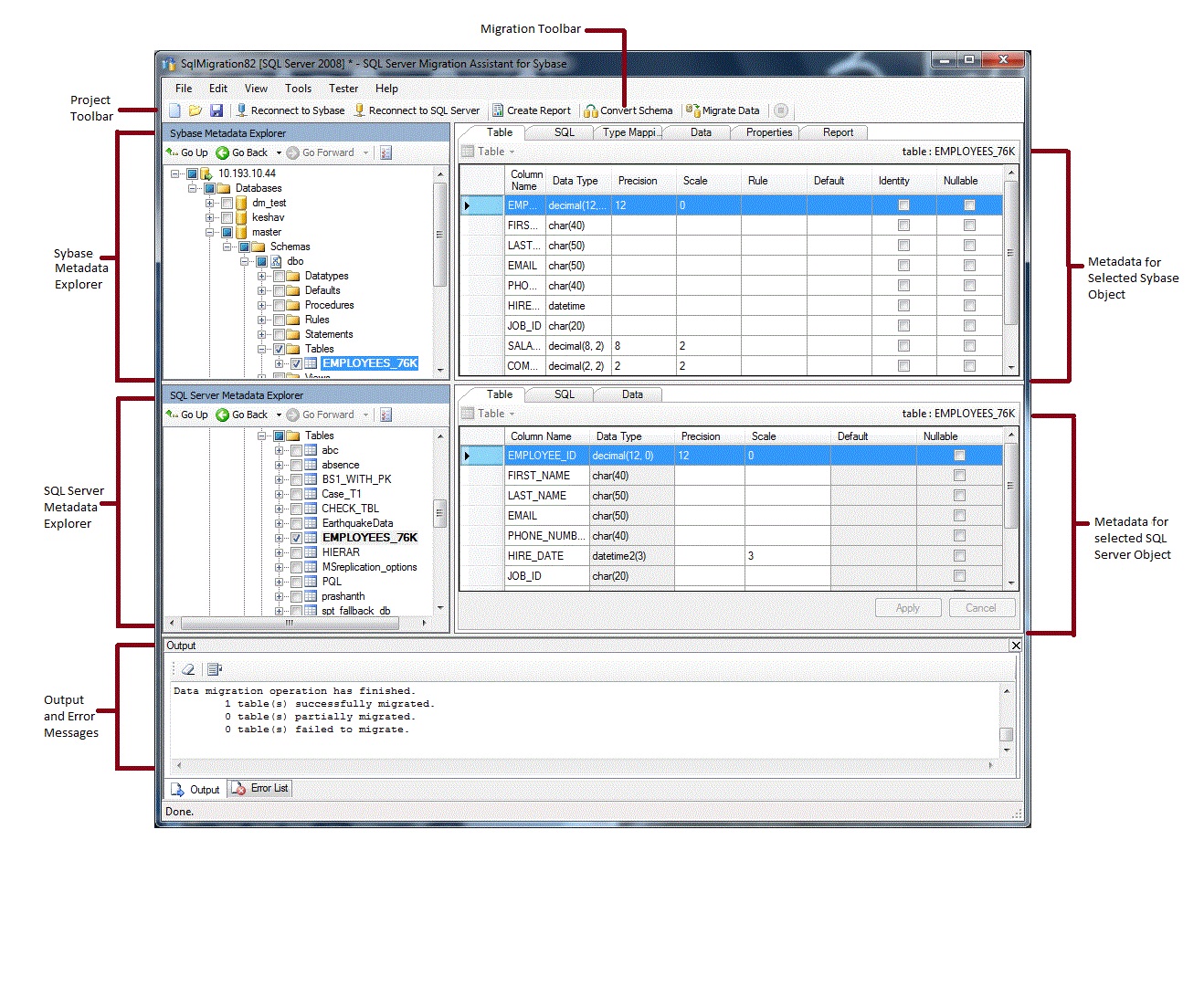
Une fois que SSMA est installé et concédé sous licence, vous pouvez utiliser SSMA pour migrer des bases de données SAP ASE vers SQL Server ou Azure SQL Database. Il permet de se familiariser avec l’interface utilisateur SSMA avant de commencer. Le diagramme suivant montre l’interface utilisateur de SSMA, notamment les explorateurs de métadonnées, les métadonnées, les barres d’outils, le volet de sortie et le volet liste d’erreurs :

SSMA for SAP ASE User Interface

Pour démarrer une migration, vous devez d’abord créer un projet. Ensuite, vous vous connectez à SAP ASE. Une fois la connexion établie, une hiérarchie de bases de données SAP ASE s’affiche dans l’Explorateur de métadonnées Sybase. Vous pouvez ensuite cliquer avec le bouton droit sur des objets dans l’Explorateur de métadonnées Sybase pour effectuer des tâches telles que créer des rapports qui évaluent les conversions vers SQL Server ou Azure SQL Database. Vous pouvez également effectuer ces tâches via les barres d’outils et les menus.

Vous devez également vous connecter à une instance de SQL Server ou d’Azure SQL Database. Une fois la connexion établie, une hiérarchie de bases de données SQL Server ou Azure SQL s’affiche dans SQL Server ou l’Explorateur de métadonnées SQL Azure. Après avoir converti les schémas SAP ASE en schémas SQL Server ou Azure SQL Database, sélectionnez ces schémas convertis dans SQL Server ou l’Explorateur de métadonnées SQL Azure, puis chargez les schémas dans SQL Server ou Azure SQL Database.

Après avoir chargé des schémas convertis en SQL Server ou Azure SQL Database, vous pouvez revenir à L’Explorateur de métadonnées Sybase et migrer des données à partir de bases de données SAP ASE vers SQL Server ou Azure SQL Database.

Pour plus d’informations sur ces tâches et leur exécution, consultez Migration de bases de données SAP ASE vers SQL Server - Azure SQL Database (SybaseToSQL) .

Les sections suivantes décrivent les fonctionnalités de l’interface utilisateur SSMA.

Explorateurs de métadonnées

SSMA contient deux explorateurs de métadonnées pour parcourir et effectuer des actions sur SAP ASE et SQL Server ou des bases de données Azure SQL.

Explorateur de métadonnées Sybase

L’Explorateur de métadonnées Sybase affiche des informations sur les bases de données sur l’instance source de SAP ASE.

À l’aide de l’Explorateur de métadonnées Sybase, vous pouvez effectuer les tâches suivantes :

SQL Server ou SQL Azure Metadata Explorer

SQL Server ou SQL Azure Metadata Explorer affiche des informations sur une instance de SQL Server ou d’Azure SQL Database. Lorsque vous vous connectez à une instance de SQL Server ou d’Azure SQL Database, SSMA récupère les métadonnées relatives à cette instance et les stocke dans le fichier projet.

Vous pouvez utiliser SQL Server ou l’Explorateur de métadonnées SQL Azure pour sélectionner des objets de base de données SAP ASE convertis, puis charger (synchroniser) ces objets dans l’instance de SQL Server ou d’Azure SQL Database.

Pour plus d’informations, consultez Chargement d’objets de base de données convertis en SQL Server (SybaseToSQL).

Metadata

À droite de chaque explorateur de métadonnées sont des onglets qui décrivent l’objet sélectionné. Par exemple, si vous sélectionnez une table dans l’Explorateur de métadonnées Sybase, six onglets s’affichent : Table, SQL, Mappage de types, Données, Propriétés et Rapport. L’onglet Rapport contient des informations uniquement après avoir créé un rapport contenant l’objet sélectionné. Si vous sélectionnez une table dans SQL Server ou l’Explorateur de métadonnées SQL Azure, trois onglets s’affichent : Table, SQL et Données.

La plupart des paramètres de métadonnées sont en lecture seule. Toutefois, vous pouvez modifier les métadonnées suivantes :

  • Dans l’Explorateur de métadonnées Sybase, vous pouvez modifier les procédures et les mappages de types. Apportez ces modifications avant de convertir des schémas.

  • Dans l’Explorateur de métadonnées SQL Server ou SQL Azure, vous pouvez modifier Transact-SQL pour les procédures stockées. Apportez ces modifications avant de charger les schémas dans SQL Server.

Les modifications apportées dans un explorateur de métadonnées sont reflétées dans les métadonnées du projet, et non dans les bases de données source ou cible.

Barres d'outils

SSMA a deux barres d’outils : une barre d’outils de projet et une barre d’outils de migration.

Barre d’outils Project

La barre d’outils du projet contient des boutons permettant d’utiliser des projets, de se connecter à SAP ASE et de se connecter à SQL Server ou Azure SQL Database. Ces boutons ressemblent aux commandes du menu Fichier .

Barre d’outils Migration

La barre d’outils de migration contient les commandes suivantes :

Bouton Fonction
Créer un rapport Convertit les objets SAP ASE sélectionnés en syntaxe SQL Server, puis crée un rapport qui montre comment la conversion a réussi.

Cette commande est disponible uniquement lorsque les objets sont sélectionnés dans l’Explorateur de métadonnées Sybase.
Convertir le schéma Convertit les objets SAP ASE sélectionnés en objets SQL Server ou Azure SQL Database.

Cette commande est disponible uniquement lorsque les objets sont sélectionnés dans l’Explorateur de métadonnées Sybase.
Migrer des données Migre les données de la base de données SAP ASE vers SQL Server ou Azure SQL Database. Avant d’exécuter cette commande, vous devez convertir les schémas SAP ASE en schémas SQL Server ou Azure SQL Database, puis charger les objets dans SQL Server ou Azure SQL Database.

Cette commande est disponible uniquement lorsque les objets sont sélectionnés dans l’Explorateur de métadonnées Sybase.
Stop Arrête le processus actuel, tel que la conversion d’objets en syntaxe SQL Server ou Azure SQL Database.

SSMA contient les menus suivants :

Menu Description
Fichier Contient des commandes permettant d’utiliser des projets, de se connecter à SAP ASE et de se connecter à SQL Server ou Azure SQL Database.
Modifier Contient des commandes permettant de rechercher et d’utiliser du texte dans les pages de détails, telles que la copie de Transact-SQL à partir du volet de détails SQL. Contient également l’option Gérer les signets , où vous pouvez voir une liste de signets existants. Vous pouvez utiliser les boutons du côté droit de la boîte de dialogue pour gérer les signets.
Afficher Contient la commande Synchroniser les Explorateurs de métadonnées. Cela synchronise les objets entre L’Explorateur de métadonnées Sybase et SQL Server ou SQL Azure Metadata Explorer. Contient également des commandes pour afficher et masquer les volets Sortie et Liste d’erreurs et une option Dispositions pour gérer les dispositions.
Outils Contient des commandes pour créer des rapports, exporter des données et migrer des objets et des données. Fournit également l’accès aux boîtes de dialogue Paramètres globaux et Paramètres du projet.
Testeur Contient des commandes pour créer des cas de test, afficher les résultats des tests et des commandes pour la gestion des sauvegardes de base de données.
Aide Fournit l’accès à l’aide de SSMA et à la boîte de dialogue About .

Volet Sortie et volet Liste d’erreurs

Le menu Affichage fournit des commandes pour activer/désactiver la visibilité du volet Sortie et du volet Liste d’erreurs :

  • Le volet Sortie affiche les messages d’état de SSMA pendant la conversion d’objets, la synchronisation d’objets et la migration des données.

  • Le volet Liste d’erreurs affiche les messages d’erreur, d’avertissement et d’information dans une liste que vous pouvez trier.

Voir aussi

Migration de bases de données SAP ASE vers SQL Server - Azure SQL Database (SybaseToSQL)
Guide de référence de l’interface utilisateur (SybaseToSQL)