Recommandations relatives aux index columnstore dans l’Assistant Paramétrage du moteur de base de données

S’applique à :SQL Server

Les charges de travail d’analyse et d’entreposage des données (Data Warehouse) peuvent grandement profiter des index columnstore, ainsi que des index rowstore traditionnels. Le choix des index rowstore et columnstore à générer pour votre base de données dépend de la charge de travail de votre application. Dans SQL Server 2016, l’Assistant Paramétrage du moteur de base de données peut analyser votre charge de travail et vous recommander une combinaison appropriée des index rowstore et columnstore à générer sur la base de données.

Cette fonctionnalité est disponible avec SQL Server Management Studio version 16.4 ou ultérieure.

Comment activer les recommandations relatives aux index columnstore dans l’interface graphique utilisateur de l’Assistant Paramétrage du moteur de base de données

  1. Lancez l’Assistant Paramétrage du moteur de base de données, puis ouvrez une nouvelle session de paramétrage.

  2. Dans le volet Général, sélectionnez une ou plusieurs bases de données et une charge de travail pour le paramétrage.

  3. Dans le volet Options de paramétrage, cochez la case Index columnstore recommandés (voir la figure ci-dessous). Option de paramétrage des index columnstore dans l’Assistant Paramétrage du moteur de base de données

  4. Sélectionnez d’autres options de paramétrage, puis cliquez sur le bouton Démarrer l’analyse.

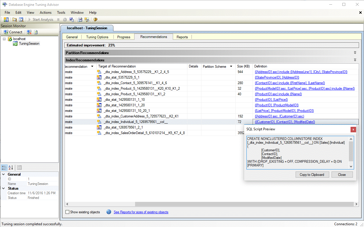
  5. Une fois le paramétrage terminé, affichez toutes les recommandations, notamment les index columnstore, dans le volet Recommandations (voir la figure ci-dessous).
    Recommandation d’index columnstore dans l’Assistant Paramétrage du moteur de base de données

  6. Sélectionnez le lien hypertexte Définition pour afficher l’instruction SQL en langage de définition de données (DDL) qui peut créer l’index recommandé. Par défaut, l’Assistant Paramétrage du moteur de base de données utilise le suffixe col dans le nom des index columnstore pour faciliter leur identification (voir la figure ci-dessous). Définition d’index columnstore dans l’Assistant Paramétrage du moteur de base de données

Comment activer les recommandations d’index columnstore dans l’utilitaire dta.exe

Pour activer les recommandations d’index columnstore quand vous utilisez l’utilitaire en ligne de commande dta.exe, utilisez le paramètre de ligne de commande -fc.

Pour plus d’informations sur l’utilitaire de ligne de commande dta.exe, consultez Utilitaire dta.

Voir aussi

Description des index columnstore
Conseiller d'optimisation du moteur de base de données
Didacticiel : Assistant Paramétrage du moteur de base de données