Partager via


Tutoriel : Ajouter le widget d’exemple cinq requêtes les plus lentes au tableau de bord de la base de données

Important

Azure Data Studio est mis hors service depuis le 28 février 2026. Vous devez migrer vers Visual Studio Code. Pour plus d’informations, consultez Ce qui se passe avec Azure Data Studio.

Ce didacticiel illustre le processus d’ajout d’un widget d’exemple intégré d’Azure Data Studio au tableau de bord de base de données pour afficher rapidement les cinq requêtes les plus lentes d’une base de données. Vous verrez également comment afficher les détails des requêtes lentes et les plans de requête à l’aide des fonctionnalités d’Azure Data Studio. Dans ce didacticiel, vous apprendrez à :

  • Activer le Query Store sur une base de données
  • Ajouter un widget d’insight prédéfini au tableau de bord de la base de données
  • Afficher des détails sur les requêtes les plus lentes de la base de données
  • Afficher les plans d’exécution de requête pour les requêtes lentes

Azure Data Studio comprend plusieurs widgets d’insight prêts à l’emploi. Ce didacticiel montre comment ajouter le widget query-data-store-db-insight, mais les étapes sont fondamentalement les mêmes pour l’ajout de n’importe quel widget.

Prerequisites

Ce didacticiel nécessite la base de données TutorialDB de SQL Server ou Azure SQL Database. Pour créer la base de données TutorialDB, suivez un des démarrages rapides suivants :

Activez le Magasin des requêtes pour votre base de données

Dans cet exemple, le widget requiert l’activation du Magasin des requêtes.

  1. Cliquez avec le bouton droit sur la base de données TutorialDB (dans la barre latérale SERVEURS) et sélectionnez Nouvelle requête.

  2. Collez l’instruction Transact-SQL suivante dans l’éditeur de requête et cliquez sur Exécuter :

     ALTER DATABASE TutorialDB SET QUERY_STORE = ON
    

Ajouter le widget de requêtes lentes au tableau de bord de votre base de données

Pour ajouter le widget de requêtes lentes à votre tableau de bord, modifiez le paramètre dashboard.database.widgets dans votre fichier de Paramètres utilisateur.

  1. Ouvrez les Paramètres utilisateur en appuyant sur Ctrl+Maj+P pour ouvrir la Palette de commandes.

  2. Saisissez préférences dans la zone de recherche et sélectionnez Préférences : Ouvrir les paramètres utilisateur.

    Commande d’ouverture des paramètres utilisateur

  3. Saisissez dashboard dans la zone de recherche de paramètres, recherchez dashboard.database.widgets, puis cliquez sur Modifier dans settings.json.

    Rechercher des paramètres

  4. Dans settings.json, ajoutez le code suivant :

    "dashboard.database.widgets": [
        {
            "name": "slow queries widget",
            "gridItemConfig": {
                "sizex": 2,
                "sizey": 1
            },
            "widget": {
                "query-data-store-db-insight": null
            }
        },
        {
            "name": "Tasks",
            "gridItemConfig": {
                "sizex": 1,
                "sizey": 1
            },
            "widget": {
                "tasks-widget": {}
            }
        },
        {
            "gridItemConfig": {
                "sizex": 1,
                "sizey": 2
            },
            "widget": {
                "explorer-widget": {}
            }
        }
    ]
    
  5. Appuyez sur Ctrl+S pour enregistrer les Paramètres utilisateur.

  6. Ouvrez le Tableau de bord de la base de données en accédant à TutorialDB dans la barre latérale SERVEURS, cliquez avec le bouton droit, puis sélectionnez Gérer.

    Ouvrir le tableau de bord

  7. Le widget d’insight apparaît sur le tableau de bord :

    Widget QDS

Afficher les détails de l'aperçu pour obtenir plus d'informations

  1. Pour afficher des informations supplémentaires sur un widget d’insight, cliquez sur les points de suspension ( ... ) dans le coin supérieur droit, puis sélectionnez Afficher les détails.

  2. Pour afficher plus de détails sur un élément, sélectionnez n’importe quel élément dans la liste Données du graphique.

    Boîte de dialogue des détails de l'aperçu

  3. Fermez le volet Insights.

Afficher le plan de requête

  1. Cliquez avec le bouton droit sur la base de données TutorialDB, puis sélectionnez Gérer.

  2. À partir du widget de requête lente : pour afficher des informations supplémentaires sur un widget d'analyse, cliquez sur les points de suspension (...) situés en haut à droite, puis sélectionnez Exécuter la requête.

    Exécuter la requête

  3. Vous devez maintenant voir une nouvelle fenêtre de requête avec les résultats.

    Résultats de l’exécution de la requête

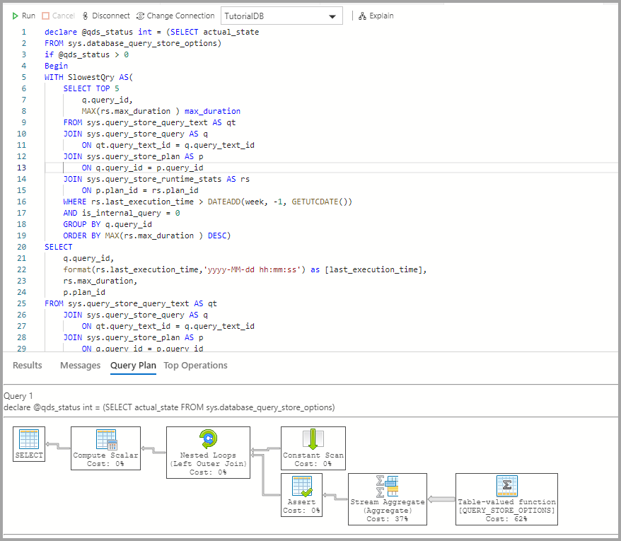
  4. Cliquez sur Expliquer.

    Expliquez Insight QDS

  5. Affichez le plan d’exécution de la requête :

    Capture d’écran montrant le plan d’exécution de la requête.

Prochaines étapes

Dans ce didacticiel, vous avez appris à :

  • Activer le Magasin de requêtes sur une base de données
  • Ajouter un widget d’insight au tableau de bord de la base de données
  • Afficher des détails sur les requêtes les plus lentes de la base de données
  • Afficher les plans d’exécution de requête pour les requêtes lentes

Pour savoir comment activer l’exemple d’insight d’utilisation de l’espace de table, effectuez le didacticiel suivant :