Guide de migration : IBM Db2 vers Azure SQL Database

S’applique à :Azure SQL Database

Dans ce guide, vous allez découvrir comment migrer vos bases de données IBM Db2 vers Azure SQL Database à l’aide de l’Assistant Migration SQL Server pour Db2.

Pour obtenir d’autres guides de migration, consultez les Guides de migration de base de données Azure.

Prérequis

Pour migrer votre base de données Db2 vers SQL Database, vous devez :

Prémigration

Une fois les prérequis satisfaits, vous êtes prêt à découvrir la topologie de votre environnement et à évaluer la faisabilité de votre migration vers le cloud Azure.

Évaluer et convertir

Utilisez l’Assistant Migration SQL Server (SSMA) pour Db2 afin d’examiner des données et des objets de base de données, ainsi que pour évaluer vos bases de données pour la migration.

Pour créer une évaluation, effectuez les étapes suivantes :

  1. Ouvrez SSMA pour Db2.

  2. Sélectionnez Fichier>Nouveau projet.

  3. Indiquez un nom de projet et un emplacement où enregistrer votre projet. Sélectionnez ensuite Azure SQL Database en tant que cible de migration dans la liste déroulante, puis sélectionnez OK.

    Capture d’écran montrant les informations de projet à spécifier.

  4. Dans Se connecter à Db2, entrez les informations relatives à la connexion Db2.

    Capture d’écran montrant les options de connexion à votre instance de Db2.

  5. Cliquez-droit sur le schéma DB2 à migrer, puis choisissez Créer un rapport. Cette opération génère un rapport HTML. Vous pouvez également choisir Créer un rapport à partir de la barre de navigation après avoir sélectionné le schéma.

    Capture d’écran montrant comment créer un rapport.

  6. Examinez le rapport HTML pour comprendre les statistiques de conversion et les erreurs ou avertissements. Vous pouvez également ouvrir le rapport dans Excel pour obtenir un inventaire des objets DB2 et de l’effort nécessaire pour effectuer des conversions de schémas. Le dossier de rapport situé dans SSMAProjects est l’emplacement par défaut du rapport.

    Par exemple : drive:\<username>\Documents\SSMAProjects\MyDb2Migration\report\report_<date>.

    Capture d’écran du rapport que vous passez en revue pour identifier les erreurs ou les avertissements.

Valider les types de données

Validez les mappages de types de données par défaut et changez-les en fonction des besoins, si nécessaire. Pour ce faire, procédez comme suit :

  1. Sélectionnez Outils dans le menu.

  2. Sélectionnez Paramètres du projet.

  3. Sélectionnez l’onglet Mappage de types.

    Capture d’écran montrant comment sélectionner le mappage de schéma et de type.

  4. Vous pouvez changer le mappage de type pour chaque table en sélectionnant la table dans l’Explorateur de métadonnées Db2.

Convertir le schéma

Pour convertir le schéma, effectuez les étapes suivantes :

  1. (Facultatif) Ajoutez des requêtes dynamiques ou ad hoc à des instructions. Cliquez avec le bouton droit sur le nœud, puis choisissez Ajouter des instructions.

  2. Sélectionnez Se connecter à Azure SQL Database.

    1. Entrez les détails de connexion pour connecter votre base de données dans Azure SQL Database.
    2. Choisissez votre instance SQL Database cible dans la liste déroulante ou fournissez un nouveau nom. Dans ce cas, une base de données est créée sur le serveur cible.
    3. Fournissez des informations d’authentification.
    4. Sélectionnez Connecter.

    Capture d’écran montrant les détails nécessaires pour se connecter au serveur logique dans Azure.

  3. Cliquez avec le bouton droit sur le schéma, puis choisissez Convertir le schéma. Vous pouvez également choisir Convertir le schéma à partir de la barre de navigation supérieure après avoir sélectionné votre schéma.

    Capture d’écran montrant comment sélectionner le schéma et le convertir.

  4. Une fois la conversion effectuée, comparez et examinez la structure du schéma afin d’identifier les problèmes potentiels. Résolvez les problèmes en fonction des recommandations.

    Capture d’écran montrant la comparaison et l’examen de la structure du schéma pour identifier les problèmes potentiels.

  5. Dans le volet Sortie, sélectionnez Examiner les résultats. Dans le volet Liste d’erreurs, passez en revue les erreurs.

  6. Enregistrez le projet localement pour un exercice de correction de schéma hors connexion. Dans le menu Fichier, sélectionnez Enregistrer le projet. Cela vous permet d’évaluer les schémas source et cible hors connexion et d’apporter une correction avant de pouvoir publier le schéma sur SQL Database.

Migrer

Une fois que vous avez terminé l’évaluation de vos bases de données et que vous traité toutes les anomalies, l’étape suivante consiste à exécuter le processus de migration.

Pour publier votre schéma et migrer vos données, effectuez les étapes suivantes :

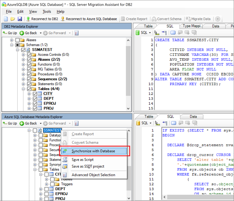
  1. Publiez le schéma. Dans l’Explorateur de métadonnées Azure SQL Database, à partir du nœud Bases de données, cliquez avec le bouton droit sur la base de données. Sélectionnez ensuite Synchroniser avec la base de données.

    Capture d’écran montrant l’option de synchronisation avec la base de données.

  2. Migrez les données. Cliquez avec le bouton droit sur la base de données ou l’objet que vous souhaitez migrer dans l’Explorateur de métadonnées Db2, puis choisissez Migrer des données. Vous pouvez également sélectionner Migrer des données dans la barre de navigation. Pour migrer des données pour une base de données entière, cochez la case à côté du nom de la base de données. Pour migrer des données à partir de tables individuelles, développez la base de données, développez Tables, puis cochez la case à côté de la table. Pour omettre certaines données des tables individuelles, décochez la case.

    Capture d’écran montrant la sélection du schéma et le choix de l’option Migrer des données.

  3. Fournissez les informations de connexion pour les bases de données Db2 et Azure SQL Database.

  4. Une fois la migration effectuée, visualisez le Rapport de migration des données.

    Capture d’écran montrant où passer en revue le rapport de migration des données.

  5. Connectez-vous à votre base de données dans Azure SQL Database à l’aide de SQL Server Management Studio. Validez la migration en vérifiant les données et le schéma.

    Capture d’écran montrant la comparaison du schéma dans SQL Server Management Studio.

Postmigration

Une fois la migration effectuée, vous devez exécuter une série de tâches postmigration pour vérifier que tout fonctionne de manière fluide et efficace.

Corriger les applications

Une fois les données migrées vers l’environnement cible, toutes les applications qui consommaient la source doivent commencer à consommer la cible. Dans certains cas, l’accomplissement de cette tâche nécessitera d’apporter des changements aux applications.

Effectuer des tests

Les tests comprennent les activités suivantes :

  1. Développer des tests de validation : pour tester la migration d’une base de données, vous devez utiliser des requêtes SQL. Vous devez créer les requêtes de validation à exécuter sur les bases de données source et cible. Vos requêtes de validation doivent couvrir l’étendue que vous avez définie.
  2. Configurer l’environnement de test : l’environnement de test doit contenir une copie de la base de données source et de la base de données cible. Veillez à isoler l’environnement de test.
  3. Exécuter des tests de validation : exécutez les tests de validation sur la source et sur la cible, puis analysez les résultats.
  4. Exécuter des tests de performances : exécutez des tests de performances sur la source et sur la cible, puis analysez et comparez les résultats.

Fonctionnalités avancées

Veillez à tirer parti des fonctionnalités cloud avancées offertes par SQL Database, notamment la haute disponibilité intégrée, la détection des menaces ainsi que la supervision et le paramétrage de votre charge de travail.

Certaines fonctionnalités SQL Server ne sont disponibles qu’une fois que vous avez fait passer le niveau de compatibilité de la base de données au dernier niveau.

Ressources de migration

Pour obtenir une aide supplémentaire, consultez les ressources suivantes, qui ont été développées dans le cadre d’un engagement de projet de migration réel :

Actif Descriptif
Outil et modèle d’évaluation d’une charge de travail de données Cet outil fournit les plateformes cibles, la préparation du cloud et le niveau de correction des applications/bases de données « les mieux adaptés » pour une charge de travail donnée. Il propose une génération de rapports et des calculs simples en un clic qui permettent d’accélérer les évaluations d’un vaste domaine en fournissant un processus de décision de plateforme cible automatisé et uniforme.
Package de découverte et d’évaluation de ressources de données DB2 zOS Après avoir exécuté le script SQL sur une base de données, vous pouvez exporter les résultats vers un fichier sur le système de fichiers. Plusieurs formats de fichier sont pris en charge, notamment *.csv, afin que vous puissiez capturer les résultats dans des outils externes, comme des feuilles de calcul. Cette méthode peut être utile si vous voulez partager facilement des résultats avec des équipes pour lesquelles le banc d’essai n’est pas installé.
Artefacts et scripts d’inventaire IBM DB2 LUW Cette ressource comprend une requête SQL qui accède à des tables système IBM Db2 LUW version 11.1 et fournit un nombre d’objets par schéma et type d’objet, une estimation des « données brutes » dans chaque schéma et le dimensionnement des tables présentes dans chaque schéma, avec les résultats stockés au format CSV.
IBM Db2 vers SQL DB – Utilitaire Comparer les bases de données L’utilitaire Comparer les bases de données est une application console Windows permettant de vérifier que les données sont identiques sur les plateformes source et cible. Vous pouvez utiliser cet outil pour comparer efficacement les données jusqu’au niveau de la ligne ou de la colonne sur toutes les tables, lignes et colonnes, ou une partie d’entre elles.

L’équipe d’ingénierie SQL des données a développé ces ressources. La charte fondamentale de cette équipe a pour objet d’initier et d’accélérer une modernisation complexe et de faire face aux projets de migration de plateforme de données vers la plateforme Azure Data de Microsoft.

Étapes suivantes