Compartir a través de


Introducción a SSMA para SAP ASE (SybaseToSQL)

SQL Server Migration Assistant (SSMA) para SAP ASE permite convertir rápidamente esquemas de base de datos de SAP Adaptive Server Enterprise (ASE) en esquemas de SQL Server o Azure SQL Database, cargar los esquemas resultantes en SQL Server o Azure SQL Database y migrar datos de SAP ASE a SQL Server o Azure SQL Database.

En este tema se presenta el proceso de instalación y se ofrece ayuda para familiarizarse con la interfaz de usuario de SSMA.

Instalación y licencia de SSMA

Para usar SSMA, primero debe instalar el programa cliente SSMA en un equipo que pueda acceder a la instancia de origen de SAP ASE y a la instancia de destino de SQL Server o Azure SQL Database. Para usar la migración de datos del lado servidor, debe instalar el paquete de extensiones y al menos uno de los proveedores de SAP ASE (OLE DB o ADO.NET) en el equipo que ejecuta SQL Server. Estos componentes admiten la migración de datos y la emulación de las funciones del sistema de SAP ASE. Para obtener instrucciones de instalación, consulte Instalación de SSMA para SAP ASE (SybaseToSQL).

Para iniciar SSMA, haga clic en Inicio, seleccione Todos los programas, seleccione SQL Server Migration Assistant for Access y, a continuación, seleccione SQL Server Migration Assistant para Access. La primera vez que inicie SSMA, aparecerá un cuadro de diálogo de licencias. Debe conceder una licencia de SSMA mediante windows Live ID para poder usar SSMA. Las instrucciones de licencia se incluyen con las instrucciones de instalación del tema Instalación de SSMA para Sybase Client (SybaseToSQL).

SSMA para la interfaz de usuario de SAP ASE

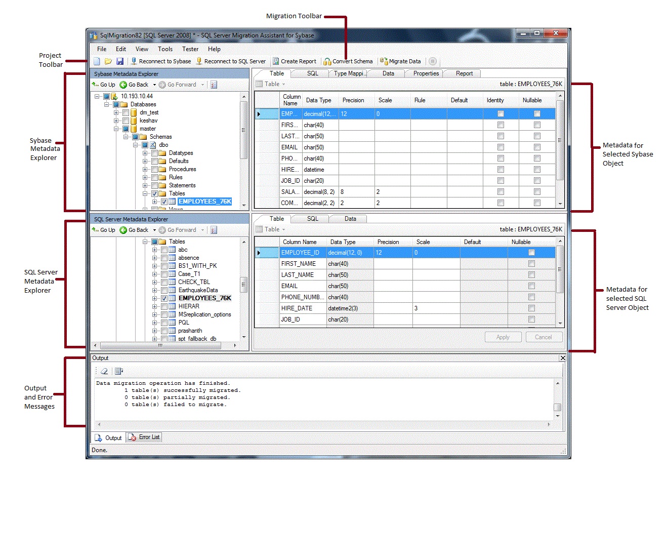
Una vez instalado y autorizado SSMA, puede usar SSMA para migrar bases de datos de SAP ASE a SQL Server o Azure SQL Database. Ayuda a familiarizarse con la interfaz de usuario de SSMA antes de empezar. En el diagrama siguiente se muestra la interfaz de usuario de SSMA, incluidos los exploradores de metadatos, los metadatos, las barras de herramientas, el panel de salida y el panel de lista de errores:

SSMA for SAP ASE User Interface

Para iniciar una migración, primero debe crear un nuevo proyecto. A continuación, se conecta a SAP ASE. Después de una conexión correcta, aparecerá una jerarquía de bases de datos de SAP ASE en el Explorador de metadatos de Sybase. Haga clic con el botón derecho en objetos del Explorador de metadatos de Sybase para llevar a cabo ciertas tareas, como crear informes que evalúen las conversiones a SQL Server o Azure SQL Database. También puede realizar estas tareas a través de las barras de herramientas y los menús.

También debe conectarse a una instancia de SQL Server o Azure SQL Database. Después de una conexión correcta, aparecerá una jerarquía de bases de datos de SQL Server o Azure SQL en SQL Server o en el Explorador de metadatos de SQL Azure. Después de convertir esquemas de SAP ASE en esquemas de SQL Server o Azure SQL Database, seleccione esos esquemas convertidos en SQL Server o explorador de metadatos de SQL Azure y, a continuación, cargue los esquemas en SQL Server o Azure SQL Database.

Después de cargar esquemas convertidos en SQL Server o Azure SQL Database, puede entregar al Explorador de metadatos de Sybase y migrar datos de bases de datos de SAP ASE a bases de datos de SQL Server o Azure SQL.

Para obtener más información sobre estas tareas y cómo realizarlas, consulte Migración de bases de datos SAP ASE a SQL Server - Azure SQL Database (SybaseToSQL).

En las secciones siguientes se describen las características de la interfaz de usuario SSMA.

Explorador de metadatos

SSMA contiene dos exploradores de metadatos para examinar y realizar acciones en bases de datos de SAP ASE y SQL Server o Azure SQL.

Explorador de metadatos Sybase

El Explorador de metadatos de Sybase muestra información sobre las bases de datos en la instancia de origen de SAP ASE.

Mediante el Explorador de metadatos de Sybase, puede realizar las siguientes tareas:

Explorador de metadatos de SQL Server o SQL Azure

El Explorador de metadatos de SQL Server o SQL Azure muestra información sobre una instancia de SQL Server o Azure SQL Database. Cuando se conecta a una instancia de SQL Server o Azure SQL Database, SSMA recupera metadatos sobre esa instancia y los almacena en el archivo del proyecto.

Puede usar SQL Server o el Explorador de metadatos de SQL Azure para seleccionar objetos de base de datos de SAP ASE convertidos y, a continuación, cargar (sincronizar) esos objetos en la instancia de SQL Server o Azure SQL Database.

Para obtener más información, consulte Carga de objetos de base de datos convertidos en SQL Server (SybaseToSQL).

Metadatos

A la derecha de cada explorador de metadatos hay pestañas que describen el objeto seleccionado. Por ejemplo, si selecciona una tabla en el Explorador de metadatos de Sybase, aparecen seis pestañas:Tabla, SQL, Asignación de tipos, Datos, Propiedades, e Informe. La pestaña Informe contiene información solo después de crear un informe que incluya el objeto seleccionado. Si selecciona una tabla en SQL Server o en el Explorador de metadatos de SQL Azure, aparecen tres pestañas: Tabla, SQL y Datos.

La mayoría de la configuración de metadatos son de solo lectura. Sin embargo, puede modificar los metadatos siguientes:

  • En el Explorador de metadatos de Sybase, puede modificar procedimientos y asignaciones de tipos. Realice estos cambios antes de convertir esquemas.

  • En el Explorador de metadatos de SQL Server o SQL Azure, puede modificar Transact-SQL para los procedimientos almacenados. Realice estos cambios antes de cargar los esquemas en SQL Server.

Los cambios realizados en un explorador de metadatos se reflejan en los metadatos del proyecto, no en las bases de datos de origen o de destino.

Barras de herramientas

SSMA tiene dos barras de herramientas: una barra de herramientas de proyecto y una barra de herramientas de migración.

Barra de herramientas del proyecto

La barra de herramientas del proyecto contiene botones para trabajar con proyectos, conectarse a SAP ASE y conectarse a SQL Server o Azure SQL Database. Estos botones se asemejan a los comandos del menú Archivo.

Barra de herramientas de migración

La barra de herramientas de migración contiene los siguientes comandos:

Botón Función
Crear informe Convierte los objetos de SAP ASE seleccionados en la sintaxis de SQL Server y, a continuación, crea un informe que muestra cómo se realizó correctamente la conversión.

Este comando solo está disponible cuando se seleccionan objetos en el Explorador de metadatos de Sybase.
Convertir esquema Convierte los objetos de SAP ASE seleccionados en objetos de SQL Server o Azure SQL Database.

Este comando solo está disponible cuando se seleccionan objetos en el Explorador de metadatos de Sybase.
Migrar datos Migra datos de la base de datos de SAP ASE a SQL Server o Azure SQL Database. Antes de ejecutar este comando, debe convertir los esquemas de SAP ASE en esquemas de SQL Server o Azure SQL Database y, a continuación, cargar los objetos en SQL Server o Azure SQL Database.

Este comando solo está disponible cuando se seleccionan objetos en el Explorador de metadatos de Sybase.
Detención Detiene el proceso actual, como por ejemplo convertir objetos en sintaxis de SQL Server o Azure SQL Database.

SSMA contiene los menús siguientes:

Menú Descripción
Archivo Contiene comandos para trabajar con proyectos, conectarse a SAP ASE y conectarse a SQL Server o Azure SQL Database.
Editar Contiene comandos para buscar y trabajar con texto en las páginas de detalles, como copiar Transact-SQL desde el panel de detalles de SQL. También contiene la opción Administrar marcadores, donde puede ver una lista de marcadores existentes. Puede usar los botones del lado derecho del cuadro de diálogo para administrar los marcadores.
Vista Contiene el comando Sincronizar exploradores de metadatos. Esto sincroniza los objetos entre el Explorador de metadatos de Sybase y el Explorador de metadatos de SQL Server o SQL Azure. También contiene comandos para mostrar y ocultar los paneles Resultados y Lista de errores y la opción Diseños para administrar los diseños.
Herramientas Contiene comandos para crear informes, exportar datos y migrar objetos y datos. También proporciona acceso a los cuadros de diálogo Configuración global y Configuración del proyecto.
Evaluador Contiene comandos para crear casos de prueba, ver resultados de pruebas y comandos para la administración de copias de seguridad de base de datos.
Ayuda Proporciona acceso a la Ayuda de SSMA y al cuadro de diálogo Acerca de.

Panel Resultados y panel Lista de errores

El menú Ver proporciona comandos para alternar la visibilidad del panel de resultados y el panel Lista de errores:

  • En el panel Resultados se muestran los mensajes de estado de SSMA durante la conversión de objetos, la sincronización de objetos y la migración de datos.

  • El panel Lista de errores muestra mensajes de error, advertencia e información en una lista que se puede ordenar.

Consulte también

Migración de bases de datos de SAP ASE a SQL Server - base de datos de Azure SQL (SybaseToSQL)
Referencia de la interfaz de usuario (SybaseToSQL)