Crear un proyecto de modelos de informe
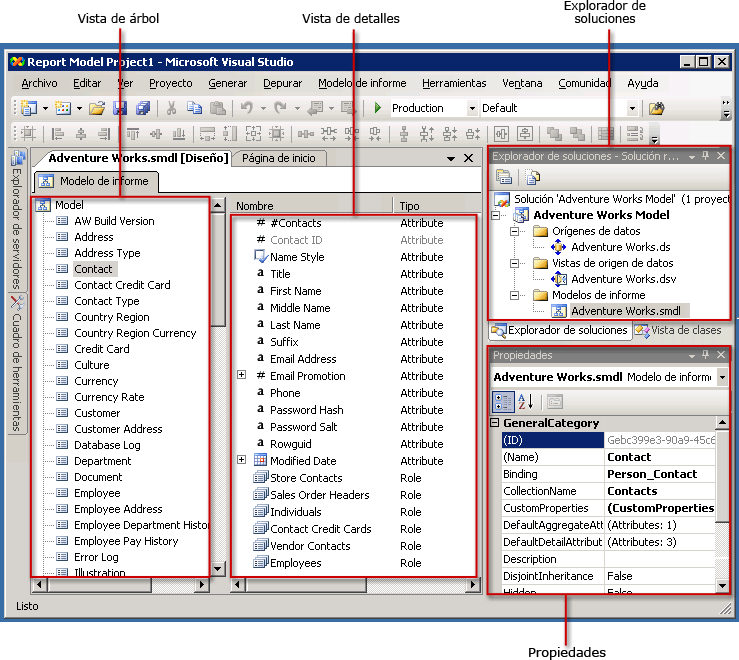
Para generar un modelo, debe crear un proyecto de modelos de informe. Un proyecto de modelos de informe es un contenedor del modelo y consta de uno o más archivos de origen de datos (.ds), una o más vistas del origen de datos (.dsv) y uno o más archivos de modelos de informe (.smdl). Un archivo de modelo de informe (.smdl) solamente puede hacer referencia a un solo origen de datos y vista del origen de datos. El Diseñador de modelos de informe puede generar modelos de informe desde bases de datos de SQL Server y Oracle.
Orígenes de datos
Un archivo de origen de datos contiene la información que el Generador de informes necesita para conectarse a la base de datos. Este archivo contiene información de autenticación, un nombre de objeto de origen de datos y una cadena de conexión. En el Diseñador de modelos, solo se puede generar un archivo .ds a partir de un proveedor de datos de cliente SQL. Para obtener más información, vea Definir orígenes de datos (Analysis Services).
Nota
Puede crear nuevas vistas del origen de datos en los proyectos de modelos de informe o agregar vistas del origen de datos existentes al proyecto. Cuando agregue vistas del origen de datos existentes, compruebe que se basen solo en un origen de datos.
Vistas del origen de datos
Un documento de vista del origen de datos es una descripción de la base de datos a la que señala el archivo de origen de datos. Este archivo .dsv describe las tablas, su contenido y las relaciones entre ellas en términos de XML. Una vista del origen de datos se puede basar en uno o varios orígenes de datos. Sin embargo, solo las vistas del origen de datos basadas en un único origen de datos se pueden usar para modelos de informe. Para obtener más información acerca de la manipulación de vistas del origen de datos, vea Agregar o quitar tablas o vistas en una vista de origen de datos (Analysis Services) y Lección 1: Definir una vista de origen de datos en un proyecto de Analysis Services.
Nota
Puede crear nuevas vistas del origen de datos en un proyecto de modelos de informe o agregar vistas del origen de datos existentes al proyecto. Cuando agregue vistas del origen de datos existentes, compruebe que se basen solo en un origen de datos.
Archivos de modelo de informe
Un archivo de modelo de informe es una descripción en metadatos de la base de datos a la que hace referencia la vista del origen de datos. Cuando se genera el archivo de modelo de informe, se crean automáticamente las entidades, los roles, los campos y las carpetas. Por lo general, estas entidades, campos y carpetas están relacionadas con las columnas y sus datos en la base de datos. Los elementos del modelo se generan de forma automática y suelen hacer referencia a nombres empresariales que resultan familiares a los usuarios del Generador de modelos.
El contenido de las entidades y carpetas también se detecta automáticamente. Se crearán las variaciones de campo, si se seleccionan estas opciones cuando se ejecuta el asistente. Después de ejecutar el Asistente del Diseñador de modelos de informe, el modelo se puede publicar en el catálogo de informes, se le pueden asignar los permisos de rol apropiados y, después, se puede usar en el Generador de informes y en el Diseñador de informes. Para que los usuarios puedan crear informes con mayor facilidad usando este modelo, es posible refinar aún más el contenido del modelo.
.gif)
Refinar un modelo de informe
Una vez creado el modelo de informe, es probable que desee refinarlo antes de su publicación. Por ejemplo, puede reorganizar los elementos del modelo, cambiarles el nombre y agregar entidades, carpetas y perspectivas adicionales al modelo. Los elementos del modelo también pueden refinarse aún más, reorganizando su contenido o agregando carpetas, campos de origen, expresiones y roles.
Después de crear e implementar el modelo, es posible que deba ajustar el contenido del modelo en función de la respuesta que reciba de los usuarios. Puede abrir el archivo del modelo de informe y realizar ajustes siempre que lo requiera.
Actualizar un modelo de informe
Si el esquema subyacente o la base de datos han cambiado, puede actualizar el modelo o un elemento del modelo mediante la ejecución de Autogenerar. Cuando se ejecuta Autogenerar, no se sobrescribe todo el modelo; simplemente se detectan los elementos agregados y se incorporan al modelo. Autogenerar no detecta elementos de la base de datos eliminados o modificados; por lo tanto, debe eliminar manualmente los elementos del modelo. De otro modo, encontrará un error cuando use el campo en sí en el Generador de informes o el Diseñador de informes.
Advertencia |
|---|
No publique un nuevo modelo con el mismo nombre, ya que invalidará los informes existentes que se han generado con este modelo. Si crea un nuevo modelo con el mismo nombre e intenta publicarlo, recibirá un mensaje de error. Trabaje siempre con el mismo modelo para asegurarse de que los Id. siguen siendo los mismos. |
Claves principales
Si ha establecido claves principales en su base de datos física, esta información se recopilará cuando ejecute Autogenerar. Si no ha establecido claves principales, debe establecer una clave principal lógica mediante el Diseñador de vistas del origen de datos. Es muy importante que se configure correctamente una clave principal lógica; de otra forma, se devolverán datos incorrectos cuando se ejecuten informes en el Generador de informes o el Diseñador de informes. La clave principal lógica debe identificar de forma única las instancias para la entidad que se creará.
La clave principal en las vistas del origen de datos, que se usa en los modelos de informe, solo debe estar compuesta por columnas que no contengan valores nulos. Esto podría ocurrir cuando las claves principales no se definen en las tablas de base de datos, sino que se agregan a la vista del origen de datos. Si alguna columna contiene valores nulos, las consultas generadas por las vistas del origen de datos podrían devolver resultados inesperados.
Para obtener más información sobre cómo establecer una clave principal lógica, vea Definir claves principales lógicas en una vista de origen de datos (Analysis Services).
Vea también
Referencia
Conceptos
Historial de cambios
Contenido actualizado |
|---|
Se ha aclarado que solo las vistas del origen de datos de un único origen de datos se pueden usar con modelos de informe. |
Advertencia