Note
Access to this page requires authorization. You can try signing in or changing directories.
Access to this page requires authorization. You can try changing directories.
A Word report layout determines the content and format of a report when it's previewed and printed from Business Central. You create and modify these layouts using Microsoft Word.
When you modify a Word report layout, you specify the fields of the report dataset to include on report and how the fields are arranged. You also define the general format of the report, such as text font and size, margins, and background images. You typically arrange the content of the report by adding tables to the layout.
To make general formatting and layout changes, such as changing text font, adding or modifying a table, or removing a data field, use the standard editing features available in Microsoft Word as you would with any Word document.
If you're designing a Word report layout from scratch or adding new data fields, then start by adding a table that includes rows and columns for holding the data fields.
Tip
Show the table gridlines so that you see the boundaries of table cells. Remember to hide the gridlines when you're done editing. To show or hide table gridlines, select the table, and then under Layout on the Table tab, choose View Gridlines.
Embedding fonts in Word layouts for consistency
To ensure that reports always display and print with the intended fonts, wherever users open or print the reports, you can embed the fonts in the Word document. However, embedding fonts can significantly increase the size of the Word files. Learn more about embedding fonts in Word at Embed fonts in Word, PowerPoint, or Excel.
Quickstart: Modify a Word layout
To customize a Word layout for a report, follow these steps:
Get the .docx file for the Word layout.
In Business Central, you can export an existing layout from the Report Layouts page.
Open the layout file in Word.
Make the required changes to the Word layout as described in the Adding data fields and Adding image fields sections that follow.
Save the file.
In Business Central, return to the Report Layouts page, and then import the modified layout to replace an existing layout or create a new layout.
Learn more in Modify a report Layout.
Tip
Business Central offers an add-in to Word that lets you do several layout modifications, like adding data fields and labels, from a user-friendly task pane instead of the XML Mapping Pane. Learn more in Use the Word add-in on report layouts.
Adding data fields
A report dataset can consist of fields that display labels, data, and images. This article describes the procedure for adding fields of a report dataset to an existing Word report layout for a report. You add fields by using the Word custom XML part for the report and adding content controls that map to the fields of the report dataset. Adding fields requires that you have some knowledge of the report's dataset so that you can identify the fields that you want to add to the layout.
Note
You can't modify built-in report layouts.
To open the Custom XML part for the Report in Word
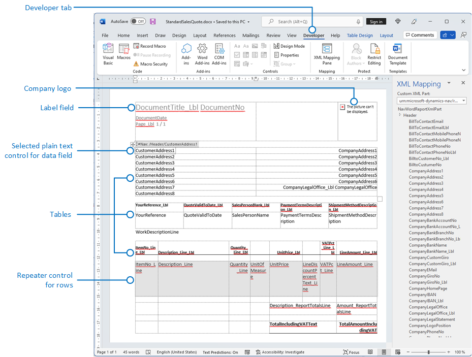
Display the Developer tab in the ribbon of Microsoft Word.
By default, the Developer tab isn't shown in the ribbon. Learn more at Show the Developer Tab on the Ribbon.
On the Developer tab, select XML Mapping Pane.
In the XML Mapping pane, in the Custom XML Part dropdown list, choose the custom XML part for Business Central report, which is typically last in the list. The name of the custom XML part has the following format:
urn:microsoft-dynamics-nav/reports/<report_name>/<ID><report_name>is the name that is assigned to the report<ID>is the identification number of the report.After you select the custom XML part, the XML Mapping pane displays the labels and field controls that are available for the report.
To add a label or data field
Place your cursor in the document where you want to add the control.
In the XML Mapping pane, right-click the control that you want to add, choose Insert Content Control, and then choose Plain Text.
Note
You can't add a field by manually typing the dataset field name in the content control. You must use the XML Mapping pane to map the fields.
To add repeating rows of data fields to create a list
In a table, add a table row that includes a column for each field that you want repeated.
This row acts as a placeholder for the repeating fields.
Select the entire row.
In the XML Mapping pane, right-click the control that corresponds to the report data item that contains the fields that you want repeated, choose Insert Content Control, and then choose Repeating.
Add the repeating fields to the row as follows:
- Place your pointer in a column.
- In the XML Mapping pane, right-click the control that you want to add, choose Insert Content Control, and then choose Plain Text.
- For each field, repeat steps a and b.
Adding image fields
A report dataset can include a field that contains an image, such as a company logo or a picture of an item. To add an image from the report dataset, you insert a Picture content control.
Images align in the top-left corner of the content control and resize automatically in proportion to fit the boundary of the content control.
Important
You can only add images that have a format that Word support, such as .bmp, .jpeg, and .png file types. If you add an image that has a format that Word doesn't support, you get an error when you run the report from the Business Central client.
To add an image
- Place your pointer in the document where you want to add the control.
- In the XML Mapping pane, right-click the control that you want to add, choose Insert Content Control, and then choose Picture.
- To increase or decrease the image size, drag a sizing handle away from or towards the center of the content control.
Removing label and data fields
Label and data fields of a report are contained in content controls in Word. The following figure illustrates a content control when you selected it in the Word document.

The name of the label or data field name displays in the content control. In the example, the field name is CompanyAddr1.
To remove a label or data field
Right-click the field that you want to delete, and then choose Remove Content Control.
The content control is removed, but the field name remains as text.
Delete the remaining text as needed.
Custom XML Part Overview
Word report layouts are built on custom XML parts. A custom XML part for a report consists of elements that correspond to the data items, columns, and labels that comprise the report's dataset. The custom XML part is used to map the data into a report when the report is run.
XML structure of custom XML part
The following table provides a simplified overview of the XML of a custom XML part.
| XML Elements | Description |
|---|---|
<?xml version="1.0" encoding="utf-16"?> |
Header |
<WordReportXmlPart xmlns="urn:microsoft-dynamics-365/report/<reportname>/<id>/" |
XML namespace specification. <reportname> is the name that is assigned to the report. <id> is the ID that is assigned to the report. |
..<Labels>....<ColumnNameCaption>ColumnNameCaption</ColumnNameCaption>....<LabelName>LabelCaption</LabelName>..</Labels> |
Contains all the labels for the report. - Label elements that are related to columns have the format <ColumnNameCaption>ColumnNameCaption</ColumnNameCaption>.- Label elements have the format <LabelName>LabelName</LabelName.- Labels are listed in alphabetical order. |
..<DataItem1>....<DataItem1Column1>DataItem1Column1</DataItem1Column1> |
Top-level data item and columns. Columns are listed in alphabetical order. |
....<DataItem2>......<DataItem2Column1>DataItem2Column1</DataItem2Column1>....</DataItem2>....<DataItem3>......<DataItem3Column1>DataItem3Column1</DataItem3Column1>....</DataItem3> |
Data items and columns that are nested in the top-level data item. Columns are listed in alphabetical order under the respective data item. |
..</DataItem1></WordReportXmlPart> |
Closing element. |
Custom XML part in Word
In Word, you open the custom XML part in the XML Mapping pane, and then use the pane to map elements to content controls in the Word document. The XML Mapping pane is accessible from the Developer tab (learn more at Show the Developer Tab on the Ribbon).
The elements in the XML Mapping pane appear in a structure that is similar to the XML source. Label fields are grouped under a common Labels element and data item and columns are arranged in a hierarchical structure that corresponds to the XML source, with columns listed in alphabetical order. Elements are identified by their column name as defined in the report's dataset in AL code. Learn more in Defining a Report Dataset.
The following figure illustrates the simple custom XML part from the previous section in the XML Mapping pane of a Word document.

To add a label or field to the layout, you insert a content control that maps to the element in the XML Mapping pane.
To create repeating rows of columns, insert a Repeating content control for the parent data item element, and then add content control for the columns.
For labels, the actual text that appears in the generated report is the value of the Caption property for the field in the data item table (if the label is related to the column in the report dataset) or a label in the Report Label Designer (if the label isn't related to a column in the dataset).
The language of the label that is displayed when you run the report depends on the language setting of the report object.
