Hinweis
Für den Zugriff auf diese Seite ist eine Autorisierung erforderlich. Sie können versuchen, sich anzumelden oder das Verzeichnis zu wechseln.
Für den Zugriff auf diese Seite ist eine Autorisierung erforderlich. Sie können versuchen, das Verzeichnis zu wechseln.
Mit dem SQL Server Migration Assistant (SSMA) für SAP ASE können Sie SAP Adaptive Server Enterprise (ASE)-Datenbankschemas schnell in SQL Server- oder Azure SQL-Datenbankschemas konvertieren, die resultierenden Schemas in SQL Server- oder Azure SQL-Datenbank hochladen und Daten aus SAP ASE in SQL Server oder Azure SQL-Datenbank migrieren.
In diesem Thema wird der Installationsprozess vorgestellt, und Sie können sich dann mit der SSMA-Benutzeroberfläche vertraut machen.
Installieren und Lizenzierung von SSMA
Um SSMA zu verwenden, müssen Sie zuerst das SSMA-Clientprogramm auf einem Computer installieren, der sowohl auf die Quellinstanz von SAP ASE als auch auf die Zielinstanz von SQL Server oder Azure SQL-Datenbank zugreifen kann. Um die serverseitige Datenmigration zu verwenden, müssen Sie das Erweiterungspaket und mindestens einen der SAP ASE-Anbieter (OLE DB oder ADO.NET) auf dem Computer installieren, auf dem SQL Server ausgeführt wird. Diese Komponenten unterstützen die Datenmigration und die Emulation von SAP ASE-Systemfunktionen. Installationsanweisungen finden Sie unter Installieren von SSMA für SAP ASE (SybaseToSQL).
Um SSMA zu starten, klicken Sie auf "Start", zeigen Sie auf "Alle Programme", zeigen Sie auf den Microsoft SQL Server-Migrations-Assistenten für Sybase, und wählen Sie dann den Microsoft SQL Server-Migrations-Assistenten für Sybase aus. Wenn Sie SSMA zum ersten Mal starten, wird ein Lizenzierungsdialogfeld angezeigt. Sie müssen SSMA mit einer Windows Live ID lizenzieren, bevor Sie SSMA verwenden können. Die Lizenzierungsanweisungen sind in den Installationsanweisungen im Thema "Installieren von SSMA für Sybase Client (SybaseToSQL)" enthalten.
SSMA für SAP ASE-Benutzeroberfläche
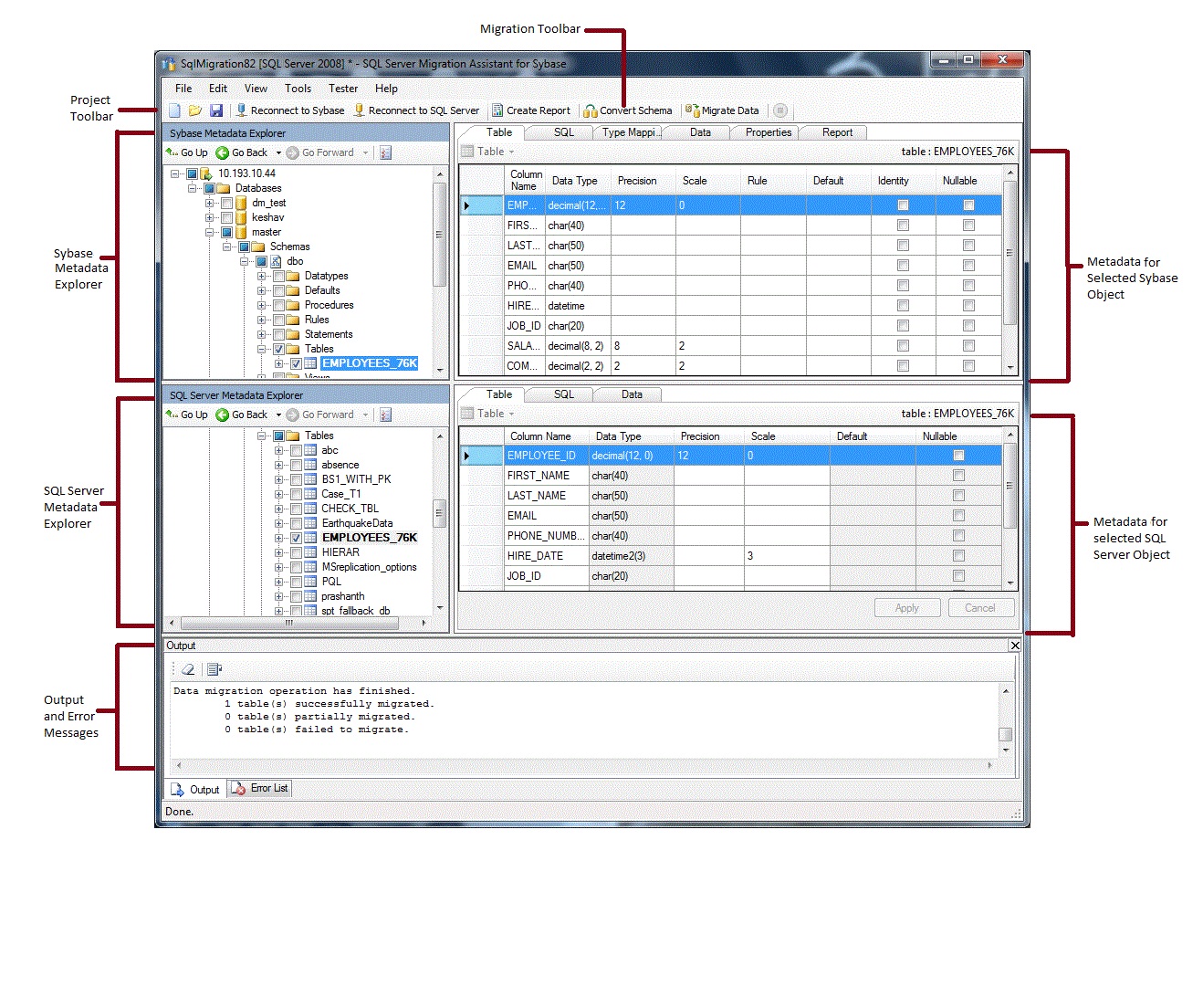
Nachdem SSMA installiert und lizenziert wurde, können Sie SSMA verwenden, um SAP ASE-Datenbanken zu SQL Server oder Azure SQL-Datenbank zu migrieren. Es hilft ihnen, sich mit der SSMA-Benutzeroberfläche vertraut zu machen, bevor Sie beginnen. Das folgende Diagramm zeigt die Benutzeroberfläche für SSMA, einschließlich der Metadaten-Explorer, Metadaten, Symbolleisten, Ausgabebereich und Fehlerlistenbereich:

Um eine Migration zu starten, müssen Sie zuerst ein neues Projekt erstellen. Anschließend stellen Sie eine Verbindung mit SAP ASE her. Nach einer erfolgreichen Verbindung wird eine Hierarchie von SAP ASE-Datenbanken im Sybase-Metadaten-Explorer angezeigt. Anschließend können Sie im Sybase-Metadaten-Explorer mit der rechten Maustaste auf Objekte klicken, um Aufgaben auszuführen, z. B. Berichte erstellen, die Konvertierungen in SQL Server oder Azure SQL-Datenbank bewerten. Sie können diese Aufgaben auch über die Symbolleisten und Menüs ausführen.
Sie müssen auch eine Verbindung mit einer Instanz von SQL Server oder Azure SQL-Datenbank herstellen. Nach einer erfolgreichen Verbindung wird eine Hierarchie von SQL Server- oder Azure SQL-Datenbanken im SQL Server- oder SQL Azure-Metadaten-Explorer angezeigt. Nachdem Sie SAP ASE-Schemas in SQL Server- oder Azure SQL-Datenbankschemas konvertiert haben, wählen Sie diese konvertierten Schemas im SQL Server- oder SQL-Metadaten-Explorer aus, und laden Sie dann die Schemas in SQL Server- oder Azure SQL-Datenbank.
Nachdem Sie konvertierte Schemas in SQL Server- oder Azure SQL-Datenbank geladen haben, können Sie zum Sybase-Metadaten-Explorer zurückkehren und Daten aus SAP ASE-Datenbanken in SQL Server- oder Azure SQL-Datenbanken migrieren.
Weitere Informationen zu diesen Aufgaben und deren Ausführung finden Sie unter Migrieren von SAP ASE-Datenbanken zu SQL Server – Azure SQL-Datenbank (SybaseToSQL).
In den folgenden Abschnitten werden die Features der SSMA-Benutzeroberfläche beschrieben.
Metadaten-Explorer
SSMA enthält zwei Metadaten-Explorer zum Durchsuchen und Ausführen von Aktionen für SAP ASE- und SQL Server- oder Azure SQL-Datenbanken.
Sybase-Metadaten-Explorer
Der Sybase-Metadaten-Explorer zeigt Informationen zu Datenbanken in der Quellinstanz von SAP ASE an.
Mithilfe des Sybase-Metadaten-Explorers können Sie die folgenden Aufgaben ausführen:
Durchsuchen Sie die Tabellen in jeder Datenbank.
Wählen Sie Objekte für die Konvertierung aus, und konvertieren Sie die Objekte dann in sql Server- oder Azure SQL-Datenbanksyntax. Weitere Informationen finden Sie unter Konvertieren von SAP ASE-Datenbankobjekten (SybaseToSQL).For more information, see Converting SAP ASE Database Objects (SybaseToSQL).
Wählen Sie Objekte für die Datenmigration aus, und migrieren Sie dann die Daten aus diesen Objekten in SQL Server- oder Azure SQL-Datenbank. Weitere Informationen finden Sie unter Migrieren von SAP ASE-Daten in SQL Server – Azure SQL-Datenbank (SybaseToSQL).
SQL Server- oder SQL Azure-Metadaten-Explorer
Sql Server- oder SQL Azure-Metadaten-Explorer zeigt Informationen zu einer Instanz von SQL Server oder Azure SQL-Datenbank an. Wenn Sie eine Verbindung mit einer Instanz von SQL Server oder Azure SQL-Datenbank herstellen, ruft SSMA Metadaten zu dieser Instanz ab und speichert sie in der Projektdatei.
Sie können SQL Server- oder SQL Azure-Metadaten-Explorer verwenden, um konvertierte SAP ASE-Datenbankobjekte auszuwählen und diese Objekte dann in die Instanz von SQL Server oder Azure SQL-Datenbank zu laden (synchronisieren).
Weitere Informationen finden Sie unter Laden konvertierter Datenbankobjekte in SQL Server (SybaseToSQL).For more information, see Loading Converted Database Objects into SQL Server (SybaseToSQL).
Metadaten
Rechts neben jedem Metadaten-Explorer befinden sich Registerkarten, die das ausgewählte Objekt beschreiben. Wenn Sie beispielsweise eine Tabelle im Sybase-Metadaten-Explorer auswählen, werden sechs Registerkarten angezeigt: Tabelle, SQL, Typzuordnung, Daten, Eigenschaften und Bericht. Die Registerkarte "Bericht " enthält nur Informationen, nachdem Sie einen Bericht erstellt haben, der das ausgewählte Objekt enthält. Wenn Sie eine Tabelle im SQL Server- oder SQL Azure-Metadaten-Explorer auswählen, werden drei Registerkarten angezeigt: Tabelle, SQL und Daten.
Die meisten Metadateneinstellungen sind schreibgeschützt. Sie können jedoch die folgenden Metadaten ändern:
Im Sybase-Metadaten-Explorer können Sie Prozeduren und Typzuordnungen ändern. Nehmen Sie diese Änderungen vor, bevor Sie Schemas konvertieren.
Im SQL Server- oder SQL Azure-Metadaten-Explorer können Sie die Transact-SQL für gespeicherte Prozeduren ändern. Nehmen Sie diese Änderungen vor, bevor Sie die Schemas in SQL Server laden.
Änderungen, die in einem Metadaten-Explorer vorgenommen wurden, werden in den Projektmetadaten, nicht in den Quell- oder Zieldatenbanken wider.
Symbolleisten
SSMA verfügt über zwei Symbolleisten: eine Projektsymbolleiste und eine Migrationssymbolleiste.
Die Project-Symbolleiste
Die Projektsymbolleiste enthält Schaltflächen zum Arbeiten mit Projekten, herstellen einer Verbindung mit SAP ASE und Herstellen einer Verbindung mit SQL Server- oder Azure SQL-Datenbank. Diese Schaltflächen ähneln den Befehlen im Menü "Datei ".
Die Migrationssymbolleiste
Die Migrationssymbolleiste enthält die folgenden Befehle:
| Schaltfläche | Funktion |
|---|---|
| Bericht erstellen | Konvertiert die ausgewählten SAP ASE-Objekte in die SQL Server-Syntax und erstellt dann einen Bericht, der zeigt, wie erfolgreich die Konvertierung war. Dieser Befehl ist nur verfügbar, wenn Objekte im Sybase-Metadaten-Explorer ausgewählt werden. |
| Schema konvertieren | Konvertiert die ausgewählten SAP ASE-Objekte in SQL Server- oder Azure SQL-Datenbankobjekte. Dieser Befehl ist nur verfügbar, wenn Objekte im Sybase-Metadaten-Explorer ausgewählt werden. |
| Daten migrieren | Migriert Daten aus der SAP ASE-Datenbank zu SQL Server- oder Azure SQL-Datenbank. Bevor Sie diesen Befehl ausführen, müssen Sie die SAP ASE-Schemas in SQL Server- oder Azure SQL-Datenbankschemas konvertieren und dann die Objekte in SQL Server- oder Azure SQL-Datenbank laden. Dieser Befehl ist nur verfügbar, wenn Objekte im Sybase-Metadaten-Explorer ausgewählt werden. |
| Beenden | Beendet den aktuellen Prozess, z. B. das Konvertieren von Objekten in SQL Server oder die Azure SQL-Datenbanksyntax. |
Menüs
SSMA enthält die folgenden Menüs:
| Menü | Beschreibung |
|---|---|
| File | Enthält Befehle zum Arbeiten mit Projekten, herstellen einer Verbindung mit SAP ASE und Herstellen einer Verbindung mit SQL Server oder Azure SQL-Datenbank. |
| Bearbeiten | Enthält Befehle zum Suchen und Arbeiten mit Text auf den Detailseiten, z. B. Kopieren von Transact-SQL aus dem SQL-Detailbereich. Enthält auch die Option "Lesezeichen verwalten", in der eine Liste vorhandener Lesezeichen angezeigt wird. Sie können die Schaltflächen auf der rechten Seite des Dialogfelds verwenden, um die Lesezeichen zu verwalten. |
| Ansicht | Enthält den Befehl 'Metadaten-Explorer synchronisieren' . Dadurch werden die Objekte zwischen dem Sybase-Metadaten-Explorer und dem SQL Server- oder SQL Azure-Metadaten-Explorer synchronisiert. Enthält außerdem Befehle zum Anzeigen und Ausblenden der Bereiche "Ausgabe " und "Fehlerliste " sowie eine Option "Layouts ", um die Layouts zu verwalten. |
| Extras | Enthält Befehle zum Erstellen von Berichten, Exportieren von Daten und Migrieren von Objekten und Daten. Bietet außerdem Zugriff auf die Dialogfelder "Globale Einstellungen " und "Projekteinstellungen" . |
| Tester | Enthält Befehle zum Erstellen von Testfällen, Anzeigen von Testergebnissen und Befehlen für die Datenbanksicherungsverwaltung. |
| Hilfe | Bietet Zugriff auf die SSMA-Hilfe und auf das Dialogfeld "Info ". |
Ausgabebereich und Fehlerlistenbereich
Das Menü "Ansicht " bietet Befehle zum Umschalten der Sichtbarkeit des Ausgabebereichs und des Bereichs "Fehlerliste":
Im Ausgabebereich werden Statusmeldungen von SSMA während der Objektkonvertierung, Objektsynchronisierung und Datenmigration angezeigt.
Im Bereich "Fehlerliste" werden Fehler-, Warnungs- und Informationsmeldungen in einer Liste angezeigt, die Sie sortieren können.
Siehe auch
Migrieren von SAP ASE-Datenbanken zu SQL Server – Azure SQL-Datenbank (SybaseToSQL)
User Interface Reference (SybaseToSQL) (Verweis auf die Benutzeroberfläche (SybaseToSQL))