Hinweis
Für den Zugriff auf diese Seite ist eine Autorisierung erforderlich. Sie können versuchen, sich anzumelden oder das Verzeichnis zu wechseln.
Für den Zugriff auf diese Seite ist eine Autorisierung erforderlich. Sie können versuchen, das Verzeichnis zu wechseln.
Gilt für:SQL Server
Data-Warehousing und analytische Arbeitsauslastungen können in hohem Maße von Columnstore-Indizes sowie von herkömmlichen Rowstore-Indizes profitieren. Die Wahl der Rowstore- und Columnstore-Indizes für die Erstellung Ihrer Datenbank hängt von der Arbeitsauslastung Ihrer Anwendung ab. In SQL Server 2016 kann der Database Engine Tuning Advisor (DTA) Ihre Arbeitsauslastung analysieren, und eine Empfehlung bestehend aus einer Kombination von Rowstore und Columnstore-Indizes zum Erstellen Ihrer Datenbank ausgeben.
Dieses Feature ist in SQL Server Management Studio, Version 16.4 oder höher verfügbar.
Empfehlungen für Columnstore-Index im Datenbankoptimierungsratgeber (GUI) ermöglichen
Starten Sie den Datenbankoptimierungsratgeber, und öffnen Sie eine neue Optimierungssitzung.
Wählen Sie eine oder mehrere Datenbanken und die Arbeitsauslastung für die Optimierung im Bereich Allgemein aus.
Im Bereich „Optimierungsoptionen“ aktivieren Sie das Kontrollkästchen Columnstore-Indizes empfehlen (siehe Abbildung unten).
Wählen Sie andere Optimierungsoptionen, und klicken Sie anschließend auf die Schaltfläche Analyse starten.
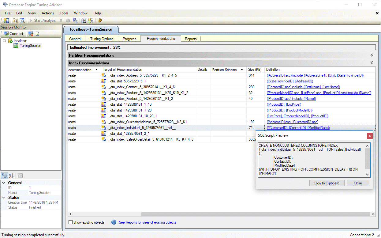
Nach Abschluss der Optimierung zeigen Sie alle Empfehlungen, einschließlich aller Columnstore-Indizes im Bereich Empfehlungen an (siehe Abbildung unten).
Wählen Sie den Link Definition zum Anzeigen der SQL (Data Definition Language, Datendefinitionssprache)-Anweisung aus, die den empfohlenen Index erstellen kann. DTA verwendet standardmäßig das Suffix Col im Namen des Columnestore-Index, um die Identifizierung von Columnstore-Indizes zu erleichtern (siehe Abbildung unten).
Aktivieren von Columnstore-Index-Empfehlungen im dta.exe-Hilfsprogramm
Verwenden Sie zum Aktivieren von Columnstore Empfehlungen bei Verwendung des Befehlszeilen-Hilfsprogramms „dta.exe“ die -fc-Befehlszeilenparameter.
Weitere Informationen zum Befehlszeilen-Hilfsprogramm „dta.exe“ finden Sie unter Hilfsprogramm dta
Weitere Informationen
Beschreibung von Columnstore-Indizes
Datenbankoptimierungsratgeber
Tutorial: Datenbankoptimierungsratgeber